Definition Type: ComplexType
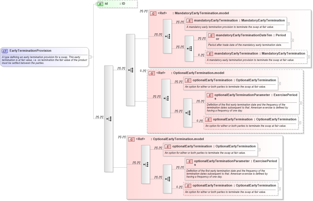
Name: EarlyTerminationProvision
Namespace: http://www.fpml.org/FpML-5/confirmation
Containing Schema: fpml-ird-5-10.xsd
Abstract
Documentation:
A type defining an early termination provision for a swap. This early termination is at fair value, i.e. on termination the fair value of the product must be settled between the parties.
Collapse XSD Schema Diagram:
Drilldown into optionalEarlyTermination in schema fpml-ird-5-10_xsd Drilldown into optionalEarlyTerminationParameters in schema fpml-ird-5-10_xsd Drilldown into optionalEarlyTermination in schema fpml-ird-5-10_xsd Drilldown into OptionalEarlyTermination.model in schema fpml-ird-5-10_xsd Drilldown into optionalEarlyTermination in schema fpml-ird-5-10_xsd Drilldown into optionalEarlyTerminationParameters in schema fpml-ird-5-10_xsd Drilldown into optionalEarlyTermination in schema fpml-ird-5-10_xsd Drilldown into OptionalEarlyTermination.model in schema fpml-ird-5-10_xsd Drilldown into mandatoryEarlyTermination in schema fpml-ird-5-10_xsd Drilldown into mandatoryEarlyTerminationDateTenor in schema fpml-ird-5-10_xsd Drilldown into mandatoryEarlyTermination in schema fpml-ird-5-10_xsd Drilldown into MandatoryEarlyTermination.model in schema fpml-ird-5-10_xsd Drilldown into id in schema fpml-ird-5-10_xsdXSD Diagram of EarlyTerminationProvision in schema fpml-ird-5-10_xsd (Financial products Markup Language (FpML®))
Collapse XSD Schema Code:
<xsd:complexType name="EarlyTerminationProvision">
    <xsd:annotation>
        <xsd:documentation xml:lang="en">A type defining an early termination provision for a swap. This early termination is at fair value, i.e. on termination the fair value of the product must be settled between the parties.</xsd:documentation>
    </xsd:annotation>
    <xsd:choice>
        <xsd:sequence>
            <xsd:group ref="MandatoryEarlyTermination.model" />
            <xsd:group ref="OptionalEarlyTermination.model" minOccurs="0" />
        </xsd:sequence>
        <xsd:group ref="OptionalEarlyTermination.model" />
    </xsd:choice>
    <xsd:attribute name="id" type="xsd:ID" />
</xsd:complexType>
Collapse Child Elements:
Name Type Min Occurs Max Occurs
mandatoryEarlyTermination nsA:mandatoryEarlyTermination (1) (1)
mandatoryEarlyTerminationDateTenor nsA:mandatoryEarlyTerminationDateTenor (1) (1)
mandatoryEarlyTermination nsA:mandatoryEarlyTermination 0 (1)
optionalEarlyTermination nsA:optionalEarlyTermination (1) (1)
optionalEarlyTerminationParameters nsA:optionalEarlyTerminationParameters (1) (1)
optionalEarlyTermination nsA:optionalEarlyTermination 0 (1)
<xs:group> nsA:MandatoryEarlyTermination.model (1) (1)
<xs:group> nsA:OptionalEarlyTermination.model 0 (1)
<xs:group> nsA:OptionalEarlyTermination.model (1) (1)
Collapse Child Attributes:
Name Type Default Value Use
id nsA:id (Optional)
Collapse Derivation Tree:
Collapse References:
nsA:earlyTerminationProvision, nsA:earlyTerminationProvision