Definition Type: Element
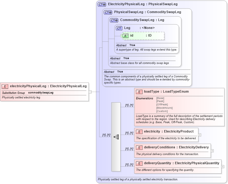
Name: electricityPhysicalLeg
Namespace: http://www.fpml.org/FpML-5/transparency
Type: nsF:ElectricityPhysicalLeg
Containing Schema: fpml-com-5-10.xsd
Abstract
Documentation:
Physically settled electricity leg.
Collapse XSD Schema Diagram:
Drilldown into deliveryQuantity in schema fpml-com-5-10_xsd3 Drilldown into deliveryConditions in schema fpml-com-5-10_xsd3 Drilldown into electricity in schema fpml-com-5-10_xsd3 Drilldown into loadType in schema fpml-com-5-10_xsd3 Drilldown into id in schema fpml-shared-5-10_xsd5 Drilldown into Leg in schema fpml-shared-5-10_xsd5 Drilldown into CommoditySwapLeg in schema fpml-com-5-10_xsd3 Drilldown into PhysicalSwapLeg in schema fpml-com-5-10_xsd3 Drilldown into ElectricityPhysicalLeg in schema fpml-com-5-10_xsd3XSD Diagram of electricityPhysicalLeg in schema fpml-com-5-10_xsd3 (Financial products Markup Language (FpML®))
Collapse XSD Schema Code:
<xsd:element name="electricityPhysicalLeg" type="ElectricityPhysicalLeg" substitutionGroup="commoditySwapLeg">
    <xsd:annotation>
        <xsd:documentation xml:lang="en">Physically settled electricity leg.</xsd:documentation>
    </xsd:annotation>
</xsd:element>
Collapse Child Elements:
Name Type Min Occurs Max Occurs
loadType nsF:loadType (1) (1)
electricity nsF:electricity (1) (1)
deliveryConditions nsF:deliveryConditions (1) (1)
deliveryQuantity nsF:deliveryQuantity (1) (1)
Collapse Child Attributes:
Name Type Default Value Use
id nsF:id (Optional)
Collapse Derivation Tree:
Collapse References:
nsF:commoditySwapLeg