Definition Type: ComplexType
Name: EnvironmentalPhysicalLeg
Namespace: http://www.fpml.org/FpML-5/reporting
Type: nsE:PhysicalSwapLeg
Containing Schema: fpml-com-5-10.xsd
Abstract
Collapse XSD Schema Diagram:
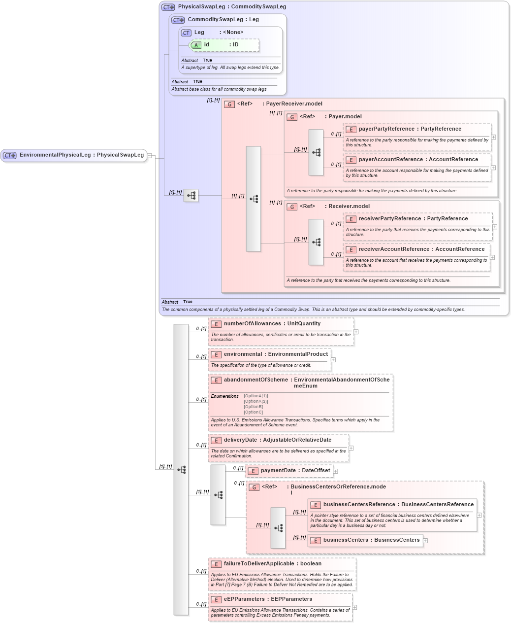
Drilldown into eEPParameters in schema fpml-com-5-10_xsd2 Drilldown into failureToDeliverApplicable in schema fpml-com-5-10_xsd2 Drilldown into businessCenters in schema fpml-shared-5-10_xsd4 Drilldown into businessCentersReference in schema fpml-shared-5-10_xsd4 Drilldown into BusinessCentersOrReference.model in schema fpml-shared-5-10_xsd4 Drilldown into paymentDate in schema fpml-com-5-10_xsd2 Drilldown into deliveryDate in schema fpml-com-5-10_xsd2 Drilldown into abandonmentOfScheme in schema fpml-com-5-10_xsd2 Drilldown into environmental in schema fpml-com-5-10_xsd2 Drilldown into numberOfAllowances in schema fpml-com-5-10_xsd2 Drilldown into receiverAccountReference in schema fpml-shared-5-10_xsd4 Drilldown into receiverPartyReference in schema fpml-shared-5-10_xsd4 Drilldown into Receiver.model in schema fpml-shared-5-10_xsd4 Drilldown into payerAccountReference in schema fpml-shared-5-10_xsd4 Drilldown into payerPartyReference in schema fpml-shared-5-10_xsd4 Drilldown into Payer.model in schema fpml-shared-5-10_xsd4 Drilldown into PayerReceiver.model in schema fpml-shared-5-10_xsd4 Drilldown into id in schema fpml-shared-5-10_xsd4 Drilldown into Leg in schema fpml-shared-5-10_xsd4 Drilldown into CommoditySwapLeg in schema fpml-com-5-10_xsd2 Drilldown into PhysicalSwapLeg in schema fpml-com-5-10_xsd2XSD Diagram of EnvironmentalPhysicalLeg in schema fpml-com-5-10_xsd2 (Financial products Markup Language (FpML®))
Collapse XSD Schema Code:
<xsd:complexType name="EnvironmentalPhysicalLeg">
    <xsd:complexContent>
        <xsd:extension base="PhysicalSwapLeg">
            <xsd:annotation>
                <xsd:documentation xml:lang="en">The environmental physical leg describes the nature of the physical underlying, quantities and delivery conditions relating to environmental allowances and certificates such as EU emissions allowances, water pollution credits and the like.</xsd:documentation>
            </xsd:annotation>
            <xsd:sequence>
                <xsd:element name="numberOfAllowances" type="UnitQuantity" minOccurs="0">
                    <xsd:annotation>
                        <xsd:documentation xml:lang="en">The number of allowances, certificates or credit to be transaction in the transaction.</xsd:documentation>
                    </xsd:annotation>
                </xsd:element>
                <xsd:element name="environmental" type="EnvironmentalProduct" minOccurs="0">
                    <xsd:annotation>
                        <xsd:documentation xml:lang="en">The specification of the type of allowance or credit.</xsd:documentation>
                    </xsd:annotation>
                </xsd:element>
                <xsd:element name="abandonmentOfScheme" type="EnvironmentalAbandonmentOfSchemeEnum" minOccurs="0">
                    <xsd:annotation>
                        <xsd:documentation xml:lang="en">Applies to U.S. Emissions Allowance Transactions. Specifies terms which apply in the event of an Abandonment of Scheme event.</xsd:documentation>
                    </xsd:annotation>
                </xsd:element>
                <xsd:element name="deliveryDate" type="AdjustableOrRelativeDate" minOccurs="0">
                    <xsd:annotation>
                        <xsd:documentation xml:lang="en">The date on which allowances are to be delivered as specified in the related Confirmation.</xsd:documentation>
                    </xsd:annotation>
                </xsd:element>
                <xsd:sequence>
                    <xsd:element name="paymentDate" type="DateOffset" minOccurs="0" />
                    <xsd:group ref="BusinessCentersOrReference.model" minOccurs="0" />
                </xsd:sequence>
                <xsd:element name="failureToDeliverApplicable" type="xsd:boolean" minOccurs="0">
                    <xsd:annotation>
                        <xsd:documentation xml:lang="en">Applies to EU Emissions Allowance Transactions. Holds the Failure to Deliver (Alternative Method) election. Used to determine how provisions in Part [7] Page 7 (B) Failure to Deliver Not Remedied are to be applied.</xsd:documentation>
                    </xsd:annotation>
                </xsd:element>
                <xsd:element name="eEPParameters" type="EEPParameters" minOccurs="0">
                    <xsd:annotation>
                        <xsd:documentation xml:lang="en">Applies to EU Emissions Allowance Transactions. Contains a series of parameters controlling Excess Emissions Penalty payments.</xsd:documentation>
                    </xsd:annotation>
                </xsd:element>
            </xsd:sequence>
        </xsd:extension>
    </xsd:complexContent>
</xsd:complexType>
Collapse Child Elements:
Name Type Min Occurs Max Occurs
payerPartyReference nsE:payerPartyReference 0 (1)
payerAccountReference nsE:payerAccountReference 0 (1)
receiverPartyReference nsE:receiverPartyReference 0 (1)
receiverAccountReference nsE:receiverAccountReference 0 (1)
numberOfAllowances nsE:numberOfAllowances 0 (1)
environmental nsE:environmental 0 (1)
abandonmentOfScheme nsE:abandonmentOfScheme 0 (1)
deliveryDate nsE:deliveryDate 0 (1)
paymentDate nsE:paymentDate 0 (1)
businessCentersReference nsE:businessCentersReference (1) (1)
businessCenters nsE:businessCenters (1) (1)
failureToDeliverApplicable nsE:failureToDeliverApplicable 0 (1)
eEPParameters nsE:eEPParameters 0 (1)
<xs:group> nsE:PayerReceiver.model (1) (1)
<xs:group> nsE:Payer.model (1) (1)
<xs:group> nsE:Receiver.model (1) (1)
<xs:group> nsE:BusinessCentersOrReference.model 0 (1)
Collapse Child Attributes:
Name Type Default Value Use
id nsE:id (Optional)
Collapse Derivation Tree:
Collapse References:
nsE:environmentalPhysicalLeg