Definition Type: Element
Name: equityAmericanExercise
Namespace: http://www.fpml.org/FpML-5/transparency
Type: nsF:EquityAmericanExercise
Containing Schema: fpml-eqd-5-10.xsd
MinOccurs (1)
MaxOccurs (1)
Abstract
Documentation:
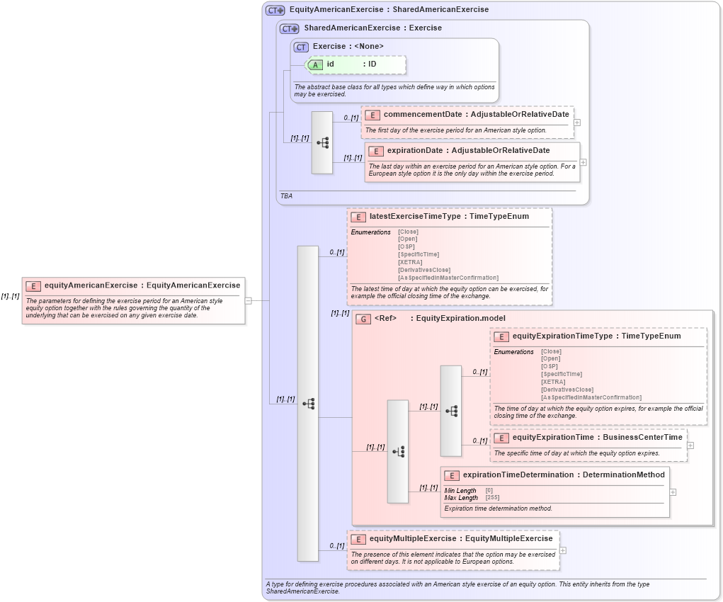
The parameters for defining the exercise period for an American style equity option together with the rules governing the quantity of the underlying that can be exercised on any given exercise date.
Collapse XSD Schema Diagram:
Drilldown into equityMultipleExercise in schema fpml-eqd-5-10_xsd3 Drilldown into expirationTimeDetermination in schema fpml-eqd-5-10_xsd3 Drilldown into equityExpirationTime in schema fpml-eqd-5-10_xsd3 Drilldown into equityExpirationTimeType in schema fpml-eqd-5-10_xsd3 Drilldown into EquityExpiration.model in schema fpml-eqd-5-10_xsd3 Drilldown into latestExerciseTimeType in schema fpml-eqd-5-10_xsd3 Drilldown into expirationDate in schema fpml-shared-5-10_xsd5 Drilldown into commencementDate in schema fpml-shared-5-10_xsd5 Drilldown into id in schema fpml-shared-5-10_xsd5 Drilldown into Exercise in schema fpml-shared-5-10_xsd5 Drilldown into SharedAmericanExercise in schema fpml-shared-5-10_xsd5 Drilldown into EquityAmericanExercise in schema fpml-eqd-5-10_xsd3XSD Diagram of equityAmericanExercise in schema fpml-eqd-5-10_xsd3 (Financial products Markup Language (FpML®))
Collapse XSD Schema Code:
<xsd:element name="equityAmericanExercise" type="EquityAmericanExercise">
    <xsd:annotation>
        <xsd:documentation xml:lang="en">The parameters for defining the exercise period for an American style equity option together with the rules governing the quantity of the underlying that can be exercised on any given exercise date.</xsd:documentation>
    </xsd:annotation>
</xsd:element>
Collapse Child Elements:
Name Type Min Occurs Max Occurs
commencementDate nsF:commencementDate 0 (1)
expirationDate nsF:expirationDate (1) (1)
latestExerciseTimeType nsF:latestExerciseTimeType 0 (1)
equityExpirationTimeType nsF:equityExpirationTimeType 0 (1)
equityExpirationTime nsF:equityExpirationTime 0 (1)
expirationTimeDetermination nsF:expirationTimeDetermination (1) (1)
equityMultipleExercise nsF:equityMultipleExercise 0 (1)
<xs:group> nsF:EquityExpiration.model (1) (1)
Collapse Child Attributes:
Name Type Default Value Use
id nsF:id (Optional)
Collapse Derivation Tree: