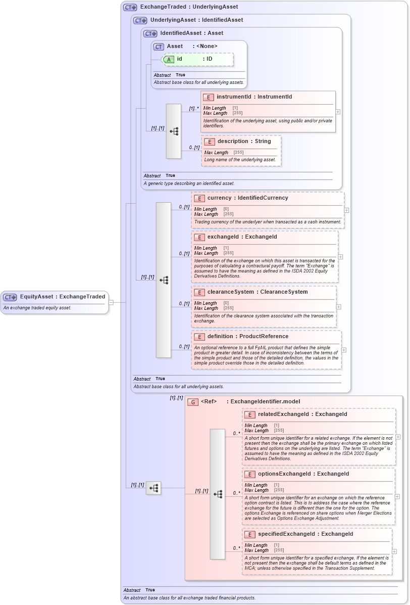
Definition Type: ComplexType
Name: EquityAsset
Namespace: http://www.fpml.org/FpML-5/recordkeeping
Type: nsD:ExchangeTraded
Containing Schema: fpml-asset-5-10.xsd
Abstract
Documentation:
An exchange traded equity asset.
Collapse XSD Schema Diagram:
Drilldown into specifiedExchangeId in schema fpml-asset-5-10_xsd3 Drilldown into optionsExchangeId in schema fpml-asset-5-10_xsd3 Drilldown into relatedExchangeId in schema fpml-asset-5-10_xsd3 Drilldown into ExchangeIdentifier.model in schema fpml-asset-5-10_xsd3 Drilldown into definition in schema fpml-asset-5-10_xsd3 Drilldown into clearanceSystem in schema fpml-asset-5-10_xsd3 Drilldown into exchangeId in schema fpml-asset-5-10_xsd3 Drilldown into currency in schema fpml-asset-5-10_xsd3 Drilldown into description in schema fpml-asset-5-10_xsd3 Drilldown into instrumentId in schema fpml-asset-5-10_xsd3 Drilldown into id in schema fpml-asset-5-10_xsd3 Drilldown into Asset in schema fpml-asset-5-10_xsd3 Drilldown into IdentifiedAsset in schema fpml-asset-5-10_xsd3 Drilldown into UnderlyingAsset in schema fpml-asset-5-10_xsd3 Drilldown into ExchangeTraded in schema fpml-asset-5-10_xsd3XSD Diagram of EquityAsset in schema fpml-asset-5-10_xsd3 (Financial products Markup Language (FpML®))
Collapse XSD Schema Code:
<xsd:complexType name="EquityAsset">
    <xsd:annotation>
        <xsd:documentation xml:lang="en">An exchange traded equity asset.</xsd:documentation>
    </xsd:annotation>
    <xsd:complexContent>
        <xsd:extension base="ExchangeTraded" />
    </xsd:complexContent>
</xsd:complexType>
Collapse Child Elements:
Name Type Min Occurs Max Occurs
instrumentId nsD:instrumentId (1) unbounded
description nsD:description 0 (1)
currency nsD:currency 0 (1)
exchangeId nsD:exchangeId 0 (1)
clearanceSystem nsD:clearanceSystem 0 (1)
definition nsD:definition 0 (1)
relatedExchangeId nsD:relatedExchangeId 0 unbounded
optionsExchangeId nsD:optionsExchangeId 0 unbounded
specifiedExchangeId nsD:specifiedExchangeId 0 unbounded
<xs:group> nsD:ExchangeIdentifier.model (1) (1)
Collapse Child Attributes:
Name Type Default Value Use
id nsD:id (Optional)
Collapse Derivation Tree:
Collapse References:
nsD:equitynsD:underlyingEquity,