Definition Type: ComplexType
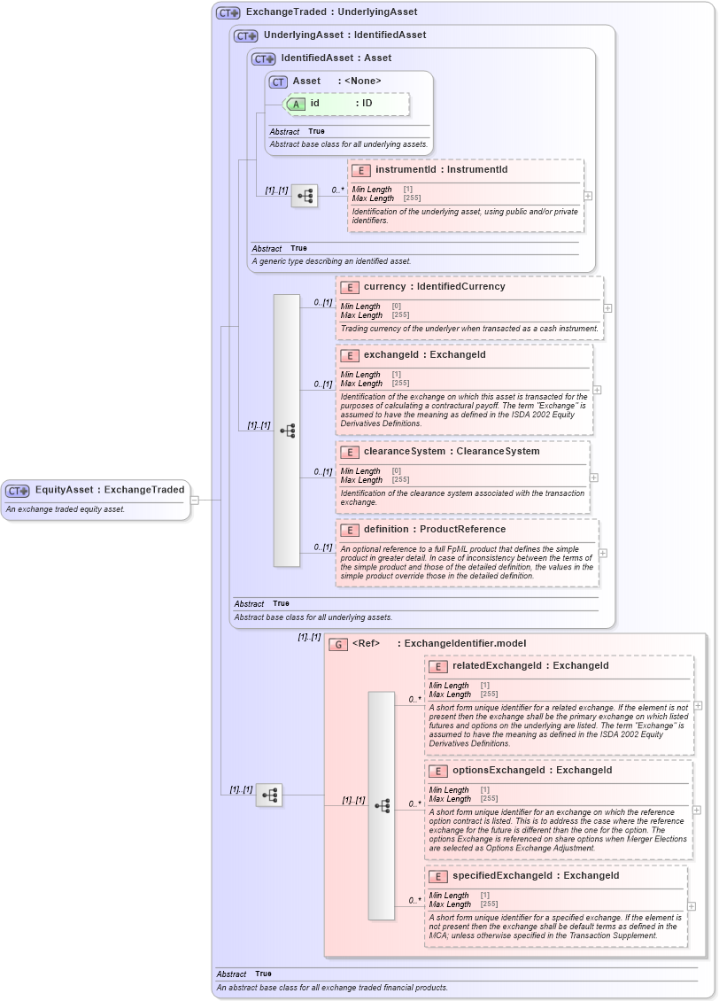
Name: EquityAsset
Namespace: http://www.fpml.org/FpML-5/transparency
Type: nsF:ExchangeTraded
Containing Schema: fpml-asset-5-10.xsd
Abstract
Documentation:
An exchange traded equity asset.
Collapse XSD Schema Diagram:
Drilldown into specifiedExchangeId in schema fpml-asset-5-10_xsd5 Drilldown into optionsExchangeId in schema fpml-asset-5-10_xsd5 Drilldown into relatedExchangeId in schema fpml-asset-5-10_xsd5 Drilldown into ExchangeIdentifier.model in schema fpml-asset-5-10_xsd5 Drilldown into definition in schema fpml-asset-5-10_xsd5 Drilldown into clearanceSystem in schema fpml-asset-5-10_xsd5 Drilldown into exchangeId in schema fpml-asset-5-10_xsd5 Drilldown into currency in schema fpml-asset-5-10_xsd5 Drilldown into instrumentId in schema fpml-asset-5-10_xsd5 Drilldown into id in schema fpml-asset-5-10_xsd5 Drilldown into Asset in schema fpml-asset-5-10_xsd5 Drilldown into IdentifiedAsset in schema fpml-asset-5-10_xsd5 Drilldown into UnderlyingAsset in schema fpml-asset-5-10_xsd5 Drilldown into ExchangeTraded in schema fpml-asset-5-10_xsd5XSD Diagram of EquityAsset in schema fpml-asset-5-10_xsd5 (Financial products Markup Language (FpML®))
Collapse XSD Schema Code:
<xsd:complexType name="EquityAsset">
    <xsd:annotation>
        <xsd:documentation xml:lang="en">An exchange traded equity asset.</xsd:documentation>
    </xsd:annotation>
    <xsd:complexContent>
        <xsd:extension base="ExchangeTraded" />
    </xsd:complexContent>
</xsd:complexType>
Collapse Child Elements:
Name Type Min Occurs Max Occurs
instrumentId nsF:instrumentId 0 unbounded
currency nsF:currency 0 (1)
exchangeId nsF:exchangeId 0 (1)
clearanceSystem nsF:clearanceSystem 0 (1)
definition nsF:definition 0 (1)
relatedExchangeId nsF:relatedExchangeId 0 unbounded
optionsExchangeId nsF:optionsExchangeId 0 unbounded
specifiedExchangeId nsF:specifiedExchangeId 0 unbounded
<xs:group> nsF:ExchangeIdentifier.model (1) (1)
Collapse Child Attributes:
Name Type Default Value Use
id nsF:id (Optional)
Collapse Derivation Tree:
Collapse References:
nsF:equitynsF:underlyingEquity,