Definition Type: ComplexType
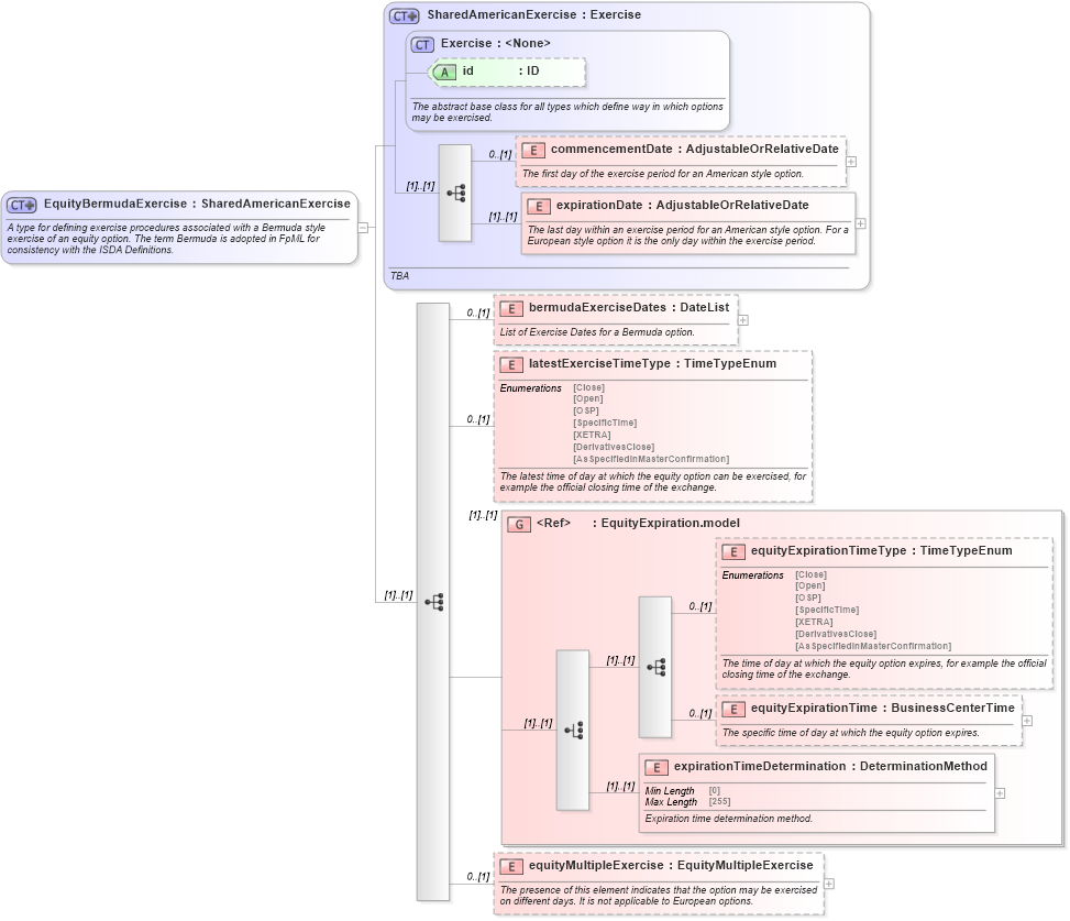
Name: EquityBermudaExercise
Namespace: http://www.fpml.org/FpML-5/transparency
Type: nsF:SharedAmericanExercise
Containing Schema: fpml-eqd-5-10.xsd
Abstract
Documentation:
A type for defining exercise procedures associated with a Bermuda style exercise of an equity option. The term Bermuda is adopted in FpML for consistency with the ISDA Definitions.
Collapse XSD Schema Diagram:
Drilldown into equityMultipleExercise in schema fpml-eqd-5-10_xsd3 Drilldown into expirationTimeDetermination in schema fpml-eqd-5-10_xsd3 Drilldown into equityExpirationTime in schema fpml-eqd-5-10_xsd3 Drilldown into equityExpirationTimeType in schema fpml-eqd-5-10_xsd3 Drilldown into EquityExpiration.model in schema fpml-eqd-5-10_xsd3 Drilldown into latestExerciseTimeType in schema fpml-eqd-5-10_xsd3 Drilldown into bermudaExerciseDates in schema fpml-eqd-5-10_xsd3 Drilldown into expirationDate in schema fpml-shared-5-10_xsd5 Drilldown into commencementDate in schema fpml-shared-5-10_xsd5 Drilldown into id in schema fpml-shared-5-10_xsd5 Drilldown into Exercise in schema fpml-shared-5-10_xsd5 Drilldown into SharedAmericanExercise in schema fpml-shared-5-10_xsd5XSD Diagram of EquityBermudaExercise in schema fpml-eqd-5-10_xsd3 (Financial products Markup Language (FpML®))
Collapse XSD Schema Code:
<xsd:complexType name="EquityBermudaExercise">
    <xsd:annotation>
        <xsd:documentation xml:lang="en">A type for defining exercise procedures associated with a Bermuda style exercise of an equity option. The term Bermuda is adopted in FpML for consistency with the ISDA Definitions.</xsd:documentation>
    </xsd:annotation>
    <xsd:complexContent>
        <xsd:extension base="SharedAmericanExercise">
            <xsd:sequence>
                <xsd:element name="bermudaExerciseDates" type="DateList" minOccurs="0">
                    <xsd:annotation>
                        <xsd:documentation xml:lang="en">List of Exercise Dates for a Bermuda option.</xsd:documentation>
                    </xsd:annotation>
                </xsd:element>
                <xsd:element name="latestExerciseTimeType" type="TimeTypeEnum" minOccurs="0">
                    <xsd:annotation>
                        <xsd:documentation xml:lang="en">The latest time of day at which the equity option can be exercised, for example the official closing time of the exchange.</xsd:documentation>
                    </xsd:annotation>
                </xsd:element>
                <xsd:group ref="EquityExpiration.model" />
                <xsd:element name="equityMultipleExercise" type="EquityMultipleExercise" minOccurs="0">
                    <xsd:annotation>
                        <xsd:documentation xml:lang="en">The presence of this element indicates that the option may be exercised on different days. It is not applicable to European options.</xsd:documentation>
                    </xsd:annotation>
                </xsd:element>
            </xsd:sequence>
        </xsd:extension>
    </xsd:complexContent>
</xsd:complexType>
Collapse Child Elements:
Name Type Min Occurs Max Occurs
commencementDate nsF:commencementDate 0 (1)
expirationDate nsF:expirationDate (1) (1)
bermudaExerciseDates nsF:bermudaExerciseDates 0 (1)
latestExerciseTimeType nsF:latestExerciseTimeType 0 (1)
equityExpirationTimeType nsF:equityExpirationTimeType 0 (1)
equityExpirationTime nsF:equityExpirationTime 0 (1)
expirationTimeDetermination nsF:expirationTimeDetermination (1) (1)
equityMultipleExercise nsF:equityMultipleExercise 0 (1)
<xs:group> nsF:EquityExpiration.model (1) (1)
Collapse Child Attributes:
Name Type Default Value Use
id nsF:id (Optional)
Collapse Derivation Tree:
Collapse References:
nsF:equityBermudaExercise