Definition Type: ComplexType
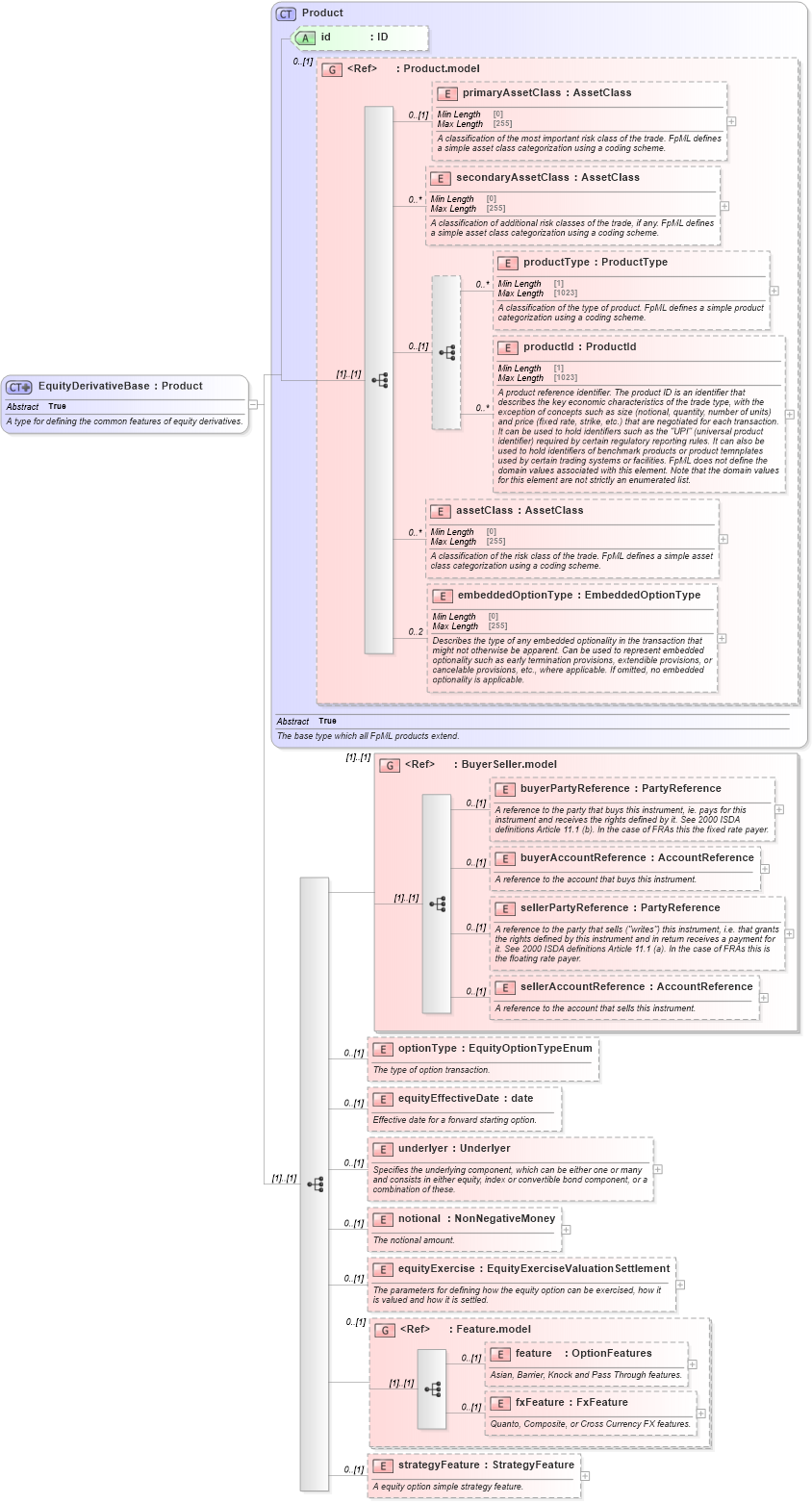
Name: EquityDerivativeBase
Namespace: http://www.fpml.org/FpML-5/reporting
Type: nsE:Product
Containing Schema: fpml-eqd-5-10.xsd
Abstract True
Documentation:
A type for defining the common features of equity derivatives.
Collapse XSD Schema Diagram:
Drilldown into strategyFeature in schema fpml-eqd-5-10_xsd2 Drilldown into fxFeature in schema fpml-eq-shared-5-10_xsd2 Drilldown into feature in schema fpml-eq-shared-5-10_xsd2 Drilldown into Feature.model in schema fpml-eq-shared-5-10_xsd2 Drilldown into equityExercise in schema fpml-eqd-5-10_xsd2 Drilldown into notional in schema fpml-eqd-5-10_xsd2 Drilldown into underlyer in schema fpml-eqd-5-10_xsd2 Drilldown into equityEffectiveDate in schema fpml-eqd-5-10_xsd2 Drilldown into optionType in schema fpml-eqd-5-10_xsd2 Drilldown into sellerAccountReference in schema fpml-shared-5-10_xsd4 Drilldown into sellerPartyReference in schema fpml-shared-5-10_xsd4 Drilldown into buyerAccountReference in schema fpml-shared-5-10_xsd4 Drilldown into buyerPartyReference in schema fpml-shared-5-10_xsd4 Drilldown into BuyerSeller.model in schema fpml-shared-5-10_xsd4 Drilldown into embeddedOptionType in schema fpml-shared-5-10_xsd4 Drilldown into assetClass in schema fpml-shared-5-10_xsd4 Drilldown into productId in schema fpml-shared-5-10_xsd4 Drilldown into productType in schema fpml-shared-5-10_xsd4 Drilldown into secondaryAssetClass in schema fpml-shared-5-10_xsd4 Drilldown into primaryAssetClass in schema fpml-shared-5-10_xsd4 Drilldown into Product.model in schema fpml-shared-5-10_xsd4 Drilldown into id in schema fpml-shared-5-10_xsd4 Drilldown into Product in schema fpml-shared-5-10_xsd4XSD Diagram of EquityDerivativeBase in schema fpml-eqd-5-10_xsd2 (Financial products Markup Language (FpML®))
Collapse XSD Schema Code:
<xsd:complexType name="EquityDerivativeBase" abstract="true">
    <xsd:annotation>
        <xsd:documentation xml:lang="en">A type for defining the common features of equity derivatives.</xsd:documentation>
    </xsd:annotation>
    <xsd:complexContent>
        <xsd:extension base="Product">
            <xsd:sequence>
                <xsd:group ref="BuyerSeller.model" />
                <xsd:element name="optionType" type="EquityOptionTypeEnum" minOccurs="0">
                    <xsd:annotation>
                        <xsd:documentation xml:lang="en">The type of option transaction.</xsd:documentation>
                    </xsd:annotation>
                </xsd:element>
                <xsd:element name="equityEffectiveDate" type="xsd:date" minOccurs="0">
                    <xsd:annotation>
                        <xsd:documentation xml:lang="en">Effective date for a forward starting option.</xsd:documentation>
                    </xsd:annotation>
                </xsd:element>
                <xsd:element name="underlyer" type="Underlyer" minOccurs="0">
                    <xsd:annotation>
                        <xsd:documentation xml:lang="en">Specifies the underlying component, which can be either one or many and consists in either equity, index or convertible bond component, or a combination of these.</xsd:documentation>
                    </xsd:annotation>
                </xsd:element>
                <xsd:element name="notional" type="NonNegativeMoney" minOccurs="0">
                    <xsd:annotation>
                        <xsd:documentation xml:lang="en">The notional amount.</xsd:documentation>
                    </xsd:annotation>
                </xsd:element>
                <xsd:element name="equityExercise" type="EquityExerciseValuationSettlement" minOccurs="0">
                    <xsd:annotation>
                        <xsd:documentation xml:lang="en">The parameters for defining how the equity option can be exercised, how it is valued and how it is settled.</xsd:documentation>
                    </xsd:annotation>
                </xsd:element>
                <xsd:group ref="Feature.model" minOccurs="0">
                </xsd:group>
                <xsd:element name="strategyFeature" type="StrategyFeature" minOccurs="0">
                    <xsd:annotation>
                        <xsd:documentation xml:lang="en">A equity option simple strategy feature.</xsd:documentation>
                    </xsd:annotation>
                </xsd:element>
            </xsd:sequence>
        </xsd:extension>
    </xsd:complexContent>
</xsd:complexType>
Collapse Child Elements:
Name Type Min Occurs Max Occurs
primaryAssetClass nsE:primaryAssetClass 0 (1)
secondaryAssetClass nsE:secondaryAssetClass 0 unbounded
productType nsE:productType 0 unbounded
productId nsE:productId 0 unbounded
assetClass nsE:assetClass 0 unbounded
embeddedOptionType nsE:embeddedOptionType 0 2
buyerPartyReference nsE:buyerPartyReference 0 (1)
buyerAccountReference nsE:buyerAccountReference 0 (1)
sellerPartyReference nsE:sellerPartyReference 0 (1)
sellerAccountReference nsE:sellerAccountReference 0 (1)
optionType nsE:optionType 0 (1)
equityEffectiveDate nsE:equityEffectiveDate 0 (1)
underlyer nsE:underlyer 0 (1)
notional nsE:notional 0 (1)
equityExercise nsE:equityExercise 0 (1)
feature nsE:feature 0 (1)
fxFeature nsE:fxFeature 0 (1)
strategyFeature nsE:strategyFeature 0 (1)
<xs:group> nsE:BuyerSeller.model (1) (1)
<xs:group> nsE:Feature.model 0 (1)
Collapse Child Attributes:
Name Type Default Value Use
id nsE:id (Optional)
Collapse Derivation Tree:
Collapse References:
nsE:EquityDerivativeLongFormBase, nsE:EquityDerivativeShortFormBase