Definition Type: ComplexType
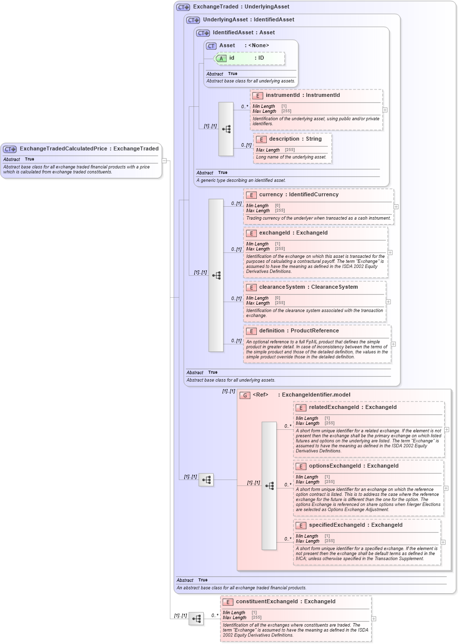
Name: ExchangeTradedCalculatedPrice
Namespace: http://www.fpml.org/FpML-5/reporting
Type: nsE:ExchangeTraded
Containing Schema: fpml-asset-5-10.xsd
Abstract True
Documentation:
Abstract base class for all exchange traded financial products with a price which is calculated from exchange traded constituents.
Collapse XSD Schema Diagram:
Drilldown into constituentExchangeId in schema fpml-asset-5-10_xsd4 Drilldown into specifiedExchangeId in schema fpml-asset-5-10_xsd4 Drilldown into optionsExchangeId in schema fpml-asset-5-10_xsd4 Drilldown into relatedExchangeId in schema fpml-asset-5-10_xsd4 Drilldown into ExchangeIdentifier.model in schema fpml-asset-5-10_xsd4 Drilldown into definition in schema fpml-asset-5-10_xsd4 Drilldown into clearanceSystem in schema fpml-asset-5-10_xsd4 Drilldown into exchangeId in schema fpml-asset-5-10_xsd4 Drilldown into currency in schema fpml-asset-5-10_xsd4 Drilldown into description in schema fpml-asset-5-10_xsd4 Drilldown into instrumentId in schema fpml-asset-5-10_xsd4 Drilldown into id in schema fpml-asset-5-10_xsd4 Drilldown into Asset in schema fpml-asset-5-10_xsd4 Drilldown into IdentifiedAsset in schema fpml-asset-5-10_xsd4 Drilldown into UnderlyingAsset in schema fpml-asset-5-10_xsd4 Drilldown into ExchangeTraded in schema fpml-asset-5-10_xsd4XSD Diagram of ExchangeTradedCalculatedPrice in schema fpml-asset-5-10_xsd4 (Financial products Markup Language (FpML®))
Collapse XSD Schema Code:
<xsd:complexType name="ExchangeTradedCalculatedPrice" abstract="true">
    <xsd:annotation>
        <xsd:documentation xml:lang="en">Abstract base class for all exchange traded financial products with a price which is calculated from exchange traded constituents.</xsd:documentation>
    </xsd:annotation>
    <xsd:complexContent>
        <xsd:extension base="ExchangeTraded">
            <xsd:sequence>
                <xsd:element name="constituentExchangeId" type="ExchangeId" minOccurs="0" maxOccurs="unbounded">
                    <xsd:annotation>
                        <xsd:documentation xml:lang="en">Identification of all the exchanges where constituents are traded. The term "Exchange" is assumed to have the meaning as defined in the ISDA 2002 Equity Derivatives Definitions.</xsd:documentation>
                    </xsd:annotation>
                </xsd:element>
            </xsd:sequence>
        </xsd:extension>
    </xsd:complexContent>
</xsd:complexType>
Collapse Child Elements:
Name Type Min Occurs Max Occurs
instrumentId nsE:instrumentId 0 unbounded
description nsE:description 0 (1)
currency nsE:currency 0 (1)
exchangeId nsE:exchangeId 0 (1)
clearanceSystem nsE:clearanceSystem 0 (1)
definition nsE:definition 0 (1)
relatedExchangeId nsE:relatedExchangeId 0 unbounded
optionsExchangeId nsE:optionsExchangeId 0 unbounded
specifiedExchangeId nsE:specifiedExchangeId 0 unbounded
constituentExchangeId nsE:constituentExchangeId 0 unbounded
<xs:group> nsE:ExchangeIdentifier.model (1) (1)
Collapse Child Attributes:
Name Type Default Value Use
id nsE:id (Optional)
Collapse Derivation Tree:
Collapse References:
nsE:ExchangeTradedFund, nsE:Index