Definition Type: ComplexType
Name: ExerciseFee
Namespace: http://www.fpml.org/FpML-5/confirmation
Containing Schema: fpml-shared-5-10.xsd
Abstract
Documentation:
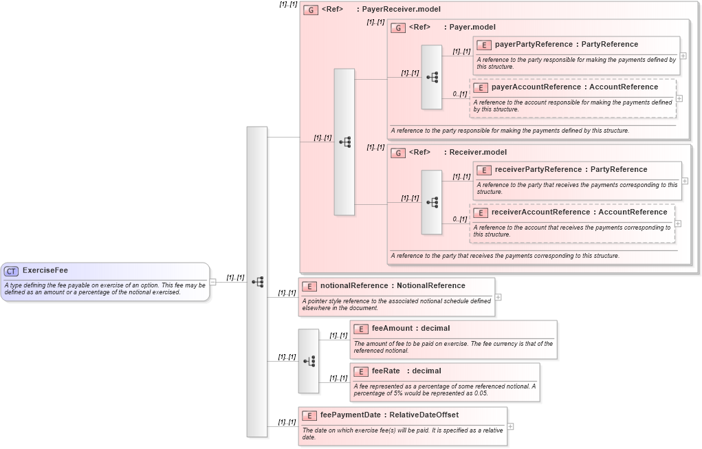
A type defining the fee payable on exercise of an option. This fee may be defined as an amount or a percentage of the notional exercised.
Collapse XSD Schema Diagram:
Drilldown into feePaymentDate in schema fpml-shared-5-10_xsd Drilldown into feeRate in schema fpml-shared-5-10_xsd Drilldown into feeAmount in schema fpml-shared-5-10_xsd Drilldown into notionalReference in schema fpml-shared-5-10_xsd Drilldown into receiverAccountReference in schema fpml-shared-5-10_xsd Drilldown into receiverPartyReference in schema fpml-shared-5-10_xsd Drilldown into Receiver.model in schema fpml-shared-5-10_xsd Drilldown into payerAccountReference in schema fpml-shared-5-10_xsd Drilldown into payerPartyReference in schema fpml-shared-5-10_xsd Drilldown into Payer.model in schema fpml-shared-5-10_xsd Drilldown into PayerReceiver.model in schema fpml-shared-5-10_xsdXSD Diagram of ExerciseFee in schema fpml-shared-5-10_xsd (Financial products Markup Language (FpML®))
Collapse XSD Schema Code:
<xsd:complexType name="ExerciseFee">
    <xsd:annotation>
        <xsd:documentation xml:lang="en">A type defining the fee payable on exercise of an option. This fee may be defined as an amount or a percentage of the notional exercised.</xsd:documentation>
    </xsd:annotation>
    <xsd:sequence>
        <xsd:group ref="PayerReceiver.model" />
        <xsd:element name="notionalReference" type="NotionalReference">
            <xsd:annotation>
                <xsd:documentation xml:lang="en">A pointer style reference to the associated notional schedule defined elsewhere in the document.</xsd:documentation>
            </xsd:annotation>
        </xsd:element>
        <xsd:choice>
            <xsd:element name="feeAmount" type="xsd:decimal">
                <xsd:annotation>
                    <xsd:documentation xml:lang="en">The amount of fee to be paid on exercise. The fee currency is that of the referenced notional.</xsd:documentation>
                </xsd:annotation>
            </xsd:element>
            <xsd:element name="feeRate" type="xsd:decimal">
                <xsd:annotation>
                    <xsd:documentation xml:lang="en">A fee represented as a percentage of some referenced notional. A percentage of 5% would be represented as 0.05.</xsd:documentation>
                </xsd:annotation>
            </xsd:element>
        </xsd:choice>
        <xsd:element name="feePaymentDate" type="RelativeDateOffset">
            <xsd:annotation>
                <xsd:documentation xml:lang="en">The date on which exercise fee(s) will be paid. It is specified as a relative date.</xsd:documentation>
            </xsd:annotation>
        </xsd:element>
    </xsd:sequence>
</xsd:complexType>
Collapse Child Elements:
Name Type Min Occurs Max Occurs
payerPartyReference nsA:payerPartyReference (1) (1)
payerAccountReference nsA:payerAccountReference 0 (1)
receiverPartyReference nsA:receiverPartyReference (1) (1)
receiverAccountReference nsA:receiverAccountReference 0 (1)
notionalReference nsA:notionalReference (1) (1)
feeAmount nsA:feeAmount (1) (1)
feeRate nsA:feeRate (1) (1)
feePaymentDate nsA:feePaymentDate (1) (1)
<xs:group> nsA:PayerReceiver.model (1) (1)
<xs:group> nsA:Payer.model (1) (1)
<xs:group> nsA:Receiver.model (1) (1)
Collapse Derivation Tree:
Collapse References:
nsA:exerciseFee