Definition Type: ComplexType
Name: ExerciseFeeSchedule
Namespace: http://www.fpml.org/FpML-5/reporting
Containing Schema: fpml-shared-5-10.xsd
Abstract
Documentation:
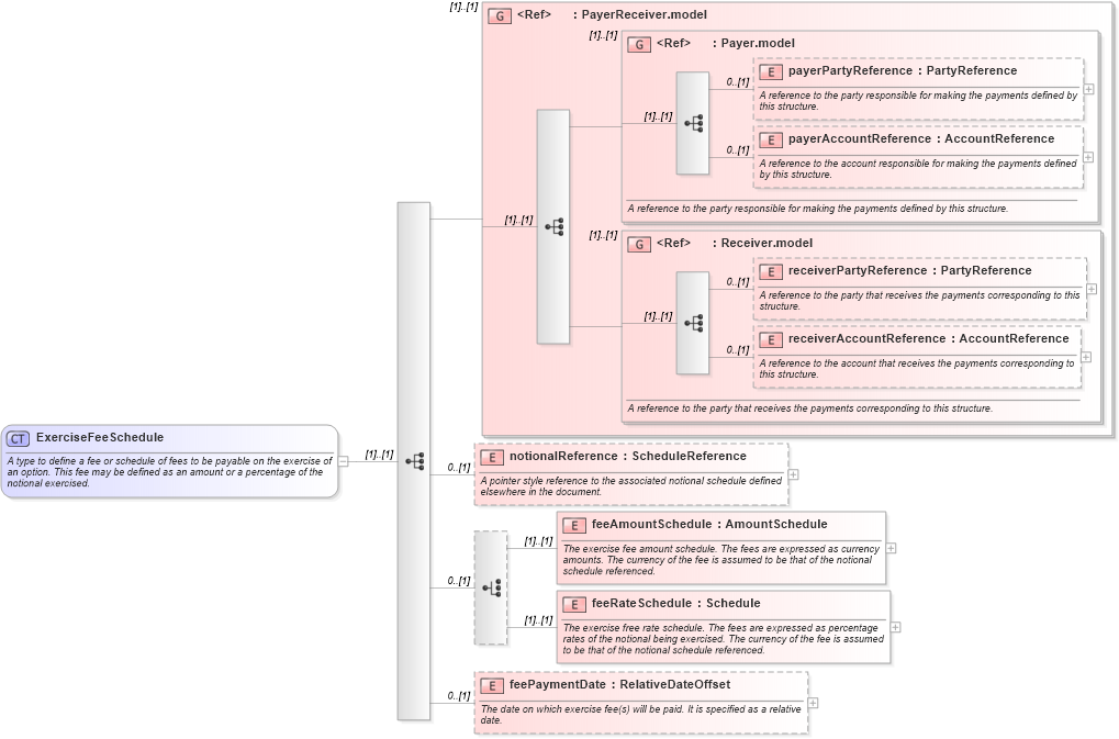
A type to define a fee or schedule of fees to be payable on the exercise of an option. This fee may be defined as an amount or a percentage of the notional exercised.
Collapse XSD Schema Diagram:
Drilldown into feePaymentDate in schema fpml-shared-5-10_xsd4 Drilldown into feeRateSchedule in schema fpml-shared-5-10_xsd4 Drilldown into feeAmountSchedule in schema fpml-shared-5-10_xsd4 Drilldown into notionalReference in schema fpml-shared-5-10_xsd4 Drilldown into receiverAccountReference in schema fpml-shared-5-10_xsd4 Drilldown into receiverPartyReference in schema fpml-shared-5-10_xsd4 Drilldown into Receiver.model in schema fpml-shared-5-10_xsd4 Drilldown into payerAccountReference in schema fpml-shared-5-10_xsd4 Drilldown into payerPartyReference in schema fpml-shared-5-10_xsd4 Drilldown into Payer.model in schema fpml-shared-5-10_xsd4 Drilldown into PayerReceiver.model in schema fpml-shared-5-10_xsd4XSD Diagram of ExerciseFeeSchedule in schema fpml-shared-5-10_xsd4 (Financial products Markup Language (FpML®))
Collapse XSD Schema Code:
<xsd:complexType name="ExerciseFeeSchedule">
    <xsd:annotation>
        <xsd:documentation xml:lang="en">A type to define a fee or schedule of fees to be payable on the exercise of an option. This fee may be defined as an amount or a percentage of the notional exercised.</xsd:documentation>
    </xsd:annotation>
    <xsd:sequence>
        <xsd:group ref="PayerReceiver.model" />
        <xsd:element name="notionalReference" type="ScheduleReference" minOccurs="0">
            <xsd:annotation>
                <xsd:documentation xml:lang="en">A pointer style reference to the associated notional schedule defined elsewhere in the document.</xsd:documentation>
            </xsd:annotation>
        </xsd:element>
        <xsd:choice minOccurs="0">
            <xsd:element name="feeAmountSchedule" type="AmountSchedule">
                <xsd:annotation>
                    <xsd:documentation xml:lang="en">The exercise fee amount schedule. The fees are expressed as currency amounts. The currency of the fee is assumed to be that of the notional schedule referenced.</xsd:documentation>
                </xsd:annotation>
            </xsd:element>
            <xsd:element name="feeRateSchedule" type="Schedule">
                <xsd:annotation>
                    <xsd:documentation xml:lang="en">The exercise free rate schedule. The fees are expressed as percentage rates of the notional being exercised. The currency of the fee is assumed to be that of the notional schedule referenced.</xsd:documentation>
                </xsd:annotation>
            </xsd:element>
        </xsd:choice>
        <xsd:element name="feePaymentDate" type="RelativeDateOffset" minOccurs="0">
            <xsd:annotation>
                <xsd:documentation xml:lang="en">The date on which exercise fee(s) will be paid. It is specified as a relative date.</xsd:documentation>
            </xsd:annotation>
        </xsd:element>
    </xsd:sequence>
</xsd:complexType>
Collapse Child Elements:
Name Type Min Occurs Max Occurs
payerPartyReference nsE:payerPartyReference 0 (1)
payerAccountReference nsE:payerAccountReference 0 (1)
receiverPartyReference nsE:receiverPartyReference 0 (1)
receiverAccountReference nsE:receiverAccountReference 0 (1)
notionalReference nsE:notionalReference 0 (1)
feeAmountSchedule nsE:feeAmountSchedule (1) (1)
feeRateSchedule nsE:feeRateSchedule (1) (1)
feePaymentDate nsE:feePaymentDate 0 (1)
<xs:group> nsE:PayerReceiver.model (1) (1)
<xs:group> nsE:Payer.model (1) (1)
<xs:group> nsE:Receiver.model (1) (1)
Collapse Derivation Tree:
Collapse References:
nsE:exerciseFeeSchedule, nsE:exerciseFeeSchedule