Definition Type: ComplexType
Name: ExerciseFeeSchedule
Namespace: http://www.fpml.org/FpML-5/confirmation
Containing Schema: fpml-shared-5-10.xsd
Abstract
Documentation:
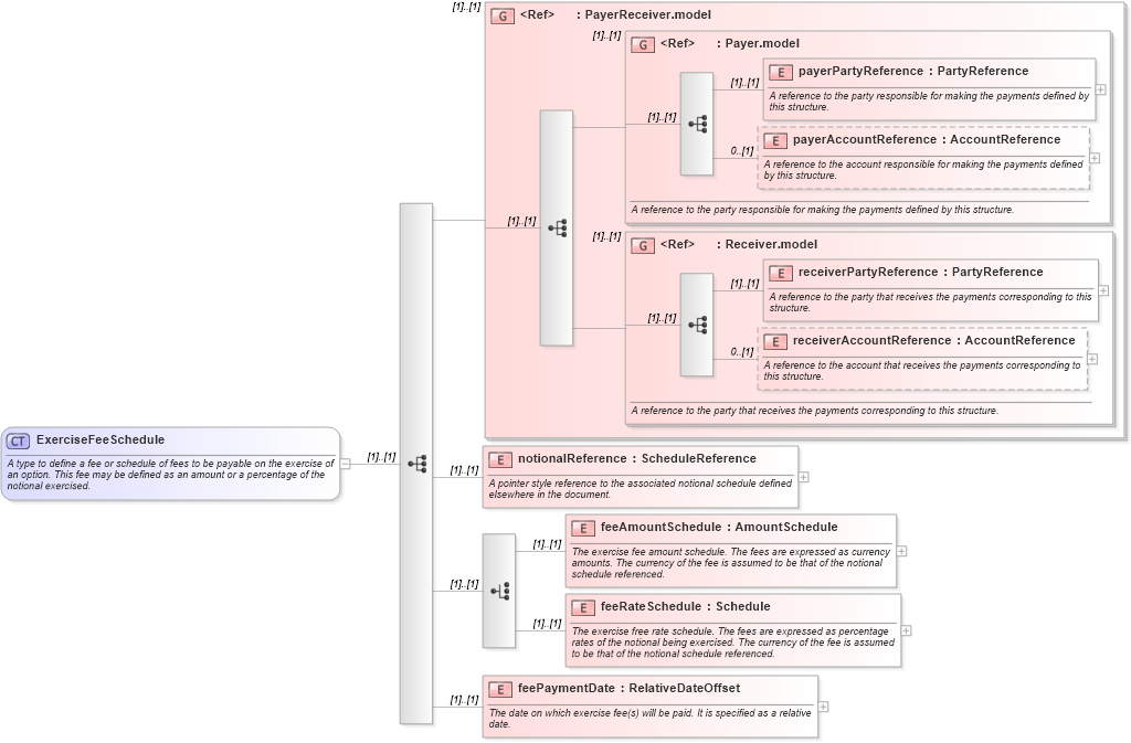
A type to define a fee or schedule of fees to be payable on the exercise of an option. This fee may be defined as an amount or a percentage of the notional exercised.
Collapse XSD Schema Diagram:
Drilldown into feePaymentDate in schema fpml-shared-5-10_xsd Drilldown into feeRateSchedule in schema fpml-shared-5-10_xsd Drilldown into feeAmountSchedule in schema fpml-shared-5-10_xsd Drilldown into notionalReference in schema fpml-shared-5-10_xsd Drilldown into receiverAccountReference in schema fpml-shared-5-10_xsd Drilldown into receiverPartyReference in schema fpml-shared-5-10_xsd Drilldown into Receiver.model in schema fpml-shared-5-10_xsd Drilldown into payerAccountReference in schema fpml-shared-5-10_xsd Drilldown into payerPartyReference in schema fpml-shared-5-10_xsd Drilldown into Payer.model in schema fpml-shared-5-10_xsd Drilldown into PayerReceiver.model in schema fpml-shared-5-10_xsdXSD Diagram of ExerciseFeeSchedule in schema fpml-shared-5-10_xsd (Financial products Markup Language (FpML®))
Collapse XSD Schema Code:
<xsd:complexType name="ExerciseFeeSchedule">
    <xsd:annotation>
        <xsd:documentation xml:lang="en">A type to define a fee or schedule of fees to be payable on the exercise of an option. This fee may be defined as an amount or a percentage of the notional exercised.</xsd:documentation>
    </xsd:annotation>
    <xsd:sequence>
        <xsd:group ref="PayerReceiver.model" />
        <xsd:element name="notionalReference" type="ScheduleReference">
            <xsd:annotation>
                <xsd:documentation xml:lang="en">A pointer style reference to the associated notional schedule defined elsewhere in the document.</xsd:documentation>
            </xsd:annotation>
        </xsd:element>
        <xsd:choice>
            <xsd:element name="feeAmountSchedule" type="AmountSchedule">
                <xsd:annotation>
                    <xsd:documentation xml:lang="en">The exercise fee amount schedule. The fees are expressed as currency amounts. The currency of the fee is assumed to be that of the notional schedule referenced.</xsd:documentation>
                </xsd:annotation>
            </xsd:element>
            <xsd:element name="feeRateSchedule" type="Schedule">
                <xsd:annotation>
                    <xsd:documentation xml:lang="en">The exercise free rate schedule. The fees are expressed as percentage rates of the notional being exercised. The currency of the fee is assumed to be that of the notional schedule referenced.</xsd:documentation>
                </xsd:annotation>
            </xsd:element>
        </xsd:choice>
        <xsd:element name="feePaymentDate" type="RelativeDateOffset">
            <xsd:annotation>
                <xsd:documentation xml:lang="en">The date on which exercise fee(s) will be paid. It is specified as a relative date.</xsd:documentation>
            </xsd:annotation>
        </xsd:element>
    </xsd:sequence>
</xsd:complexType>
Collapse Child Elements:
Name Type Min Occurs Max Occurs
payerPartyReference nsA:payerPartyReference (1) (1)
payerAccountReference nsA:payerAccountReference 0 (1)
receiverPartyReference nsA:receiverPartyReference (1) (1)
receiverAccountReference nsA:receiverAccountReference 0 (1)
notionalReference nsA:notionalReference (1) (1)
feeAmountSchedule nsA:feeAmountSchedule (1) (1)
feeRateSchedule nsA:feeRateSchedule (1) (1)
feePaymentDate nsA:feePaymentDate (1) (1)
<xs:group> nsA:PayerReceiver.model (1) (1)
<xs:group> nsA:Payer.model (1) (1)
<xs:group> nsA:Receiver.model (1) (1)
Collapse Derivation Tree:
Collapse References:
nsA:exerciseFeeSchedule, nsA:exerciseFeeSchedule