Definition Type: ComplexType
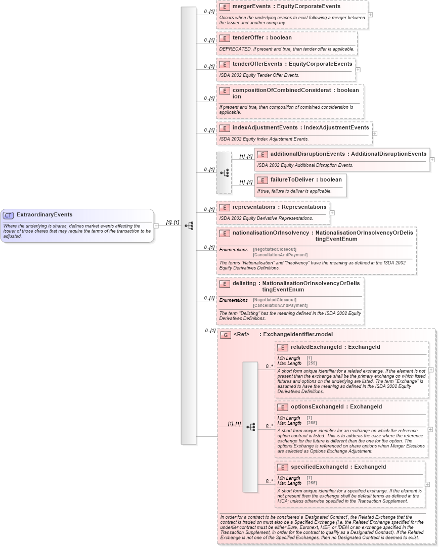
Name: ExtraordinaryEvents
Namespace: http://www.fpml.org/FpML-5/recordkeeping
Containing Schema: fpml-eq-shared-5-10.xsd
Abstract
Documentation:
Where the underlying is shares, defines market events affecting the issuer of those shares that may require the terms of the transaction to be adjusted.
Collapse XSD Schema Diagram:
Drilldown into specifiedExchangeId in schema fpml-asset-5-10_xsd3 Drilldown into optionsExchangeId in schema fpml-asset-5-10_xsd3 Drilldown into relatedExchangeId in schema fpml-asset-5-10_xsd3 Drilldown into ExchangeIdentifier.model in schema fpml-asset-5-10_xsd3 Drilldown into delisting in schema fpml-eq-shared-5-10_xsd1 Drilldown into nationalisationOrInsolvency in schema fpml-eq-shared-5-10_xsd1 Drilldown into representations in schema fpml-eq-shared-5-10_xsd1 Drilldown into failureToDeliver in schema fpml-eq-shared-5-10_xsd1 Drilldown into additionalDisruptionEvents in schema fpml-eq-shared-5-10_xsd1 Drilldown into indexAdjustmentEvents in schema fpml-eq-shared-5-10_xsd1 Drilldown into compositionOfCombinedConsideration in schema fpml-eq-shared-5-10_xsd1 Drilldown into tenderOfferEvents in schema fpml-eq-shared-5-10_xsd1 Drilldown into tenderOffer in schema fpml-eq-shared-5-10_xsd1 Drilldown into mergerEvents in schema fpml-eq-shared-5-10_xsd1XSD Diagram of ExtraordinaryEvents in schema fpml-eq-shared-5-10_xsd1 (Financial products Markup Language (FpML®))
Collapse XSD Schema Code:
<xsd:complexType name="ExtraordinaryEvents">
    <xsd:annotation>
        <xsd:documentation xml:lang="en">Where the underlying is shares, defines market events affecting the issuer of those shares that may require the terms of the transaction to be adjusted.</xsd:documentation>
    </xsd:annotation>
    <xsd:sequence>
        <xsd:element name="mergerEvents" type="EquityCorporateEvents" minOccurs="0">
            <xsd:annotation>
                <xsd:documentation xml:lang="en">Occurs when the underlying ceases to exist following a merger between the Issuer and another company.</xsd:documentation>
            </xsd:annotation>
        </xsd:element>
        <xsd:element name="tenderOffer" type="xsd:boolean" minOccurs="0" fpml-annotation:deprecated="true" fpml-annotation:deprecatedReason="Providing tenderOfferEvents with these three mandatory components means the tender offer is applicable, so there is no need to say that tenderOffer = true. It would also be in sync with how mergerEvents is specified in FpML." xmlns:fpml-annotation="http://www.fpml.org/annotation">
            <xsd:annotation>
                <xsd:documentation xml:lang="en">DEPRECATED. If present and true, then tender offer is applicable.</xsd:documentation>
            </xsd:annotation>
        </xsd:element>
        <xsd:element name="tenderOfferEvents" type="EquityCorporateEvents" minOccurs="0">
            <xsd:annotation>
                <xsd:documentation xml:lang="en">ISDA 2002 Equity Tender Offer Events.</xsd:documentation>
            </xsd:annotation>
        </xsd:element>
        <xsd:element name="compositionOfCombinedConsideration" type="xsd:boolean" minOccurs="0">
            <xsd:annotation>
                <xsd:documentation xml:lang="en">If present and true, then composition of combined consideration is applicable.</xsd:documentation>
            </xsd:annotation>
        </xsd:element>
        <xsd:element name="indexAdjustmentEvents" type="IndexAdjustmentEvents" minOccurs="0">
            <xsd:annotation>
                <xsd:documentation xml:lang="en">ISDA 2002 Equity Index Adjustment Events.</xsd:documentation>
            </xsd:annotation>
        </xsd:element>
        <xsd:choice minOccurs="0">
            <xsd:element name="additionalDisruptionEvents" type="AdditionalDisruptionEvents">
                <xsd:annotation>
                    <xsd:documentation xml:lang="en">ISDA 2002 Equity Additional Disruption Events.</xsd:documentation>
                </xsd:annotation>
            </xsd:element>
            <xsd:element name="failureToDeliver" type="xsd:boolean">
                <xsd:annotation>
                    <xsd:documentation xml:lang="en">If true, failure to deliver is applicable.</xsd:documentation>
                </xsd:annotation>
            </xsd:element>
        </xsd:choice>
        <xsd:element name="representations" type="Representations" minOccurs="0">
            <xsd:annotation>
                <xsd:documentation xml:lang="en">ISDA 2002 Equity Derivative Representations.</xsd:documentation>
            </xsd:annotation>
        </xsd:element>
        <xsd:element name="nationalisationOrInsolvency" type="NationalisationOrInsolvencyOrDelistingEventEnum" minOccurs="0">
            <xsd:annotation>
                <xsd:documentation xml:lang="en">The terms "Nationalisation" and "Insolvency" have the meaning as defined in the ISDA 2002 Equity Derivatives Definitions.</xsd:documentation>
            </xsd:annotation>
        </xsd:element>
        <xsd:element name="delisting" type="NationalisationOrInsolvencyOrDelistingEventEnum" minOccurs="0">
            <xsd:annotation>
                <xsd:documentation xml:lang="en">The term "Delisting" has the meaning defined in the ISDA 2002 Equity Derivatives Definitions.</xsd:documentation>
            </xsd:annotation>
        </xsd:element>
        <xsd:group ref="ExchangeIdentifier.model" minOccurs="0">
            <xsd:annotation>
                <xsd:documentation xml:lang="en">In order for a contract to be considered a 'Designated Contract', the Related Exchange that the contract is traded on must also be a Specified Exchange (i.e. the Related Exchange specified for the underlier contract must be either Eure, Euronext, MEF, or IDEM or an exchange specified in the Transaction Supplement, in order for the contract to qualify as a Designated Contract). If the Related Exchange is not one of the Specified Exchanges, then no Designated Contract is deemed to exist.</xsd:documentation>
            </xsd:annotation>
        </xsd:group>
    </xsd:sequence>
</xsd:complexType>
Collapse Child Elements:
Name Type Min Occurs Max Occurs
mergerEvents nsD:mergerEvents 0 (1)
tenderOffer nsD:tenderOffer 0 (1)
tenderOfferEvents nsD:tenderOfferEvents 0 (1)
compositionOfCombinedConsideration nsD:compositionOfCombinedConsideration 0 (1)
indexAdjustmentEvents nsD:indexAdjustmentEvents 0 (1)
additionalDisruptionEvents nsD:additionalDisruptionEvents (1) (1)
failureToDeliver nsD:failureToDeliver (1) (1)
representations nsD:representations 0 (1)
nationalisationOrInsolvency nsD:nationalisationOrInsolvency 0 (1)
delisting nsD:delisting 0 (1)
relatedExchangeId nsD:relatedExchangeId 0 unbounded
optionsExchangeId nsD:optionsExchangeId 0 unbounded
specifiedExchangeId nsD:specifiedExchangeId 0 unbounded
<xs:group> nsD:ExchangeIdentifier.model 0 (1)
Collapse Derivation Tree:
Collapse References:
nsD:extraordinaryEvents, nsD:extraordinaryEventsnsD:extraordinaryEvents, nsD:extraordinaryEvents, nsD:extraordinaryEvents,