Definition Type: Element
Name: farLeg
Namespace: http://www.fpml.org/FpML-5/reporting
Type: nsE:RepoFarLeg
Containing Schema: fpml-repo-5-10.xsd
MinOccurs 0
MaxOccurs (1)
Abstract
Documentation:
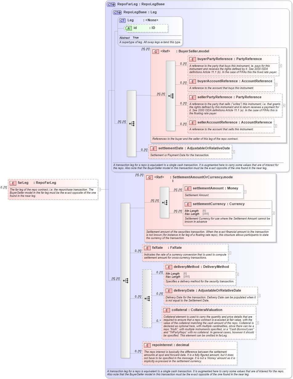
The far leg of the repo contract, i.e. the repurchase transaction. The BuyerSeller model in the far leg must be the exact opposite of the one found in the near leg.
Collapse XSD Schema Diagram:
Drilldown into repoInterest in schema fpml-repo-5-10_xsd2 Drilldown into collateral in schema fpml-repo-5-10_xsd2 Drilldown into deliveryDate in schema fpml-repo-5-10_xsd2 Drilldown into deliveryMethod in schema fpml-repo-5-10_xsd2 Drilldown into fxRate in schema fpml-repo-5-10_xsd2 Drilldown into settlementCurrency in schema fpml-shared-5-10_xsd4 Drilldown into settlementAmount in schema fpml-shared-5-10_xsd4 Drilldown into SettlementAmountOrCurrency.model in schema fpml-shared-5-10_xsd4 Drilldown into settlementDate in schema fpml-repo-5-10_xsd2 Drilldown into sellerAccountReference in schema fpml-shared-5-10_xsd4 Drilldown into sellerPartyReference in schema fpml-shared-5-10_xsd4 Drilldown into buyerAccountReference in schema fpml-shared-5-10_xsd4 Drilldown into buyerPartyReference in schema fpml-shared-5-10_xsd4 Drilldown into BuyerSeller.model in schema fpml-shared-5-10_xsd4 Drilldown into id in schema fpml-shared-5-10_xsd4 Drilldown into Leg in schema fpml-shared-5-10_xsd4 Drilldown into RepoLegBase in schema fpml-repo-5-10_xsd2 Drilldown into RepoFarLeg in schema fpml-repo-5-10_xsd2XSD Diagram of farLeg in schema fpml-repo-5-10_xsd2 (Financial products Markup Language (FpML®))
Collapse XSD Schema Code:
<xsd:element name="farLeg" type="RepoFarLeg" minOccurs="0">
    <xsd:annotation>
        <xsd:documentation xml:lang="en">The far leg of the repo contract, i.e. the repurchase transaction. The BuyerSeller model in the far leg must be the exact opposite of the one found in the near leg.</xsd:documentation>
    </xsd:annotation>
</xsd:element>
Collapse Child Elements:
Name Type Min Occurs Max Occurs
buyerPartyReference nsE:buyerPartyReference 0 (1)
buyerAccountReference nsE:buyerAccountReference 0 (1)
sellerPartyReference nsE:sellerPartyReference 0 (1)
sellerAccountReference nsE:sellerAccountReference 0 (1)
settlementDate nsE:settlementDate 0 (1)
settlementAmount nsE:settlementAmount (1) (1)
settlementCurrency nsE:settlementCurrency (1) (1)
fxRate nsE:fxRate 0 (1)
deliveryMethod nsE:deliveryMethod 0 (1)
deliveryDate nsE:deliveryDate 0 (1)
collateral nsE:collateral 0 unbounded
repoInterest nsE:repoInterest 0 (1)
<xs:group> nsE:BuyerSeller.model (1) (1)
<xs:group> nsE:SettlementAmountOrCurrency.model (1) (1)
Collapse Child Attributes:
Name Type Default Value Use
id nsE:id (Optional)
Collapse Derivation Tree: