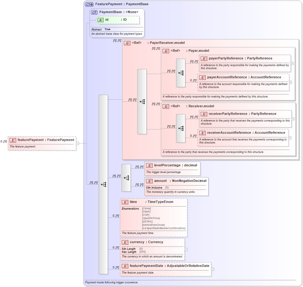
Definition Type: Element
Name: featurePayment
Namespace: http://www.fpml.org/FpML-5/confirmation
Type: nsA:FeaturePayment
Containing Schema: fpml-option-shared-5-10.xsd
MinOccurs 0
MaxOccurs (1)
Abstract
Documentation:
The feature payment.
Collapse XSD Schema Diagram:
Drilldown into featurePaymentDate in schema fpml-option-shared-5-10_xsd Drilldown into currency in schema fpml-option-shared-5-10_xsd Drilldown into time in schema fpml-option-shared-5-10_xsd Drilldown into amount in schema fpml-option-shared-5-10_xsd Drilldown into levelPercentage in schema fpml-option-shared-5-10_xsd Drilldown into receiverAccountReference in schema fpml-shared-5-10_xsd Drilldown into receiverPartyReference in schema fpml-shared-5-10_xsd Drilldown into Receiver.model in schema fpml-shared-5-10_xsd Drilldown into payerAccountReference in schema fpml-shared-5-10_xsd Drilldown into payerPartyReference in schema fpml-shared-5-10_xsd Drilldown into Payer.model in schema fpml-shared-5-10_xsd Drilldown into PayerReceiver.model in schema fpml-shared-5-10_xsd Drilldown into id in schema fpml-shared-5-10_xsd Drilldown into PaymentBase in schema fpml-shared-5-10_xsd Drilldown into FeaturePayment in schema fpml-option-shared-5-10_xsdXSD Diagram of featurePayment in schema fpml-option-shared-5-10_xsd (Financial products Markup Language (FpML®))
Collapse XSD Schema Code:
<xsd:element name="featurePayment" type="FeaturePayment" minOccurs="0">
    <xsd:annotation>
        <xsd:documentation xml:lang="en">The feature payment.</xsd:documentation>
    </xsd:annotation>
</xsd:element>
Collapse Child Elements:
Name Type Min Occurs Max Occurs
payerPartyReference nsA:payerPartyReference (1) (1)
payerAccountReference nsA:payerAccountReference 0 (1)
receiverPartyReference nsA:receiverPartyReference (1) (1)
receiverAccountReference nsA:receiverAccountReference 0 (1)
levelPercentage nsA:levelPercentage (1) (1)
amount nsA:amount (1) (1)
time nsA:time 0 (1)
currency nsA:currency 0 (1)
featurePaymentDate nsA:featurePaymentDate 0 (1)
<xs:group> nsA:PayerReceiver.model (1) (1)
<xs:group> nsA:Payer.model (1) (1)
<xs:group> nsA:Receiver.model (1) (1)
Collapse Child Attributes:
Name Type Default Value Use
id nsA:id (Optional)
Collapse Derivation Tree: