Definition Type: Element
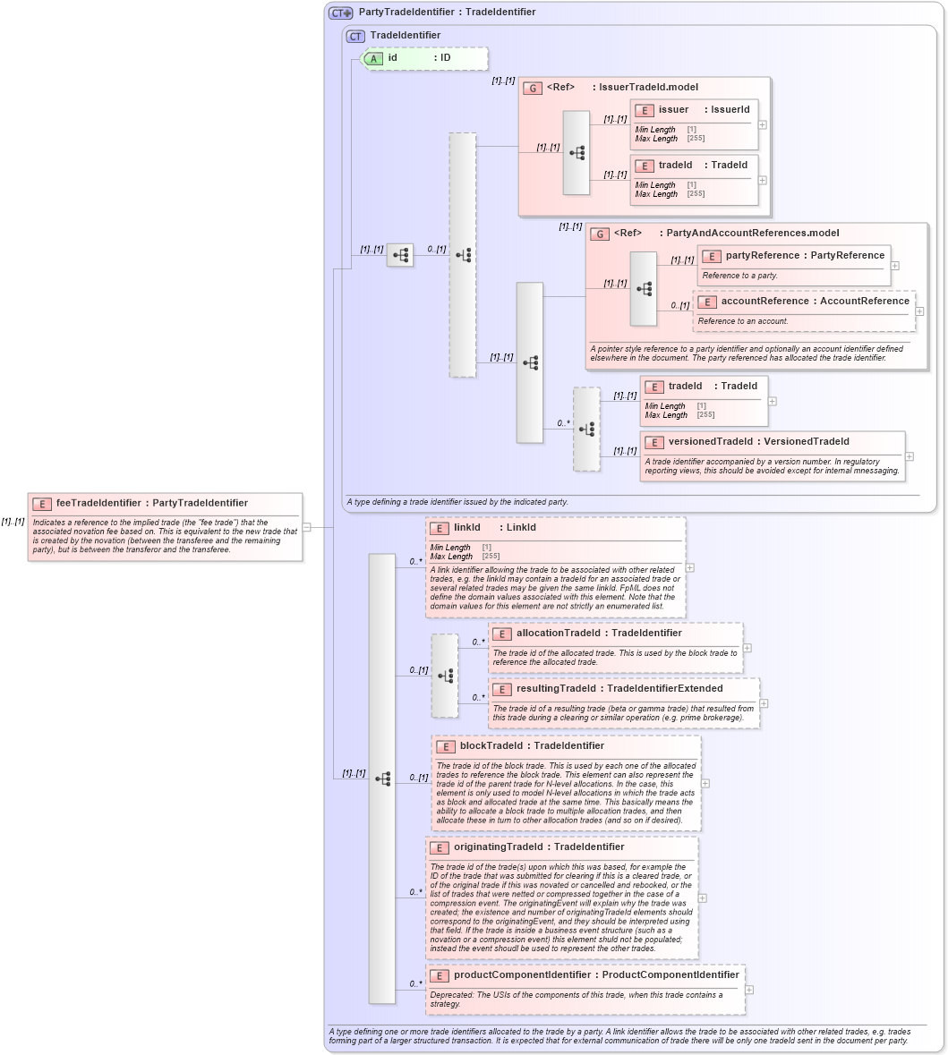
Name: feeTradeIdentifier
Namespace: http://www.fpml.org/FpML-5/recordkeeping
Type: nsD:PartyTradeIdentifier
Containing Schema: fpml-business-events-5-10.xsd
MinOccurs (1)
MaxOccurs (1)
Abstract
Documentation:
Indicates a reference to the implied trade (the "fee trade") that the associated novation fee based on. This is equivalent to the new trade that is created by the novation (between the transferee and the remaining party), but is between the transferor and the transferee.
Collapse XSD Schema Diagram:
Drilldown into productComponentIdentifier in schema fpml-doc-5-10_xsd3 Drilldown into originatingTradeId in schema fpml-doc-5-10_xsd3 Drilldown into blockTradeId in schema fpml-doc-5-10_xsd3 Drilldown into resultingTradeId in schema fpml-doc-5-10_xsd3 Drilldown into allocationTradeId in schema fpml-doc-5-10_xsd3 Drilldown into linkId in schema fpml-doc-5-10_xsd3 Drilldown into versionedTradeId in schema fpml-doc-5-10_xsd3 Drilldown into tradeId in schema fpml-doc-5-10_xsd3 Drilldown into accountReference in schema fpml-shared-5-10_xsd3 Drilldown into partyReference in schema fpml-shared-5-10_xsd3 Drilldown into PartyAndAccountReferences.model in schema fpml-shared-5-10_xsd3 Drilldown into tradeId in schema fpml-shared-5-10_xsd3 Drilldown into issuer in schema fpml-shared-5-10_xsd3 Drilldown into IssuerTradeId.model in schema fpml-shared-5-10_xsd3 Drilldown into id in schema fpml-doc-5-10_xsd3 Drilldown into TradeIdentifier in schema fpml-doc-5-10_xsd3 Drilldown into PartyTradeIdentifier in schema fpml-doc-5-10_xsd3XSD Diagram of feeTradeIdentifier in schema fpml-business-events-5-10_xsd2 (Financial products Markup Language (FpML®))
Collapse XSD Schema Code:
<xsd:element name="feeTradeIdentifier" type="PartyTradeIdentifier">
    <xsd:annotation>
        <xsd:documentation xml:lang="en">Indicates a reference to the implied trade (the "fee trade") that the associated novation fee based on. This is equivalent to the new trade that is created by the novation (between the transferee and the remaining party), but is between the transferor and the transferee.</xsd:documentation>
    </xsd:annotation>
</xsd:element>
Collapse Child Elements:
Name Type Min Occurs Max Occurs
issuer nsD:issuer (1) (1)
tradeId nsD:tradeId (1) (1)
partyReference nsD:partyReference (1) (1)
accountReference nsD:accountReference 0 (1)
tradeId nsD:tradeId (1) (1)
versionedTradeId nsD:versionedTradeId (1) (1)
linkId nsD:linkId 0 unbounded
allocationTradeId nsD:allocationTradeId 0 unbounded
resultingTradeId nsD:resultingTradeId 0 unbounded
blockTradeId nsD:blockTradeId 0 (1)
originatingTradeId nsD:originatingTradeId 0 unbounded
productComponentIdentifier nsD:productComponentIdentifier 0 unbounded
<xs:group> nsD:IssuerTradeId.model (1) (1)
<xs:group> nsD:PartyAndAccountReferences.model (1) (1)
Collapse Child Attributes:
Name Type Default Value Use
id nsD:id (Optional)
Collapse Derivation Tree: