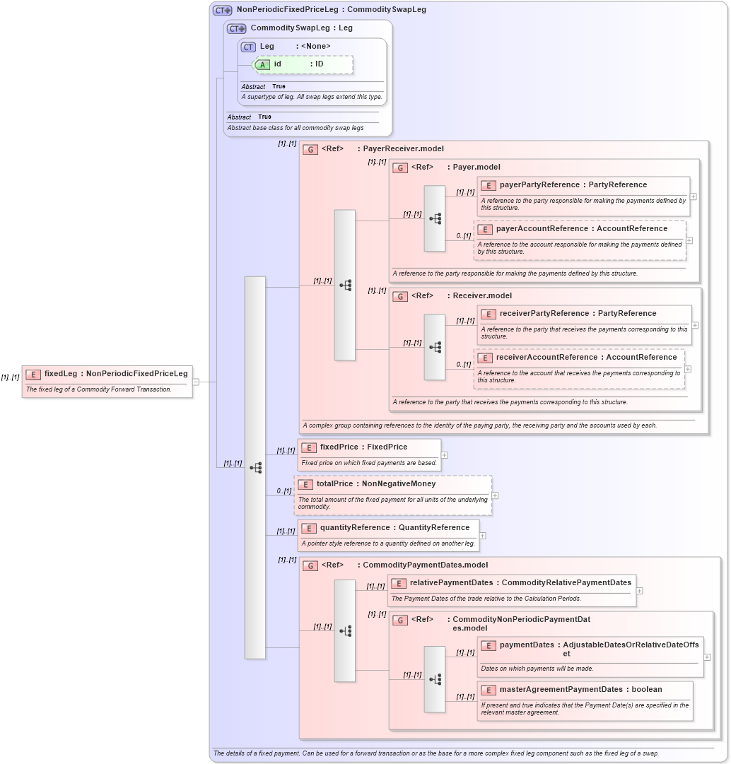
Definition Type: Element
Name: fixedLeg
Namespace: http://www.fpml.org/FpML-5/confirmation
Type: nsA:NonPeriodicFixedPriceLeg
Containing Schema: fpml-com-5-10.xsd
MinOccurs (1)
MaxOccurs (1)
Abstract
Documentation:
The fixed leg of a Commodity Forward Transaction.
Collapse XSD Schema Diagram:
Drilldown into masterAgreementPaymentDates in schema fpml-com-5-10_xsd Drilldown into paymentDates in schema fpml-com-5-10_xsd Drilldown into CommodityNonPeriodicPaymentDates.model in schema fpml-com-5-10_xsd Drilldown into relativePaymentDates in schema fpml-com-5-10_xsd Drilldown into CommodityPaymentDates.model in schema fpml-com-5-10_xsd Drilldown into quantityReference in schema fpml-com-5-10_xsd Drilldown into totalPrice in schema fpml-com-5-10_xsd Drilldown into fixedPrice in schema fpml-com-5-10_xsd Drilldown into receiverAccountReference in schema fpml-shared-5-10_xsd Drilldown into receiverPartyReference in schema fpml-shared-5-10_xsd Drilldown into Receiver.model in schema fpml-shared-5-10_xsd Drilldown into payerAccountReference in schema fpml-shared-5-10_xsd Drilldown into payerPartyReference in schema fpml-shared-5-10_xsd Drilldown into Payer.model in schema fpml-shared-5-10_xsd Drilldown into PayerReceiver.model in schema fpml-shared-5-10_xsd Drilldown into id in schema fpml-shared-5-10_xsd Drilldown into Leg in schema fpml-shared-5-10_xsd Drilldown into CommoditySwapLeg in schema fpml-com-5-10_xsd Drilldown into NonPeriodicFixedPriceLeg in schema fpml-com-5-10_xsdXSD Diagram of fixedLeg in schema fpml-com-5-10_xsd (Financial products Markup Language (FpML®))
Collapse XSD Schema Code:
<xsd:element name="fixedLeg" type="NonPeriodicFixedPriceLeg">
    <xsd:annotation>
        <xsd:documentation xml:lang="en">The fixed leg of a Commodity Forward Transaction.</xsd:documentation>
    </xsd:annotation>
</xsd:element>
Collapse Child Elements:
Name Type Min Occurs Max Occurs
payerPartyReference nsA:payerPartyReference (1) (1)
payerAccountReference nsA:payerAccountReference 0 (1)
receiverPartyReference nsA:receiverPartyReference (1) (1)
receiverAccountReference nsA:receiverAccountReference 0 (1)
fixedPrice nsA:fixedPrice (1) (1)
totalPrice nsA:totalPrice 0 (1)
quantityReference nsA:quantityReference (1) (1)
relativePaymentDates nsA:relativePaymentDates (1) (1)
paymentDates nsA:paymentDates (1) (1)
masterAgreementPaymentDates nsA:masterAgreementPaymentDates (1) (1)
<xs:group> nsA:PayerReceiver.model (1) (1)
<xs:group> nsA:Payer.model (1) (1)
<xs:group> nsA:Receiver.model (1) (1)
<xs:group> nsA:CommodityPaymentDates.model (1) (1)
<xs:group> nsA:CommodityNonPeriodicPaymentDates.model (1) (1)
Collapse Child Attributes:
Name Type Default Value Use
id nsA:id (Optional)
Collapse Derivation Tree: