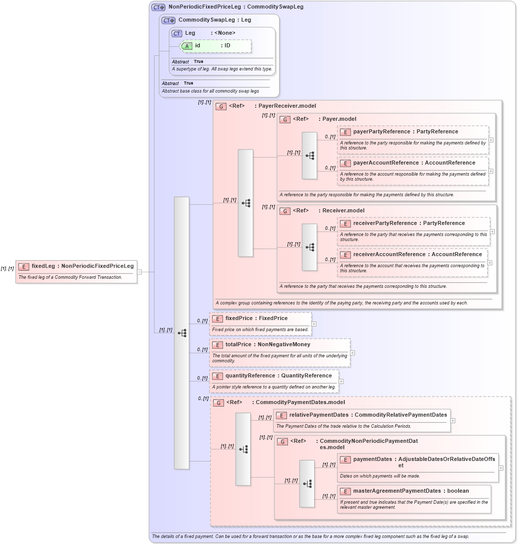
Definition Type: Element
Name: fixedLeg
Namespace: http://www.fpml.org/FpML-5/reporting
Type: nsE:NonPeriodicFixedPriceLeg
Containing Schema: fpml-com-5-10.xsd
MinOccurs (1)
MaxOccurs (1)
Abstract
Documentation:
The fixed leg of a Commodity Forward Transaction.
Collapse XSD Schema Diagram:
Drilldown into masterAgreementPaymentDates in schema fpml-com-5-10_xsd2 Drilldown into paymentDates in schema fpml-com-5-10_xsd2 Drilldown into CommodityNonPeriodicPaymentDates.model in schema fpml-com-5-10_xsd2 Drilldown into relativePaymentDates in schema fpml-com-5-10_xsd2 Drilldown into CommodityPaymentDates.model in schema fpml-com-5-10_xsd2 Drilldown into quantityReference in schema fpml-com-5-10_xsd2 Drilldown into totalPrice in schema fpml-com-5-10_xsd2 Drilldown into fixedPrice in schema fpml-com-5-10_xsd2 Drilldown into receiverAccountReference in schema fpml-shared-5-10_xsd4 Drilldown into receiverPartyReference in schema fpml-shared-5-10_xsd4 Drilldown into Receiver.model in schema fpml-shared-5-10_xsd4 Drilldown into payerAccountReference in schema fpml-shared-5-10_xsd4 Drilldown into payerPartyReference in schema fpml-shared-5-10_xsd4 Drilldown into Payer.model in schema fpml-shared-5-10_xsd4 Drilldown into PayerReceiver.model in schema fpml-shared-5-10_xsd4 Drilldown into id in schema fpml-shared-5-10_xsd4 Drilldown into Leg in schema fpml-shared-5-10_xsd4 Drilldown into CommoditySwapLeg in schema fpml-com-5-10_xsd2 Drilldown into NonPeriodicFixedPriceLeg in schema fpml-com-5-10_xsd2XSD Diagram of fixedLeg in schema fpml-com-5-10_xsd2 (Financial products Markup Language (FpML®))
Collapse XSD Schema Code:
<xsd:element name="fixedLeg" type="NonPeriodicFixedPriceLeg">
    <xsd:annotation>
        <xsd:documentation xml:lang="en">The fixed leg of a Commodity Forward Transaction.</xsd:documentation>
    </xsd:annotation>
</xsd:element>
Collapse Child Elements:
Name Type Min Occurs Max Occurs
payerPartyReference nsE:payerPartyReference 0 (1)
payerAccountReference nsE:payerAccountReference 0 (1)
receiverPartyReference nsE:receiverPartyReference 0 (1)
receiverAccountReference nsE:receiverAccountReference 0 (1)
fixedPrice nsE:fixedPrice 0 (1)
totalPrice nsE:totalPrice 0 (1)
quantityReference nsE:quantityReference 0 (1)
relativePaymentDates nsE:relativePaymentDates (1) (1)
paymentDates nsE:paymentDates (1) (1)
masterAgreementPaymentDates nsE:masterAgreementPaymentDates (1) (1)
<xs:group> nsE:PayerReceiver.model (1) (1)
<xs:group> nsE:Payer.model (1) (1)
<xs:group> nsE:Receiver.model (1) (1)
<xs:group> nsE:CommodityPaymentDates.model 0 (1)
<xs:group> nsE:CommodityNonPeriodicPaymentDates.model (1) (1)
Collapse Child Attributes:
Name Type Default Value Use
id nsE:id (Optional)
Collapse Derivation Tree: