Definition Type: ComplexType
Name: FixedRateOption
Namespace: http://www.fpml.org/FpML-5/confirmation
Type: nsA:FixedRateOptionBase
Containing Schema: fpml-loan-5-10.xsd
Abstract
Documentation:
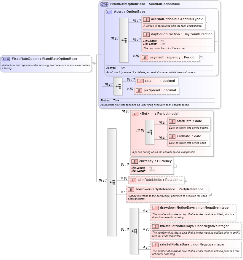
A structure that represents the accruing fixed rate option associated within a facility.
Collapse XSD Schema Diagram:
Drilldown into rateSetNoticeDays in schema fpml-loan-5-10_xsd Drilldown into fxRateSetNoticeDays in schema fpml-loan-5-10_xsd Drilldown into drawdownNoticeDays in schema fpml-loan-5-10_xsd Drilldown into borrowerPartyReference in schema fpml-loan-5-10_xsd Drilldown into allInRateLimits in schema fpml-loan-5-10_xsd Drilldown into currency in schema fpml-loan-5-10_xsd Drilldown into endDate in schema fpml-shared-5-10_xsd Drilldown into startDate in schema fpml-shared-5-10_xsd Drilldown into Period.model in schema fpml-shared-5-10_xsd Drilldown into pikSpread in schema fpml-loan-5-10_xsd Drilldown into rate in schema fpml-loan-5-10_xsd Drilldown into paymentFrequency in schema fpml-loan-5-10_xsd Drilldown into dayCountFraction in schema fpml-loan-5-10_xsd Drilldown into accrualOptionId in schema fpml-loan-5-10_xsd Drilldown into AccrualOptionBase in schema fpml-loan-5-10_xsd Drilldown into FixedRateOptionBase in schema fpml-loan-5-10_xsdXSD Diagram of FixedRateOption in schema fpml-loan-5-10_xsd (Financial products Markup Language (FpML®))
Collapse XSD Schema Code:
<xsd:complexType name="FixedRateOption">
    <xsd:annotation>
        <xsd:documentation xml:lang="en">A structure that represents the accruing fixed rate option associated within a facility.</xsd:documentation>
    </xsd:annotation>
    <xsd:complexContent>
        <xsd:extension base="FixedRateOptionBase">
            <xsd:sequence>
                <xsd:group ref="Period.model">
                    <xsd:annotation>
                        <xsd:documentation xml:lang="en">A period during which the accrual option is applicable.</xsd:documentation>
                    </xsd:annotation>
                </xsd:group>
                <xsd:element name="currency" type="Currency" />
                <xsd:element name="allInRateLimits" type="RateLimits" minOccurs="0" />
                <xsd:element name="borrowerPartyReference" type="PartyReference" minOccurs="0" maxOccurs="unbounded">
                    <xsd:annotation>
                        <xsd:documentation xml:lang="en">A party reference to the borrower(s) permitted to exercise the cash accrual option.</xsd:documentation>
                    </xsd:annotation>
                </xsd:element>
                <xsd:sequence>
                    <xsd:element name="drawdownNoticeDays" type="xsd:nonNegativeInteger" minOccurs="0">
                        <xsd:annotation>
                            <xsd:documentation xml:lang="en">The number of business days that a lender must be notified prior to a drawdown event occurring.</xsd:documentation>
                        </xsd:annotation>
                    </xsd:element>
                    <xsd:element name="fxRateSetNoticeDays" type="xsd:nonNegativeInteger" minOccurs="0">
                        <xsd:annotation>
                            <xsd:documentation xml:lang="en">The number of business days that a lender must be notified prior to an FX rate set event occurring.</xsd:documentation>
                        </xsd:annotation>
                    </xsd:element>
                    <xsd:element name="rateSetNoticeDays" type="xsd:nonNegativeInteger" minOccurs="0">
                        <xsd:annotation>
                            <xsd:documentation xml:lang="en">The number of business days that a lender must be notified prior to a rate set event occurring.</xsd:documentation>
                        </xsd:annotation>
                    </xsd:element>
                </xsd:sequence>
            </xsd:sequence>
        </xsd:extension>
    </xsd:complexContent>
</xsd:complexType>
Collapse Child Elements:
Name Type Min Occurs Max Occurs
accrualOptionId nsA:accrualOptionId (1) (1)
dayCountFraction nsA:dayCountFraction (1) (1)
paymentFrequency nsA:paymentFrequency 0 (1)
rate nsA:rate (1) (1)
pikSpread nsA:pikSpread 0 (1)
startDate nsA:startDate (1) (1)
endDate nsA:endDate (1) (1)
currency nsA:currency (1) (1)
allInRateLimits nsA:allInRateLimits 0 (1)
borrowerPartyReference nsA:borrowerPartyReference 0 unbounded
drawdownNoticeDays nsA:drawdownNoticeDays 0 (1)
fxRateSetNoticeDays nsA:fxRateSetNoticeDays 0 (1)
rateSetNoticeDays nsA:rateSetNoticeDays 0 (1)
<xs:group> nsA:Period.model (1) (1)
Collapse Derivation Tree:
Collapse References:
nsA:fixedRateOption, nsA:fixedRateOption