Definition Type: Element
Name: fixingSchedule
Namespace: http://www.fpml.org/FpML-5/reporting
Type: nsE:FxFixingSchedule
Containing Schema: fpml-fx-accruals-5-10.xsd
MinOccurs 0
MaxOccurs (1)
Abstract
Documentation:
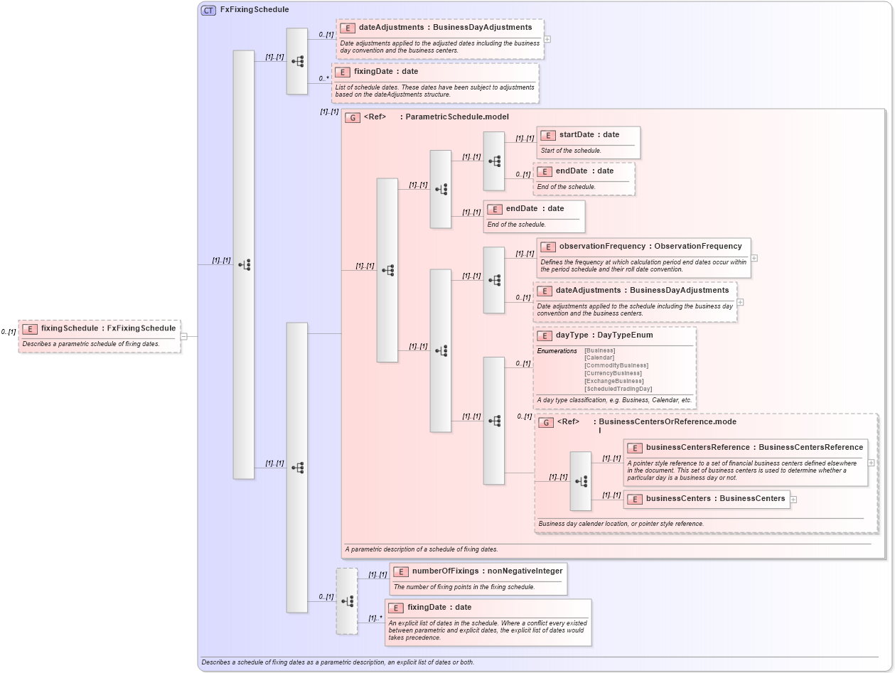
Describes a parametric schedule of fixing dates.
Collapse XSD Schema Diagram:
Drilldown into fixingDate in schema fpml-fx-accruals-5-10_xsd2 Drilldown into numberOfFixings in schema fpml-fx-accruals-5-10_xsd2 Drilldown into businessCenters in schema fpml-shared-5-10_xsd4 Drilldown into businessCentersReference in schema fpml-shared-5-10_xsd4 Drilldown into BusinessCentersOrReference.model in schema fpml-shared-5-10_xsd4 Drilldown into dayType in schema fpml-fx-targets-5-10_xsd2 Drilldown into dateAdjustments in schema fpml-fx-targets-5-10_xsd2 Drilldown into observationFrequency in schema fpml-fx-targets-5-10_xsd2 Drilldown into endDate in schema fpml-fx-targets-5-10_xsd2 Drilldown into endDate in schema fpml-fx-targets-5-10_xsd2 Drilldown into startDate in schema fpml-fx-targets-5-10_xsd2 Drilldown into ParametricSchedule.model in schema fpml-fx-targets-5-10_xsd2 Drilldown into fixingDate in schema fpml-fx-accruals-5-10_xsd2 Drilldown into dateAdjustments in schema fpml-fx-accruals-5-10_xsd2 Drilldown into FxFixingSchedule in schema fpml-fx-accruals-5-10_xsd2XSD Diagram of fixingSchedule in schema fpml-fx-accruals-5-10_xsd2 (Financial products Markup Language (FpML®))
Collapse XSD Schema Code:
<xsd:element name="fixingSchedule" type="FxFixingSchedule" minOccurs="0">
    <xsd:annotation>
        <xsd:documentation xml:lang="en">Describes a parametric schedule of fixing dates.</xsd:documentation>
    </xsd:annotation>
</xsd:element>
Collapse Child Elements:
Name Type Min Occurs Max Occurs
dateAdjustments nsE:dateAdjustments 0 (1)
fixingDate nsE:fixingDate 0 unbounded
startDate nsE:startDate (1) (1)
endDate nsE:endDate 0 (1)
endDate nsE:endDate (1) (1)
observationFrequency nsE:observationFrequency (1) (1)
dateAdjustments nsE:dateAdjustments 0 (1)
dayType nsE:dayType 0 (1)
businessCentersReference nsE:businessCentersReference (1) (1)
businessCenters nsE:businessCenters (1) (1)
numberOfFixings nsE:numberOfFixings (1) (1)
fixingDate nsE:fixingDate (1) unbounded
<xs:group> nsE:ParametricSchedule.model (1) (1)
<xs:group> nsE:BusinessCentersOrReference.model 0 (1)
Collapse Derivation Tree: