Definition Type: Element
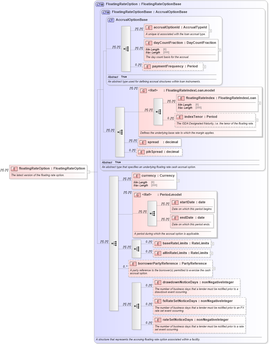
Name: floatingRateOption
Namespace: http://www.fpml.org/FpML-5/confirmation
Type: nsA:FloatingRateOption
Containing Schema: fpml-loan-5-10.xsd
MinOccurs (1)
MaxOccurs (1)
Abstract
Documentation:
The latest version of the floating rate option.
Collapse XSD Schema Diagram:
Drilldown into rateSetNoticeDays in schema fpml-loan-5-10_xsd Drilldown into fxRateSetNoticeDays in schema fpml-loan-5-10_xsd Drilldown into drawdownNoticeDays in schema fpml-loan-5-10_xsd Drilldown into borrowerPartyReference in schema fpml-loan-5-10_xsd Drilldown into allInRateLimits in schema fpml-loan-5-10_xsd Drilldown into baseRateLimits in schema fpml-loan-5-10_xsd Drilldown into endDate in schema fpml-shared-5-10_xsd Drilldown into startDate in schema fpml-shared-5-10_xsd Drilldown into Period.model in schema fpml-shared-5-10_xsd Drilldown into currency in schema fpml-loan-5-10_xsd Drilldown into pikSpread in schema fpml-loan-5-10_xsd Drilldown into spread in schema fpml-loan-5-10_xsd Drilldown into indexTenor in schema fpml-loan-5-10_xsd Drilldown into floatingRateIndex in schema fpml-loan-5-10_xsd Drilldown into FloatingRateIndexLoan.model in schema fpml-loan-5-10_xsd Drilldown into paymentFrequency in schema fpml-loan-5-10_xsd Drilldown into dayCountFraction in schema fpml-loan-5-10_xsd Drilldown into accrualOptionId in schema fpml-loan-5-10_xsd Drilldown into AccrualOptionBase in schema fpml-loan-5-10_xsd Drilldown into FloatingRateOptionBase in schema fpml-loan-5-10_xsd Drilldown into FloatingRateOption in schema fpml-loan-5-10_xsdXSD Diagram of floatingRateOption in schema fpml-loan-5-10_xsd (Financial products Markup Language (FpML®))
Collapse XSD Schema Code:
<xsd:element name="floatingRateOption" type="FloatingRateOption">
    <xsd:annotation>
        <xsd:documentation xml:lang="en">The latest version of the floating rate option.</xsd:documentation>
    </xsd:annotation>
</xsd:element>
Collapse Child Elements:
Name Type Min Occurs Max Occurs
accrualOptionId nsA:accrualOptionId (1) (1)
dayCountFraction nsA:dayCountFraction (1) (1)
paymentFrequency nsA:paymentFrequency 0 (1)
floatingRateIndex nsA:floatingRateIndex (1) (1)
indexTenor nsA:indexTenor 0 (1)
spread nsA:spread (1) (1)
pikSpread nsA:pikSpread 0 (1)
currency nsA:currency (1) (1)
startDate nsA:startDate (1) (1)
endDate nsA:endDate (1) (1)
baseRateLimits nsA:baseRateLimits 0 (1)
allInRateLimits nsA:allInRateLimits 0 (1)
borrowerPartyReference nsA:borrowerPartyReference 0 unbounded
drawdownNoticeDays nsA:drawdownNoticeDays 0 (1)
fxRateSetNoticeDays nsA:fxRateSetNoticeDays 0 (1)
rateSetNoticeDays nsA:rateSetNoticeDays 0 (1)
<xs:group> nsA:FloatingRateIndexLoan.model (1) (1)
<xs:group> nsA:Period.model (1) (1)
Collapse Derivation Tree: