Definition Type: Element
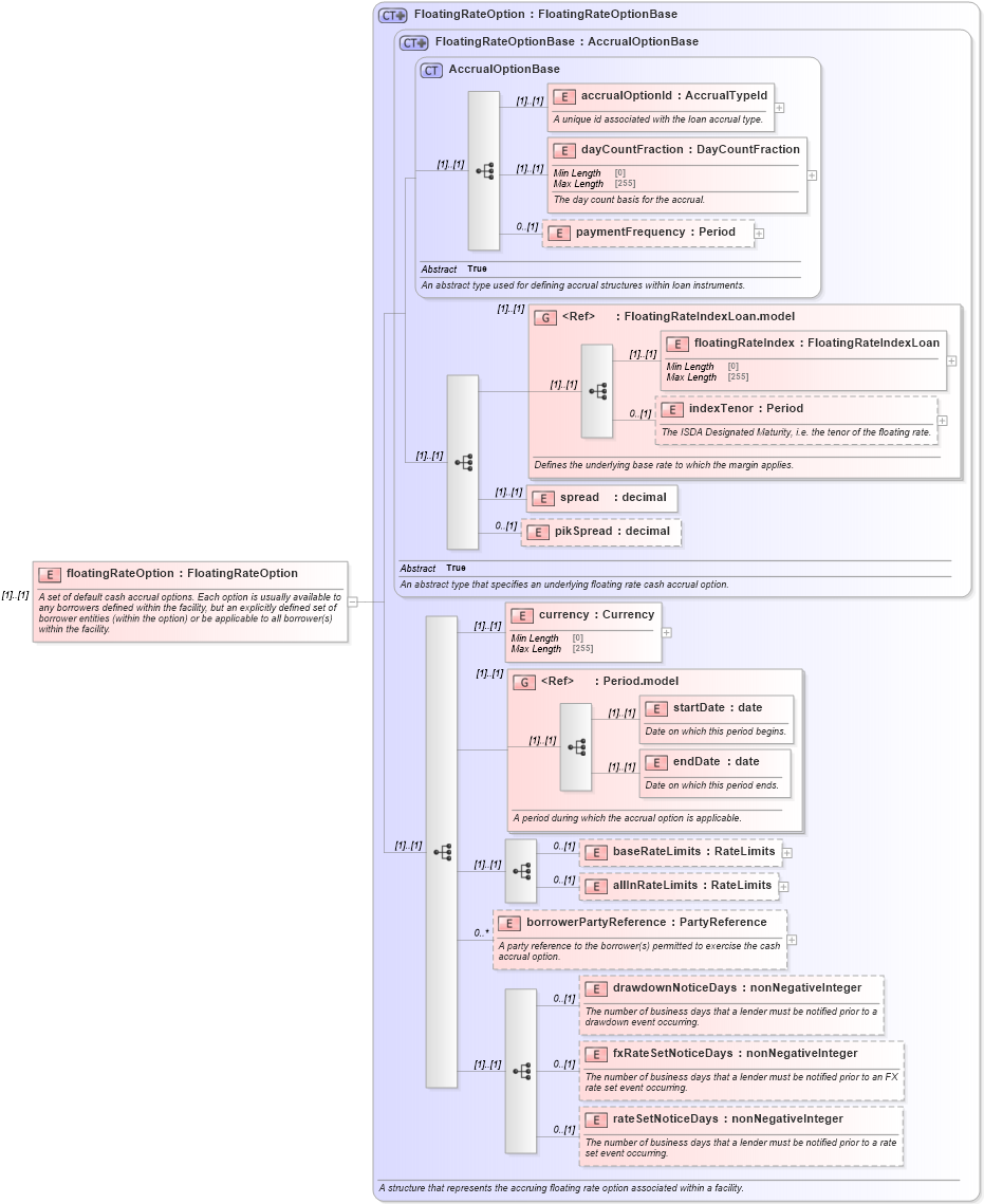
Name: floatingRateOption
Namespace: http://www.fpml.org/FpML-5/confirmation
Type: nsA:FloatingRateOption
Containing Schema: fpml-loan-5-10.xsd
MinOccurs (1)
MaxOccurs (1)
Abstract
Documentation:
A set of default cash accrual options. Each option is usually available to any borrowers defined within the facility, but an explicitly defined set of borrower entities (within the option) or be applicable to all borrower(s) within the facility.
Collapse XSD Schema Diagram:
Drilldown into rateSetNoticeDays in schema fpml-loan-5-10_xsd Drilldown into fxRateSetNoticeDays in schema fpml-loan-5-10_xsd Drilldown into drawdownNoticeDays in schema fpml-loan-5-10_xsd Drilldown into borrowerPartyReference in schema fpml-loan-5-10_xsd Drilldown into allInRateLimits in schema fpml-loan-5-10_xsd Drilldown into baseRateLimits in schema fpml-loan-5-10_xsd Drilldown into endDate in schema fpml-shared-5-10_xsd Drilldown into startDate in schema fpml-shared-5-10_xsd Drilldown into Period.model in schema fpml-shared-5-10_xsd Drilldown into currency in schema fpml-loan-5-10_xsd Drilldown into pikSpread in schema fpml-loan-5-10_xsd Drilldown into spread in schema fpml-loan-5-10_xsd Drilldown into indexTenor in schema fpml-loan-5-10_xsd Drilldown into floatingRateIndex in schema fpml-loan-5-10_xsd Drilldown into FloatingRateIndexLoan.model in schema fpml-loan-5-10_xsd Drilldown into paymentFrequency in schema fpml-loan-5-10_xsd Drilldown into dayCountFraction in schema fpml-loan-5-10_xsd Drilldown into accrualOptionId in schema fpml-loan-5-10_xsd Drilldown into AccrualOptionBase in schema fpml-loan-5-10_xsd Drilldown into FloatingRateOptionBase in schema fpml-loan-5-10_xsd Drilldown into FloatingRateOption in schema fpml-loan-5-10_xsdXSD Diagram of floatingRateOption in schema fpml-loan-5-10_xsd (Financial products Markup Language (FpML®))
Collapse XSD Schema Code:
<xsd:element name="floatingRateOption" type="FloatingRateOption">
    <xsd:annotation>
        <xsd:documentation xml:lang="en">A set of default cash accrual options. Each option is usually available to any borrowers defined within the facility, but an explicitly defined set of borrower entities (within the option) or be applicable to all borrower(s) within the facility.</xsd:documentation>
    </xsd:annotation>
</xsd:element>
Collapse Child Elements:
Name Type Min Occurs Max Occurs
accrualOptionId nsA:accrualOptionId (1) (1)
dayCountFraction nsA:dayCountFraction (1) (1)
paymentFrequency nsA:paymentFrequency 0 (1)
floatingRateIndex nsA:floatingRateIndex (1) (1)
indexTenor nsA:indexTenor 0 (1)
spread nsA:spread (1) (1)
pikSpread nsA:pikSpread 0 (1)
currency nsA:currency (1) (1)
startDate nsA:startDate (1) (1)
endDate nsA:endDate (1) (1)
baseRateLimits nsA:baseRateLimits 0 (1)
allInRateLimits nsA:allInRateLimits 0 (1)
borrowerPartyReference nsA:borrowerPartyReference 0 unbounded
drawdownNoticeDays nsA:drawdownNoticeDays 0 (1)
fxRateSetNoticeDays nsA:fxRateSetNoticeDays 0 (1)
rateSetNoticeDays nsA:rateSetNoticeDays 0 (1)
<xs:group> nsA:FloatingRateIndexLoan.model (1) (1)
<xs:group> nsA:Period.model (1) (1)
Collapse Derivation Tree: