Definition Type: Group
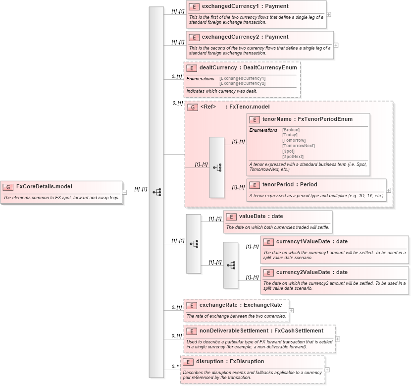
Name: FxCoreDetails.model
Namespace: http://www.fpml.org/FpML-5/recordkeeping
Containing Schema: fpml-fx-5-10.xsd
Documentation:
The elements common to FX spot, forward and swap legs.
Collapse XSD Schema Diagram:
Drilldown into disruption in schema fpml-fx-5-10_xsd2 Drilldown into nonDeliverableSettlement in schema fpml-fx-5-10_xsd2 Drilldown into exchangeRate in schema fpml-fx-5-10_xsd2 Drilldown into currency2ValueDate in schema fpml-fx-5-10_xsd2 Drilldown into currency1ValueDate in schema fpml-fx-5-10_xsd2 Drilldown into valueDate in schema fpml-fx-5-10_xsd2 Drilldown into tenorPeriod in schema fpml-fx-5-10_xsd2 Drilldown into tenorName in schema fpml-fx-5-10_xsd2 Drilldown into FxTenor.model in schema fpml-fx-5-10_xsd2 Drilldown into dealtCurrency in schema fpml-fx-5-10_xsd2 Drilldown into exchangedCurrency2 in schema fpml-fx-5-10_xsd2 Drilldown into exchangedCurrency1 in schema fpml-fx-5-10_xsd2XSD Diagram of FxCoreDetails.model in schema fpml-fx-5-10_xsd2 (Financial products Markup Language (FpML®))
Collapse XSD Schema Code:
<xsd:group name="FxCoreDetails.model">
    <xsd:annotation>
        <xsd:documentation xml:lang="en">The elements common to FX spot, forward and swap legs.</xsd:documentation>
    </xsd:annotation>
    <xsd:sequence>
        <xsd:element name="exchangedCurrency1" type="Payment">
            <xsd:annotation>
                <xsd:documentation xml:lang="en">This is the first of the two currency flows that define a single leg of a standard foreign exchange transaction.</xsd:documentation>
            </xsd:annotation>
        </xsd:element>
        <xsd:element name="exchangedCurrency2" type="Payment">
            <xsd:annotation>
                <xsd:documentation xml:lang="en">This is the second of the two currency flows that define a single leg of a standard foreign exchange transaction.</xsd:documentation>
            </xsd:annotation>
        </xsd:element>
        <xsd:element name="dealtCurrency" type="DealtCurrencyEnum" minOccurs="0">
            <xsd:annotation>
                <xsd:documentation xml:lang="en">Indicates which currency was dealt.</xsd:documentation>
            </xsd:annotation>
        </xsd:element>
        <xsd:group ref="FxTenor.model" minOccurs="0">
        </xsd:group>
        <xsd:choice>
            <xsd:element name="valueDate" type="xsd:date">
                <xsd:annotation>
                    <xsd:documentation xml:lang="en">The date on which both currencies traded will settle.</xsd:documentation>
                </xsd:annotation>
            </xsd:element>
            <xsd:sequence>
                <xsd:element name="currency1ValueDate" type="xsd:date">
                    <xsd:annotation>
                        <xsd:documentation xml:lang="en">The date on which the currency1 amount will be settled. To be used in a split value date scenario.</xsd:documentation>
                    </xsd:annotation>
                </xsd:element>
                <xsd:element name="currency2ValueDate" type="xsd:date">
                    <xsd:annotation>
                        <xsd:documentation xml:lang="en">The date on which the currency2 amount will be settled. To be used in a split value date scenario.</xsd:documentation>
                    </xsd:annotation>
                </xsd:element>
            </xsd:sequence>
        </xsd:choice>
        <xsd:element name="exchangeRate" type="ExchangeRate" minOccurs="0">
            <xsd:annotation>
                <xsd:documentation xml:lang="en">The rate of exchange between the two currencies.</xsd:documentation>
            </xsd:annotation>
        </xsd:element>
        <xsd:element name="nonDeliverableSettlement" type="FxCashSettlement" minOccurs="0">
            <xsd:annotation>
                <xsd:documentation xml:lang="en">Used to describe a particular type of FX forward transaction that is settled in a single currency (for example, a non-deliverable forward).</xsd:documentation>
            </xsd:annotation>
        </xsd:element>
        <xsd:element name="disruption" type="FxDisruption" minOccurs="0" maxOccurs="unbounded">
            <xsd:annotation>
                <xsd:documentation xml:lang="en">Describes the disruption events and fallbacks applicable to a currency pair referenced by the transaction.</xsd:documentation>
            </xsd:annotation>
        </xsd:element>
    </xsd:sequence>
</xsd:group>
Collapse Child Elements:
Name Type Min Occurs Max Occurs
exchangedCurrency1 nsD:exchangedCurrency1 (1) (1)
exchangedCurrency2 nsD:exchangedCurrency2 (1) (1)
dealtCurrency nsD:dealtCurrency 0 (1)
tenorName nsD:tenorName (1) (1)
tenorPeriod nsD:tenorPeriod (1) (1)
valueDate nsD:valueDate (1) (1)
currency1ValueDate nsD:currency1ValueDate (1) (1)
currency2ValueDate nsD:currency2ValueDate (1) (1)
exchangeRate nsD:exchangeRate 0 (1)
nonDeliverableSettlement nsD:nonDeliverableSettlement 0 (1)
disruption nsD:disruption 0 unbounded
<xs:group> nsD:FxTenor.model 0 (1)