Definition Type: Element
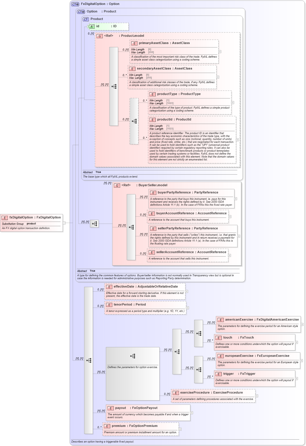
Name: fxDigitalOption
Namespace: http://www.fpml.org/FpML-5/pretrade
Type: nsC:FxDigitalOption
Containing Schema: fpml-fx-5-10.xsd
Abstract
Documentation:
An FX digital option transaction definition.
Collapse XSD Schema Diagram:
Drilldown into premium in schema fpml-fx-5-10_xsd1 Drilldown into payout in schema fpml-fx-5-10_xsd1 Drilldown into exerciseProcedure in schema fpml-fx-5-10_xsd1 Drilldown into trigger in schema fpml-fx-5-10_xsd1 Drilldown into europeanExercise in schema fpml-fx-5-10_xsd1 Drilldown into touch in schema fpml-fx-5-10_xsd1 Drilldown into americanExercise in schema fpml-fx-5-10_xsd1 Drilldown into tenorPeriod in schema fpml-fx-5-10_xsd1 Drilldown into effectiveDate in schema fpml-fx-5-10_xsd1 Drilldown into sellerAccountReference in schema fpml-shared-5-10_xsd2 Drilldown into sellerPartyReference in schema fpml-shared-5-10_xsd2 Drilldown into buyerAccountReference in schema fpml-shared-5-10_xsd2 Drilldown into buyerPartyReference in schema fpml-shared-5-10_xsd2 Drilldown into BuyerSeller.model in schema fpml-shared-5-10_xsd2 Drilldown into productId in schema fpml-shared-5-10_xsd2 Drilldown into productType in schema fpml-shared-5-10_xsd2 Drilldown into secondaryAssetClass in schema fpml-shared-5-10_xsd2 Drilldown into primaryAssetClass in schema fpml-shared-5-10_xsd2 Drilldown into Product.model in schema fpml-shared-5-10_xsd2 Drilldown into id in schema fpml-shared-5-10_xsd2 Drilldown into Product in schema fpml-shared-5-10_xsd2 Drilldown into Option in schema fpml-option-shared-5-10_xsd1 Drilldown into FxDigitalOption in schema fpml-fx-5-10_xsd1XSD Diagram of fxDigitalOption in schema fpml-fx-5-10_xsd1 (Financial products Markup Language (FpML®))
Collapse XSD Schema Code:
<xsd:element name="fxDigitalOption" type="FxDigitalOption" substitutionGroup="product">
    <xsd:annotation>
        <xsd:documentation xml:lang="en">An FX digital option transaction definition.</xsd:documentation>
    </xsd:annotation>
</xsd:element>
Collapse Child Elements:
Name Type Min Occurs Max Occurs
primaryAssetClass nsC:primaryAssetClass 0 (1)
secondaryAssetClass nsC:secondaryAssetClass 0 unbounded
productType nsC:productType 0 unbounded
productId nsC:productId 0 unbounded
buyerPartyReference nsC:buyerPartyReference (1) (1)
buyerAccountReference nsC:buyerAccountReference 0 (1)
sellerPartyReference nsC:sellerPartyReference (1) (1)
sellerAccountReference nsC:sellerAccountReference 0 (1)
effectiveDate nsC:effectiveDate 0 (1)
tenorPeriod nsC:tenorPeriod 0 (1)
americanExercise nsC:americanExercise (1) (1)
touch nsC:touch (1) unbounded
europeanExercise nsC:europeanExercise (1) (1)
trigger nsC:trigger (1) unbounded
exerciseProcedure nsC:exerciseProcedure 0 (1)
payout nsC:payout (1) (1)
premium nsC:premium 0 unbounded
<xs:group> nsC:BuyerSeller.model (1) (1)
Collapse Child Attributes:
Name Type Default Value Use
id nsC:id (Optional)
Collapse Derivation Tree:
Collapse References:
nsC:product