Definition Type: Element
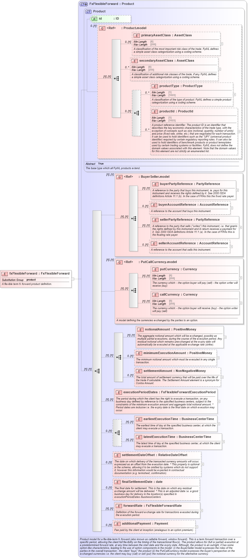
Name: fxFlexibleForward
Namespace: http://www.fpml.org/FpML-5/pretrade
Type: nsC:FxFlexibleForward
Containing Schema: fpml-fx-5-10.xsd
Abstract
Documentation:
A flexible term fx forward product definition.
Collapse XSD Schema Diagram:
Drilldown into additionalPayment in schema fpml-fx-5-10_xsd1 Drilldown into forwardRate in schema fpml-fx-5-10_xsd1 Drilldown into finalSettlementDate in schema fpml-fx-5-10_xsd1 Drilldown into settlementDateOffset in schema fpml-fx-5-10_xsd1 Drilldown into latestExecutionTime in schema fpml-fx-5-10_xsd1 Drilldown into earliestExecutionTime in schema fpml-fx-5-10_xsd1 Drilldown into executionPeriodDates in schema fpml-fx-5-10_xsd1 Drilldown into settlementAmount in schema fpml-fx-5-10_xsd1 Drilldown into minimumExecutionAmount in schema fpml-fx-5-10_xsd1 Drilldown into notionalAmount in schema fpml-fx-5-10_xsd1 Drilldown into callCurrency in schema fpml-fx-5-10_xsd1 Drilldown into putCurrency in schema fpml-fx-5-10_xsd1 Drilldown into PutCallCurrency.model in schema fpml-fx-5-10_xsd1 Drilldown into sellerAccountReference in schema fpml-shared-5-10_xsd2 Drilldown into sellerPartyReference in schema fpml-shared-5-10_xsd2 Drilldown into buyerAccountReference in schema fpml-shared-5-10_xsd2 Drilldown into buyerPartyReference in schema fpml-shared-5-10_xsd2 Drilldown into BuyerSeller.model in schema fpml-shared-5-10_xsd2 Drilldown into productId in schema fpml-shared-5-10_xsd2 Drilldown into productType in schema fpml-shared-5-10_xsd2 Drilldown into secondaryAssetClass in schema fpml-shared-5-10_xsd2 Drilldown into primaryAssetClass in schema fpml-shared-5-10_xsd2 Drilldown into Product.model in schema fpml-shared-5-10_xsd2 Drilldown into id in schema fpml-shared-5-10_xsd2 Drilldown into Product in schema fpml-shared-5-10_xsd2 Drilldown into FxFlexibleForward in schema fpml-fx-5-10_xsd1XSD Diagram of fxFlexibleForward in schema fpml-fx-5-10_xsd1 (Financial products Markup Language (FpML®))
Collapse XSD Schema Code:
<xsd:element name="fxFlexibleForward" type="FxFlexibleForward" substitutionGroup="product">
    <xsd:annotation>
        <xsd:documentation xml:lang="en">A flexible term fx forward product definition.</xsd:documentation>
    </xsd:annotation>
</xsd:element>
Collapse Child Elements:
Name Type Min Occurs Max Occurs
primaryAssetClass nsC:primaryAssetClass 0 (1)
secondaryAssetClass nsC:secondaryAssetClass 0 unbounded
productType nsC:productType 0 unbounded
productId nsC:productId 0 unbounded
buyerPartyReference nsC:buyerPartyReference (1) (1)
buyerAccountReference nsC:buyerAccountReference 0 (1)
sellerPartyReference nsC:sellerPartyReference (1) (1)
sellerAccountReference nsC:sellerAccountReference 0 (1)
putCurrency nsC:putCurrency (1) (1)
callCurrency nsC:callCurrency (1) (1)
notionalAmount nsC:notionalAmount (1) (1)
minimumExecutionAmount nsC:minimumExecutionAmount 0 (1)
settlementAmount nsC:settlementAmount 0 (1)
executionPeriodDates nsC:executionPeriodDates (1) (1)
earliestExecutionTime nsC:earliestExecutionTime (1) (1)
latestExecutionTime nsC:latestExecutionTime (1) (1)
settlementDateOffset nsC:settlementDateOffset 0 (1)
finalSettlementDate nsC:finalSettlementDate 0 (1)
forwardRate nsC:forwardRate (1) (1)
additionalPayment nsC:additionalPayment 0 (1)
<xs:group> nsC:BuyerSeller.model (1) (1)
<xs:group> nsC:PutCallCurrency.model (1) (1)
Collapse Child Attributes:
Name Type Default Value Use
id nsC:id (Optional)
Collapse Derivation Tree:
Collapse References:
nsC:product