Definition Type: ComplexType
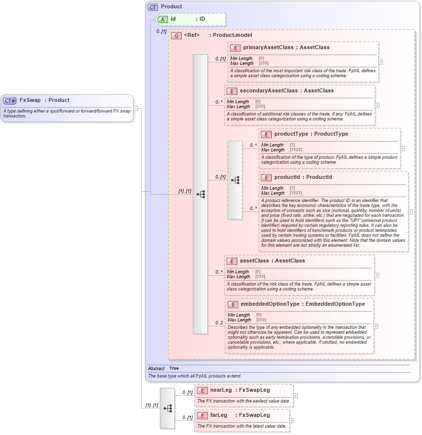
Name: FxSwap
Namespace: http://www.fpml.org/FpML-5/reporting
Type: nsE:Product
Containing Schema: fpml-fx-5-10.xsd
Abstract
Documentation:
A type defining either a spot/forward or forward/forward FX swap transaction.
Collapse XSD Schema Diagram:
Drilldown into farLeg in schema fpml-fx-5-10_xsd3 Drilldown into nearLeg in schema fpml-fx-5-10_xsd3 Drilldown into embeddedOptionType in schema fpml-shared-5-10_xsd4 Drilldown into assetClass in schema fpml-shared-5-10_xsd4 Drilldown into productId in schema fpml-shared-5-10_xsd4 Drilldown into productType in schema fpml-shared-5-10_xsd4 Drilldown into secondaryAssetClass in schema fpml-shared-5-10_xsd4 Drilldown into primaryAssetClass in schema fpml-shared-5-10_xsd4 Drilldown into Product.model in schema fpml-shared-5-10_xsd4 Drilldown into id in schema fpml-shared-5-10_xsd4 Drilldown into Product in schema fpml-shared-5-10_xsd4XSD Diagram of FxSwap in schema fpml-fx-5-10_xsd3 (Financial products Markup Language (FpML®))
Collapse XSD Schema Code:
<xsd:complexType name="FxSwap">
    <xsd:annotation>
        <xsd:documentation xml:lang="en">A type defining either a spot/forward or forward/forward FX swap transaction.</xsd:documentation>
    </xsd:annotation>
    <xsd:complexContent>
        <xsd:extension base="Product">
            <xsd:sequence>
                <xsd:element name="nearLeg" type="FxSwapLeg" minOccurs="0">
                    <xsd:annotation>
                        <xsd:documentation xml:lang="en">The FX transaction with the earliest value date.</xsd:documentation>
                    </xsd:annotation>
                </xsd:element>
                <xsd:element name="farLeg" type="FxSwapLeg" minOccurs="0">
                    <xsd:annotation>
                        <xsd:documentation xml:lang="en">The FX transaction with the latest value date.</xsd:documentation>
                    </xsd:annotation>
                </xsd:element>
            </xsd:sequence>
        </xsd:extension>
    </xsd:complexContent>
</xsd:complexType>
Collapse Child Elements:
Name Type Min Occurs Max Occurs
primaryAssetClass nsE:primaryAssetClass 0 (1)
secondaryAssetClass nsE:secondaryAssetClass 0 unbounded
productType nsE:productType 0 unbounded
productId nsE:productId 0 unbounded
assetClass nsE:assetClass 0 unbounded
embeddedOptionType nsE:embeddedOptionType 0 2
nearLeg nsE:nearLeg 0 (1)
farLeg nsE:farLeg 0 (1)
Collapse Child Attributes:
Name Type Default Value Use
id nsE:id (Optional)
Collapse Derivation Tree:
Collapse References:
nsE:fxSwap