Definition Type: ComplexType
Name: FxSwapLeg
Namespace: http://www.fpml.org/FpML-5/confirmation
Type: nsA:Leg
Containing Schema: fpml-fx-5-10.xsd
Abstract
Collapse XSD Schema Diagram:
Drilldown into disruption in schema fpml-fx-5-10_xsd Drilldown into nonDeliverableSettlement in schema fpml-fx-5-10_xsd Drilldown into exchangeRate in schema fpml-fx-5-10_xsd Drilldown into currency2ValueDate in schema fpml-fx-5-10_xsd Drilldown into currency1ValueDate in schema fpml-fx-5-10_xsd Drilldown into valueDate in schema fpml-fx-5-10_xsd Drilldown into tenorPeriod in schema fpml-fx-5-10_xsd Drilldown into tenorName in schema fpml-fx-5-10_xsd Drilldown into FxTenor.model in schema fpml-fx-5-10_xsd Drilldown into dealtCurrency in schema fpml-fx-5-10_xsd Drilldown into exchangedCurrency2 in schema fpml-fx-5-10_xsd Drilldown into exchangedCurrency1 in schema fpml-fx-5-10_xsd Drilldown into FxCoreDetails.model in schema fpml-fx-5-10_xsd Drilldown into tradeIdentifierReference in schema fpml-fx-5-10_xsd Drilldown into id in schema fpml-shared-5-10_xsd Drilldown into Leg in schema fpml-shared-5-10_xsdXSD Diagram of FxSwapLeg in schema fpml-fx-5-10_xsd (Financial products Markup Language (FpML®))
Collapse XSD Schema Code:
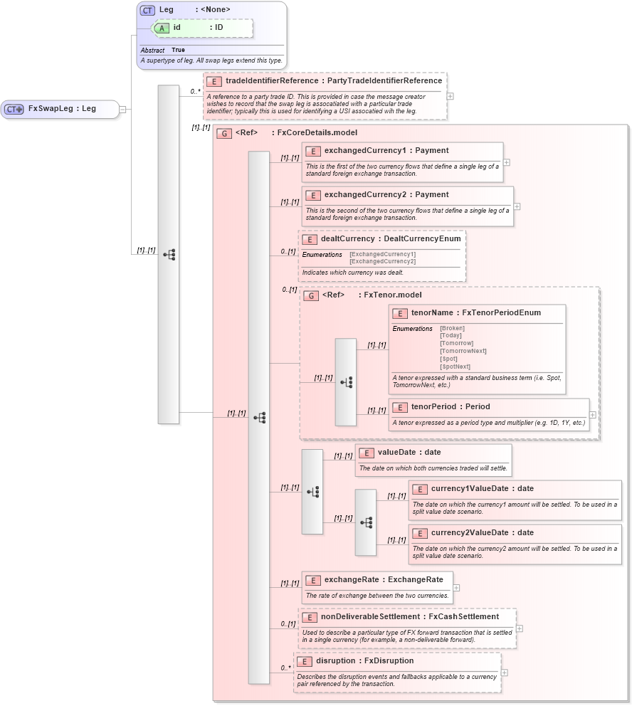
<xsd:complexType name="FxSwapLeg">
    <xsd:complexContent>
        <xsd:extension base="Leg">
            <xsd:annotation>
                <xsd:documentation xml:lang="en">A type defining the details for one of the transactions in an FX swap.</xsd:documentation>
            </xsd:annotation>
            <xsd:sequence>
                <xsd:element name="tradeIdentifierReference" type="PartyTradeIdentifierReference" minOccurs="0" maxOccurs="unbounded">
                    <xsd:annotation>
                        <xsd:documentation xml:lang="en">A reference to a party trade ID. This is provided in case the message creator wishes to record that the swap leg is assocatiated with a particular trade identifier; typically this is used for identifying a USI assocatied wih the leg.</xsd:documentation>
                    </xsd:annotation>
                </xsd:element>
                <xsd:group ref="FxCoreDetails.model" />
            </xsd:sequence>
        </xsd:extension>
    </xsd:complexContent>
</xsd:complexType>
Collapse Child Elements:
Name Type Min Occurs Max Occurs
tradeIdentifierReference nsA:tradeIdentifierReference 0 unbounded
exchangedCurrency1 nsA:exchangedCurrency1 (1) (1)
exchangedCurrency2 nsA:exchangedCurrency2 (1) (1)
dealtCurrency nsA:dealtCurrency 0 (1)
tenorName nsA:tenorName (1) (1)
tenorPeriod nsA:tenorPeriod (1) (1)
valueDate nsA:valueDate (1) (1)
currency1ValueDate nsA:currency1ValueDate (1) (1)
currency2ValueDate nsA:currency2ValueDate (1) (1)
exchangeRate nsA:exchangeRate (1) (1)
nonDeliverableSettlement nsA:nonDeliverableSettlement 0 (1)
disruption nsA:disruption 0 unbounded
<xs:group> nsA:FxCoreDetails.model (1) (1)
<xs:group> nsA:FxTenor.model 0 (1)
Collapse Child Attributes:
Name Type Default Value Use
id nsA:id (Optional)
Collapse Derivation Tree:
Collapse References:
nsA:farLeg, nsA:nearLeg