Definition Type: ComplexType
Name: FxTargetBarrier
Namespace: http://www.fpml.org/FpML-5/confirmation
Type: nsA:FxComplexBarrierBase
Containing Schema: fpml-fx-targets-5-10.xsd
Abstract
Collapse XSD Schema Diagram:
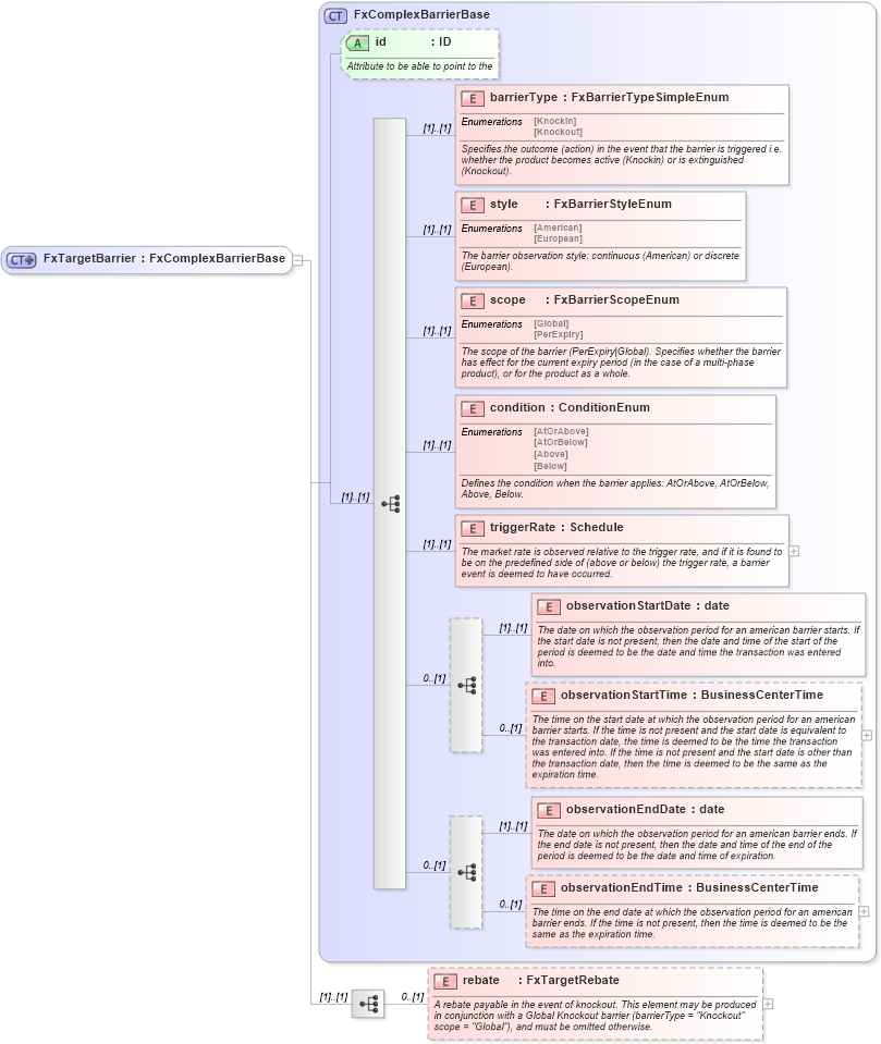
Drilldown into rebate in schema fpml-fx-targets-5-10_xsd Drilldown into observationEndTime in schema fpml-fx-targets-5-10_xsd Drilldown into observationEndDate in schema fpml-fx-targets-5-10_xsd Drilldown into observationStartTime in schema fpml-fx-targets-5-10_xsd Drilldown into observationStartDate in schema fpml-fx-targets-5-10_xsd Drilldown into triggerRate in schema fpml-fx-targets-5-10_xsd Drilldown into condition in schema fpml-fx-targets-5-10_xsd Drilldown into scope in schema fpml-fx-targets-5-10_xsd Drilldown into style in schema fpml-fx-targets-5-10_xsd Drilldown into barrierType in schema fpml-fx-targets-5-10_xsd Drilldown into id in schema fpml-fx-targets-5-10_xsd Drilldown into FxComplexBarrierBase in schema fpml-fx-targets-5-10_xsdXSD Diagram of FxTargetBarrier in schema fpml-fx-targets-5-10_xsd (Financial products Markup Language (FpML®))
Collapse XSD Schema Code:
<xsd:complexType name="FxTargetBarrier">
    <xsd:complexContent>
        <xsd:extension base="FxComplexBarrierBase">
            <xsd:sequence>
                <xsd:element name="rebate" type="FxTargetRebate" minOccurs="0">
                    <xsd:annotation>
                        <xsd:documentation xml:lang="en">A rebate payable in the event of knockout. This element may be produced in conjunction with a Global Knockout barrier (barrierType = "Knockout" scope = "Global"), and must be omitted otherwise.</xsd:documentation>
                    </xsd:annotation>
                </xsd:element>
            </xsd:sequence>
        </xsd:extension>
    </xsd:complexContent>
</xsd:complexType>
Collapse Child Elements:
Name Type Min Occurs Max Occurs
barrierType nsA:barrierType (1) (1)
style nsA:style (1) (1)
scope nsA:scope (1) (1)
condition nsA:condition (1) (1)
triggerRate nsA:triggerRate (1) (1)
observationStartDate nsA:observationStartDate (1) (1)
observationStartTime nsA:observationStartTime 0 (1)
observationEndDate nsA:observationEndDate (1) (1)
observationEndTime nsA:observationEndTime 0 (1)
rebate nsA:rebate 0 (1)
Collapse Child Attributes:
Name Type Default Value Use
id nsA:id Optional
Collapse Derivation Tree:
Collapse References:
nsA:barrier