Definition Type: ComplexType
Name: FxValuationDateOffset
Namespace: http://www.fpml.org/FpML-5/confirmation
Type: nsA:Offset
Containing Schema: fpml-fx-5-10.xsd
Abstract
Documentation:
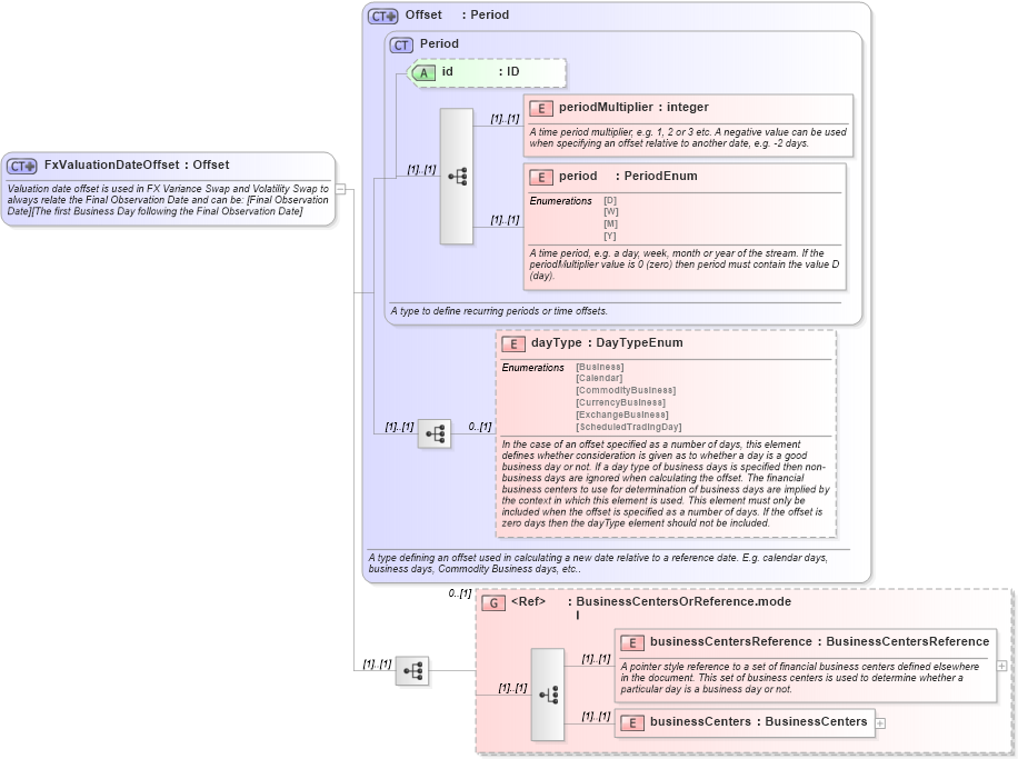
Valuation date offset is used in FX Variance Swap and Volatility Swap to always relate the Final Observation Date and can be: [Final Observation Date][The first Business Day following the Final Observation Date]
Collapse XSD Schema Diagram:
Drilldown into businessCenters in schema fpml-shared-5-10_xsd Drilldown into businessCentersReference in schema fpml-shared-5-10_xsd Drilldown into BusinessCentersOrReference.model in schema fpml-shared-5-10_xsd Drilldown into dayType in schema fpml-shared-5-10_xsd Drilldown into period in schema fpml-shared-5-10_xsd Drilldown into periodMultiplier in schema fpml-shared-5-10_xsd Drilldown into id in schema fpml-shared-5-10_xsd Drilldown into Period in schema fpml-shared-5-10_xsd Drilldown into Offset in schema fpml-shared-5-10_xsdXSD Diagram of FxValuationDateOffset in schema fpml-fx-5-10_xsd (Financial products Markup Language (FpML®))
Collapse XSD Schema Code:
<xsd:complexType name="FxValuationDateOffset">
    <xsd:annotation>
        <xsd:documentation xml:lang="en">Valuation date offset is used in FX Variance Swap and Volatility Swap to always relate the Final Observation Date and can be: [Final Observation Date][The first Business Day following the Final Observation Date]</xsd:documentation>
    </xsd:annotation>
    <xsd:complexContent>
        <xsd:extension base="Offset">
            <xsd:sequence>
                <xsd:group ref="BusinessCentersOrReference.model" minOccurs="0">
                </xsd:group>
            </xsd:sequence>
        </xsd:extension>
    </xsd:complexContent>
</xsd:complexType>
Collapse Child Elements:
Name Type Min Occurs Max Occurs
periodMultiplier nsA:periodMultiplier (1) (1)
period nsA:period (1) (1)
dayType nsA:dayType 0 (1)
businessCentersReference nsA:businessCentersReference (1) (1)
businessCenters nsA:businessCenters (1) (1)
<xs:group> nsA:BusinessCentersOrReference.model 0 (1)
Collapse Child Attributes:
Name Type Default Value Use
id nsA:id (Optional)
Collapse Derivation Tree:
Collapse References:
nsA:valuationDateOffset