Definition Type: ComplexType
Name: GasDelivery
Namespace: http://www.fpml.org/FpML-5/reporting
Containing Schema: fpml-com-5-10.xsd
Abstract
Documentation:
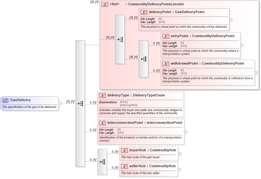
The specification of the gas to be delivered.
Collapse XSD Schema Diagram:
Drilldown into sellerHub in schema fpml-com-5-10_xsd2 Drilldown into buyerHub in schema fpml-com-5-10_xsd2 Drilldown into interconnectionPoint in schema fpml-com-5-10_xsd2 Drilldown into deliveryType in schema fpml-com-5-10_xsd2 Drilldown into withdrawalPoint in schema fpml-com-5-10_xsd2 Drilldown into entryPoint in schema fpml-com-5-10_xsd2 Drilldown into deliveryPoint in schema fpml-com-5-10_xsd2 Drilldown into CommodityDeliveryPoints.model in schema fpml-com-5-10_xsd2XSD Diagram of GasDelivery in schema fpml-com-5-10_xsd2 (Financial products Markup Language (FpML®))
Collapse XSD Schema Code:
<xsd:complexType name="GasDelivery">
    <xsd:annotation>
        <xsd:documentation xml:lang="en">The specification of the gas to be delivered.</xsd:documentation>
    </xsd:annotation>
    <xsd:sequence>
        <xsd:group ref="CommodityDeliveryPoints.model" />
        <xsd:element name="deliveryType" type="DeliveryTypeEnum" minOccurs="0">
            <xsd:annotation>
                <xsd:documentation xml:lang="en">Indicates whether the buyer and seller are contractually obliged to consume and supply the specified quantities of the commodity.</xsd:documentation>
            </xsd:annotation>
        </xsd:element>
        <xsd:element name="interconnectionPoint" type="InterconnectionPoint" minOccurs="0">
            <xsd:annotation>
                <xsd:documentation xml:lang="en">Identification of the border(s) or border point(s) of a transportation contract.</xsd:documentation>
            </xsd:annotation>
        </xsd:element>
        <xsd:sequence minOccurs="0">
            <xsd:element name="buyerHub" type="CommodityHub" minOccurs="0">
                <xsd:annotation>
                    <xsd:documentation xml:lang="en">The hub code of the gas buyer.</xsd:documentation>
                </xsd:annotation>
            </xsd:element>
            <xsd:element name="sellerHub" type="CommodityHub" minOccurs="0">
                <xsd:annotation>
                    <xsd:documentation xml:lang="en">The hub code of the has seller.</xsd:documentation>
                </xsd:annotation>
            </xsd:element>
        </xsd:sequence>
    </xsd:sequence>
</xsd:complexType>
Collapse Child Elements:
Name Type Min Occurs Max Occurs
deliveryPoint nsE:deliveryPoint (1) (1)
entryPoint nsE:entryPoint 0 (1)
withdrawalPoint nsE:withdrawalPoint 0 (1)
deliveryType nsE:deliveryType 0 (1)
interconnectionPoint nsE:interconnectionPoint 0 (1)
buyerHub nsE:buyerHub 0 (1)
sellerHub nsE:sellerHub 0 (1)
<xs:group> nsE:CommodityDeliveryPoints.model (1) (1)
Collapse Derivation Tree:
Collapse References:
nsE:deliveryConditions