Definition Type: Element
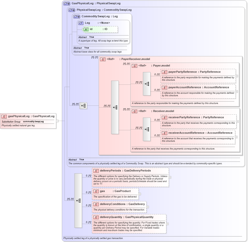
Name: gasPhysicalLeg
Namespace: http://www.fpml.org/FpML-5/reporting
Type: nsE:GasPhysicalLeg
Containing Schema: fpml-com-5-10.xsd
Abstract
Documentation:
Physically settled natural gas leg.
Collapse XSD Schema Diagram:
Drilldown into deliveryQuantity in schema fpml-com-5-10_xsd2 Drilldown into deliveryConditions in schema fpml-com-5-10_xsd2 Drilldown into gas in schema fpml-com-5-10_xsd2 Drilldown into deliveryPeriods in schema fpml-com-5-10_xsd2 Drilldown into receiverAccountReference in schema fpml-shared-5-10_xsd4 Drilldown into receiverPartyReference in schema fpml-shared-5-10_xsd4 Drilldown into Receiver.model in schema fpml-shared-5-10_xsd4 Drilldown into payerAccountReference in schema fpml-shared-5-10_xsd4 Drilldown into payerPartyReference in schema fpml-shared-5-10_xsd4 Drilldown into Payer.model in schema fpml-shared-5-10_xsd4 Drilldown into PayerReceiver.model in schema fpml-shared-5-10_xsd4 Drilldown into id in schema fpml-shared-5-10_xsd4 Drilldown into Leg in schema fpml-shared-5-10_xsd4 Drilldown into CommoditySwapLeg in schema fpml-com-5-10_xsd2 Drilldown into PhysicalSwapLeg in schema fpml-com-5-10_xsd2 Drilldown into GasPhysicalLeg in schema fpml-com-5-10_xsd2XSD Diagram of gasPhysicalLeg in schema fpml-com-5-10_xsd2 (Financial products Markup Language (FpML®))
Collapse XSD Schema Code:
<xsd:element name="gasPhysicalLeg" type="GasPhysicalLeg" substitutionGroup="commoditySwapLeg">
    <xsd:annotation>
        <xsd:documentation xml:lang="en">Physically settled natural gas leg.</xsd:documentation>
    </xsd:annotation>
</xsd:element>
Collapse Child Elements:
Name Type Min Occurs Max Occurs
payerPartyReference nsE:payerPartyReference 0 (1)
payerAccountReference nsE:payerAccountReference 0 (1)
receiverPartyReference nsE:receiverPartyReference 0 (1)
receiverAccountReference nsE:receiverAccountReference 0 (1)
deliveryPeriods nsE:deliveryPeriods 0 (1)
gas nsE:gas 0 (1)
deliveryConditions nsE:deliveryConditions 0 (1)
deliveryQuantity nsE:deliveryQuantity 0 (1)
<xs:group> nsE:PayerReceiver.model (1) (1)
<xs:group> nsE:Payer.model (1) (1)
<xs:group> nsE:Receiver.model (1) (1)
Collapse Child Attributes:
Name Type Default Value Use
id nsE:id (Optional)
Collapse Derivation Tree:
Collapse References:
nsE:commoditySwapLeg