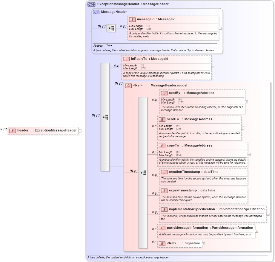
Definition Type: Element
Name: header
Namespace: http://www.fpml.org/FpML-5/transparency
Type: nsF:ExceptionMessageHeader
Containing Schema: fpml-msg-5-10.xsd
MinOccurs 0
MaxOccurs (1)
Abstract
Collapse XSD Schema Diagram:
Drilldown into Signature in schema xmldsig-core-schema_xsd Drilldown into partyMessageInformation in schema fpml-msg-5-10_xsd4 Drilldown into implementationSpecification in schema fpml-msg-5-10_xsd4 Drilldown into expiryTimestamp in schema fpml-msg-5-10_xsd4 Drilldown into creationTimestamp in schema fpml-msg-5-10_xsd4 Drilldown into copyTo in schema fpml-msg-5-10_xsd4 Drilldown into sendTo in schema fpml-msg-5-10_xsd4 Drilldown into sentBy in schema fpml-msg-5-10_xsd4 Drilldown into MessageHeader.model in schema fpml-msg-5-10_xsd4 Drilldown into inReplyTo in schema fpml-msg-5-10_xsd4 Drilldown into messageId in schema fpml-msg-5-10_xsd4 Drilldown into MessageHeader in schema fpml-msg-5-10_xsd4 Drilldown into ExceptionMessageHeader in schema fpml-msg-5-10_xsd4XSD Diagram of header in schema fpml-msg-5-10_xsd4 (Financial products Markup Language (FpML®))
Collapse XSD Schema Code:
<xsd:element name="header" type="ExceptionMessageHeader" minOccurs="0" />
Collapse Child Elements:
Name Type Min Occurs Max Occurs
messageId nsF:messageId 0 (1)
inReplyTo nsF:inReplyTo 0 (1)
sentBy nsF:sentBy 0 (1)
sendTo nsF:sendTo 0 unbounded
copyTo nsF:copyTo 0 unbounded
creationTimestamp nsF:creationTimestamp 0 (1)
expiryTimestamp nsF:expiryTimestamp 0 (1)
implementationSpecification nsF:implementationSpecification 0 (1)
partyMessageInformation nsF:partyMessageInformation 0 unbounded
Signature dsig:Signature 0 unbounded
<xs:group> nsF:MessageHeader.model (1) (1)
Collapse Derivation Tree: