Definition Type: Element
Name: indexReferenceInformation
Namespace: http://www.fpml.org/FpML-5/transparency
Type: nsF:IndexReferenceInformation
Containing Schema: fpml-cd-5-10.xsd
MinOccurs (1)
MaxOccurs (1)
Abstract
Documentation:
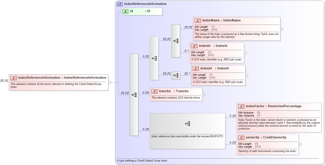
This element contains all the terms relevant to defining the Credit DefaultSwap Index.
Collapse XSD Schema Diagram:
Drilldown into seniority in schema fpml-cd-5-10_xsd4 Drilldown into indexFactor in schema fpml-cd-5-10_xsd4 Drilldown into tranche in schema fpml-cd-5-10_xsd4 Drilldown into indexId in schema fpml-cd-5-10_xsd4 Drilldown into indexId in schema fpml-cd-5-10_xsd4 Drilldown into indexName in schema fpml-cd-5-10_xsd4 Drilldown into id in schema fpml-cd-5-10_xsd4 Drilldown into IndexReferenceInformation in schema fpml-cd-5-10_xsd4XSD Diagram of indexReferenceInformation in schema fpml-cd-5-10_xsd4 (Financial products Markup Language (FpML®))
Collapse XSD Schema Code:
<xsd:element name="indexReferenceInformation" type="IndexReferenceInformation">
    <xsd:annotation>
        <xsd:documentation xml:lang="en">This element contains all the terms relevant to defining the Credit DefaultSwap Index.</xsd:documentation>
    </xsd:annotation>
</xsd:element>
Collapse Child Elements:
Name Type Min Occurs Max Occurs
indexName nsF:indexName (1) (1)
indexId nsF:indexId 0 unbounded
indexId nsF:indexId (1) unbounded
tranche nsF:tranche 0 (1)
indexFactor nsF:indexFactor 0 (1)
seniority nsF:seniority 0 (1)
Collapse Child Attributes:
Name Type Default Value Use
id nsF:id (Optional)
Collapse Derivation Tree: