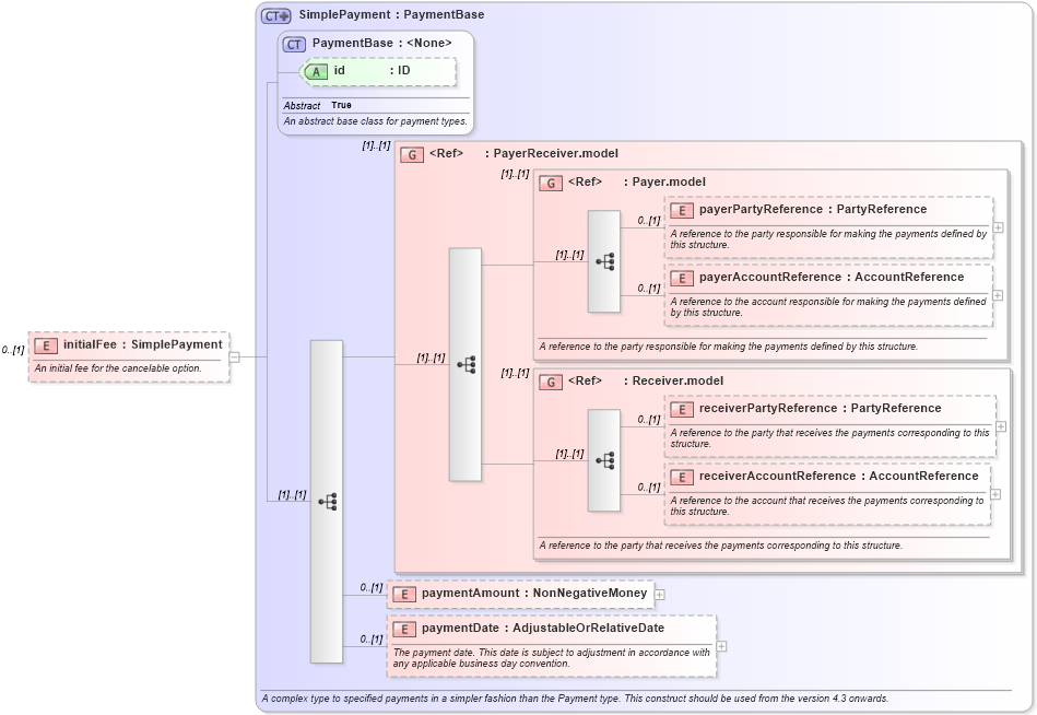
Definition Type: Element
Name: initialFee
Namespace: http://www.fpml.org/FpML-5/reporting
Type: nsE:SimplePayment
Containing Schema: fpml-ird-5-10.xsd
MinOccurs 0
MaxOccurs (1)
Abstract
Documentation:
An initial fee for the cancelable option.
Collapse XSD Schema Diagram:
Drilldown into paymentDate in schema fpml-shared-5-10_xsd4 Drilldown into paymentAmount in schema fpml-shared-5-10_xsd4 Drilldown into receiverAccountReference in schema fpml-shared-5-10_xsd4 Drilldown into receiverPartyReference in schema fpml-shared-5-10_xsd4 Drilldown into Receiver.model in schema fpml-shared-5-10_xsd4 Drilldown into payerAccountReference in schema fpml-shared-5-10_xsd4 Drilldown into payerPartyReference in schema fpml-shared-5-10_xsd4 Drilldown into Payer.model in schema fpml-shared-5-10_xsd4 Drilldown into PayerReceiver.model in schema fpml-shared-5-10_xsd4 Drilldown into id in schema fpml-shared-5-10_xsd4 Drilldown into PaymentBase in schema fpml-shared-5-10_xsd4 Drilldown into SimplePayment in schema fpml-shared-5-10_xsd4XSD Diagram of initialFee in schema fpml-ird-5-10_xsd3 (Financial products Markup Language (FpML®))
Collapse XSD Schema Code:
<xsd:element name="initialFee" type="SimplePayment" minOccurs="0">
    <xsd:annotation>
        <xsd:documentation xml:lang="en">An initial fee for the cancelable option.</xsd:documentation>
    </xsd:annotation>
</xsd:element>
Collapse Child Elements:
Name Type Min Occurs Max Occurs
payerPartyReference nsE:payerPartyReference 0 (1)
payerAccountReference nsE:payerAccountReference 0 (1)
receiverPartyReference nsE:receiverPartyReference 0 (1)
receiverAccountReference nsE:receiverAccountReference 0 (1)
paymentAmount nsE:paymentAmount 0 (1)
paymentDate nsE:paymentDate 0 (1)
<xs:group> nsE:PayerReceiver.model (1) (1)
<xs:group> nsE:Payer.model (1) (1)
<xs:group> nsE:Receiver.model (1) (1)
Collapse Child Attributes:
Name Type Default Value Use
id nsE:id (Optional)
Collapse Derivation Tree: