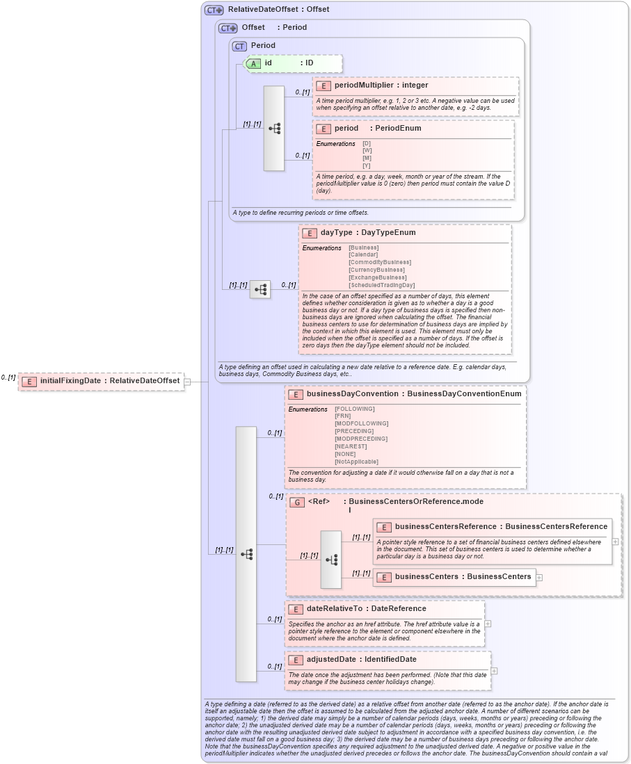
Definition Type: Element
Name: initialFixingDate
Namespace: http://www.fpml.org/FpML-5/reporting
Type: nsE:RelativeDateOffset
Containing Schema: fpml-ird-5-10.xsd
MinOccurs 0
MaxOccurs (1)
Abstract
Collapse XSD Schema Diagram:
Drilldown into adjustedDate in schema fpml-shared-5-10_xsd4 Drilldown into dateRelativeTo in schema fpml-shared-5-10_xsd4 Drilldown into businessCenters in schema fpml-shared-5-10_xsd4 Drilldown into businessCentersReference in schema fpml-shared-5-10_xsd4 Drilldown into BusinessCentersOrReference.model in schema fpml-shared-5-10_xsd4 Drilldown into businessDayConvention in schema fpml-shared-5-10_xsd4 Drilldown into dayType in schema fpml-shared-5-10_xsd4 Drilldown into period in schema fpml-shared-5-10_xsd4 Drilldown into periodMultiplier in schema fpml-shared-5-10_xsd4 Drilldown into id in schema fpml-shared-5-10_xsd4 Drilldown into Period in schema fpml-shared-5-10_xsd4 Drilldown into Offset in schema fpml-shared-5-10_xsd4 Drilldown into RelativeDateOffset in schema fpml-shared-5-10_xsd4XSD Diagram of initialFixingDate in schema fpml-ird-5-10_xsd3 (Financial products Markup Language (FpML®))
Collapse XSD Schema Code:
<xsd:element name="initialFixingDate" type="RelativeDateOffset" minOccurs="0" />
Collapse Child Elements:
Name Type Min Occurs Max Occurs
periodMultiplier nsE:periodMultiplier 0 (1)
period nsE:period 0 (1)
dayType nsE:dayType 0 (1)
businessDayConvention nsE:businessDayConvention 0 (1)
businessCentersReference nsE:businessCentersReference (1) (1)
businessCenters nsE:businessCenters (1) (1)
dateRelativeTo nsE:dateRelativeTo 0 (1)
adjustedDate nsE:adjustedDate 0 (1)
<xs:group> nsE:BusinessCentersOrReference.model 0 (1)
Collapse Child Attributes:
Name Type Default Value Use
id nsE:id (Optional)
Collapse Derivation Tree: