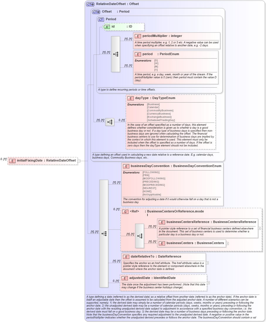
Definition Type: Element
Name: initialFixingDate
Namespace: http://www.fpml.org/FpML-5/confirmation
Type: nsA:RelativeDateOffset
Containing Schema: fpml-ird-5-10.xsd
MinOccurs 0
MaxOccurs (1)
Abstract
Collapse XSD Schema Diagram:
Drilldown into adjustedDate in schema fpml-shared-5-10_xsd Drilldown into dateRelativeTo in schema fpml-shared-5-10_xsd Drilldown into businessCenters in schema fpml-shared-5-10_xsd Drilldown into businessCentersReference in schema fpml-shared-5-10_xsd Drilldown into BusinessCentersOrReference.model in schema fpml-shared-5-10_xsd Drilldown into businessDayConvention in schema fpml-shared-5-10_xsd Drilldown into dayType in schema fpml-shared-5-10_xsd Drilldown into period in schema fpml-shared-5-10_xsd Drilldown into periodMultiplier in schema fpml-shared-5-10_xsd Drilldown into id in schema fpml-shared-5-10_xsd Drilldown into Period in schema fpml-shared-5-10_xsd Drilldown into Offset in schema fpml-shared-5-10_xsd Drilldown into RelativeDateOffset in schema fpml-shared-5-10_xsdXSD Diagram of initialFixingDate in schema fpml-ird-5-10_xsd (Financial products Markup Language (FpML®))
Collapse XSD Schema Code:
<xsd:element name="initialFixingDate" type="RelativeDateOffset" minOccurs="0" />
Collapse Child Elements:
Name Type Min Occurs Max Occurs
periodMultiplier nsA:periodMultiplier (1) (1)
period nsA:period (1) (1)
dayType nsA:dayType 0 (1)
businessDayConvention nsA:businessDayConvention (1) (1)
businessCentersReference nsA:businessCentersReference (1) (1)
businessCenters nsA:businessCenters (1) (1)
dateRelativeTo nsA:dateRelativeTo (1) (1)
adjustedDate nsA:adjustedDate 0 (1)
<xs:group> nsA:BusinessCentersOrReference.model 0 (1)
Collapse Child Attributes:
Name Type Default Value Use
id nsA:id (Optional)
Collapse Derivation Tree: