Definition Type: ComplexType
Name: InitialPayment
Namespace: http://www.fpml.org/FpML-5/pretrade
Type: nsC:PaymentBase
Containing Schema: fpml-cd-5-10.xsd
Abstract
Collapse XSD Schema Diagram:
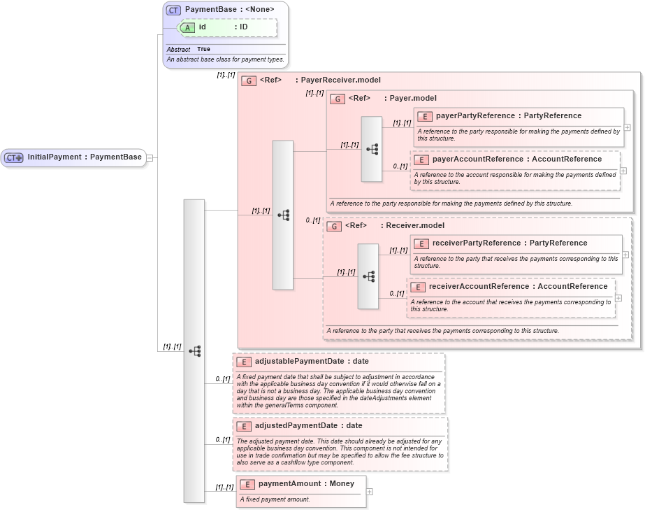
Drilldown into paymentAmount in schema fpml-cd-5-10_xsd1 Drilldown into adjustedPaymentDate in schema fpml-cd-5-10_xsd1 Drilldown into adjustablePaymentDate in schema fpml-cd-5-10_xsd1 Drilldown into receiverAccountReference in schema fpml-shared-5-10_xsd2 Drilldown into receiverPartyReference in schema fpml-shared-5-10_xsd2 Drilldown into Receiver.model in schema fpml-shared-5-10_xsd2 Drilldown into payerAccountReference in schema fpml-shared-5-10_xsd2 Drilldown into payerPartyReference in schema fpml-shared-5-10_xsd2 Drilldown into Payer.model in schema fpml-shared-5-10_xsd2 Drilldown into PayerReceiver.model in schema fpml-shared-5-10_xsd2 Drilldown into id in schema fpml-shared-5-10_xsd2 Drilldown into PaymentBase in schema fpml-shared-5-10_xsd2XSD Diagram of InitialPayment in schema fpml-cd-5-10_xsd1 (Financial products Markup Language (FpML®))
Collapse XSD Schema Code:
<xsd:complexType name="InitialPayment">
    <xsd:complexContent>
        <xsd:extension base="PaymentBase">
            <xsd:sequence>
                <xsd:group ref="PayerReceiver.model" />
                <xsd:element name="adjustablePaymentDate" type="xsd:date" minOccurs="0">
                    <xsd:annotation>
                        <xsd:documentation xml:lang="en">A fixed payment date that shall be subject to adjustment in accordance with the applicable business day convention if it would otherwise fall on a day that is not a business day. The applicable business day convention and business day are those specified in the dateAdjustments element within the generalTerms component.</xsd:documentation>
                    </xsd:annotation>
                </xsd:element>
                <xsd:element name="adjustedPaymentDate" type="xsd:date" minOccurs="0">
                    <xsd:annotation>
                        <xsd:documentation xml:lang="en">The adjusted payment date. This date should already be adjusted for any applicable business day convention. This component is not intended for use in trade confirmation but may be specified to allow the fee structure to also serve as a cashflow type component.</xsd:documentation>
                    </xsd:annotation>
                </xsd:element>
                <xsd:element name="paymentAmount" type="Money">
                    <xsd:annotation>
                        <xsd:documentation xml:lang="en">A fixed payment amount.</xsd:documentation>
                    </xsd:annotation>
                </xsd:element>
            </xsd:sequence>
        </xsd:extension>
    </xsd:complexContent>
</xsd:complexType>
Collapse Child Elements:
Name Type Min Occurs Max Occurs
payerPartyReference nsC:payerPartyReference (1) (1)
payerAccountReference nsC:payerAccountReference 0 (1)
receiverPartyReference nsC:receiverPartyReference (1) (1)
receiverAccountReference nsC:receiverAccountReference 0 (1)
adjustablePaymentDate nsC:adjustablePaymentDate 0 (1)
adjustedPaymentDate nsC:adjustedPaymentDate 0 (1)
paymentAmount nsC:paymentAmount (1) (1)
<xs:group> nsC:PayerReceiver.model (1) (1)
<xs:group> nsC:Payer.model (1) (1)
<xs:group> nsC:Receiver.model 0 (1)
Collapse Child Attributes:
Name Type Default Value Use
id nsC:id (Optional)
Collapse Derivation Tree:
Collapse References:
nsC:initialPayment