Definition Type: Element
Name: interestAmount
Namespace: http://www.fpml.org/FpML-5/recordkeeping
Type: nsD:LegAmount
Containing Schema: fpml-eq-shared-5-10.xsd
MinOccurs 0
MaxOccurs (1)
Abstract
Documentation:
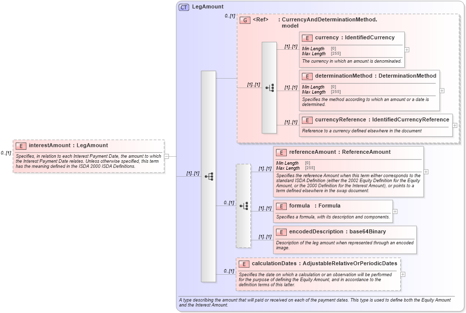
Specifies, in relation to each Interest Payment Date, the amount to which the Interest Payment Date relates. Unless otherwise specified, this term has the meaning defined in the ISDA 2000 ISDA Definitions.
Collapse XSD Schema Diagram:
Drilldown into calculationDates in schema fpml-eq-shared-5-10_xsd1 Drilldown into encodedDescription in schema fpml-eq-shared-5-10_xsd1 Drilldown into formula in schema fpml-eq-shared-5-10_xsd1 Drilldown into referenceAmount in schema fpml-eq-shared-5-10_xsd1 Drilldown into currencyReference in schema fpml-eq-shared-5-10_xsd1 Drilldown into determinationMethod in schema fpml-eq-shared-5-10_xsd1 Drilldown into currency in schema fpml-eq-shared-5-10_xsd1 Drilldown into CurrencyAndDeterminationMethod.model in schema fpml-eq-shared-5-10_xsd1 Drilldown into LegAmount in schema fpml-eq-shared-5-10_xsd1XSD Diagram of interestAmount in schema fpml-eq-shared-5-10_xsd1 (Financial products Markup Language (FpML®))
Collapse XSD Schema Code:
<xsd:element name="interestAmount" type="LegAmount" minOccurs="0">
    <xsd:annotation>
        <xsd:documentation xml:lang="en">Specifies, in relation to each Interest Payment Date, the amount to which the Interest Payment Date relates. Unless otherwise specified, this term has the meaning defined in the ISDA 2000 ISDA Definitions.</xsd:documentation>
    </xsd:annotation>
</xsd:element>
Collapse Child Elements:
Name Type Min Occurs Max Occurs
currency nsD:currency (1) (1)
determinationMethod nsD:determinationMethod (1) (1)
currencyReference nsD:currencyReference (1) (1)
referenceAmount nsD:referenceAmount (1) (1)
formula nsD:formula (1) (1)
encodedDescription nsD:encodedDescription (1) (1)
calculationDates nsD:calculationDates 0 (1)
<xs:group> nsD:CurrencyAndDeterminationMethod.model 0 (1)
Collapse Derivation Tree: