Definition Type: ComplexType
Name: InterestCalculation
Namespace: http://www.fpml.org/FpML-5/confirmation
Type: nsA:InterestAccrualsMethod
Containing Schema: fpml-eq-shared-5-10.xsd
Abstract
Documentation:
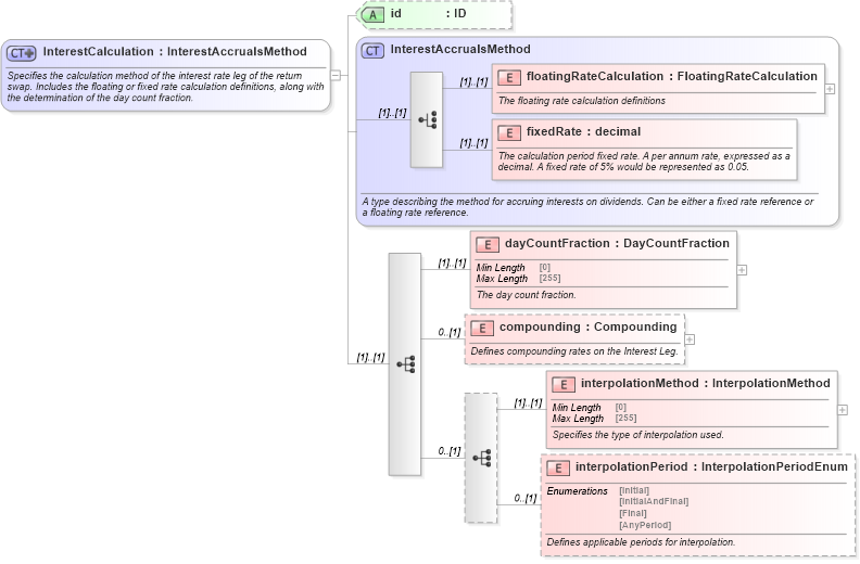
Specifies the calculation method of the interest rate leg of the return swap. Includes the floating or fixed rate calculation definitions, along with the determination of the day count fraction.
Collapse XSD Schema Diagram:
Drilldown into interpolationPeriod in schema fpml-eq-shared-5-10_xsd Drilldown into interpolationMethod in schema fpml-eq-shared-5-10_xsd Drilldown into compounding in schema fpml-eq-shared-5-10_xsd Drilldown into dayCountFraction in schema fpml-eq-shared-5-10_xsd Drilldown into fixedRate in schema fpml-shared-5-10_xsd Drilldown into floatingRateCalculation in schema fpml-shared-5-10_xsd Drilldown into InterestAccrualsMethod in schema fpml-shared-5-10_xsd Drilldown into id in schema fpml-eq-shared-5-10_xsdXSD Diagram of InterestCalculation in schema fpml-eq-shared-5-10_xsd (Financial products Markup Language (FpML®))
Collapse XSD Schema Code:
<xsd:complexType name="InterestCalculation">
    <xsd:annotation>
        <xsd:documentation xml:lang="en">Specifies the calculation method of the interest rate leg of the return swap. Includes the floating or fixed rate calculation definitions, along with the determination of the day count fraction.</xsd:documentation>
    </xsd:annotation>
    <xsd:complexContent>
        <xsd:extension base="InterestAccrualsMethod">
            <xsd:sequence>
                <xsd:element name="dayCountFraction" type="DayCountFraction">
                    <xsd:annotation>
                        <xsd:documentation xml:lang="en">The day count fraction.</xsd:documentation>
                    </xsd:annotation>
                </xsd:element>
                <xsd:element name="compounding" type="Compounding" minOccurs="0">
                    <xsd:annotation>
                        <xsd:documentation xml:lang="en">Defines compounding rates on the Interest Leg.</xsd:documentation>
                    </xsd:annotation>
                </xsd:element>
                <xsd:sequence minOccurs="0">
                    <xsd:element name="interpolationMethod" type="InterpolationMethod">
                        <xsd:annotation>
                            <xsd:documentation xml:lang="en">Specifies the type of interpolation used.</xsd:documentation>
                        </xsd:annotation>
                    </xsd:element>
                    <xsd:element name="interpolationPeriod" type="InterpolationPeriodEnum" minOccurs="0">
                        <xsd:annotation>
                            <xsd:documentation xml:lang="en">Defines applicable periods for interpolation.</xsd:documentation>
                        </xsd:annotation>
                    </xsd:element>
                </xsd:sequence>
            </xsd:sequence>
            <xsd:attribute name="id" type="xsd:ID" />
        </xsd:extension>
    </xsd:complexContent>
</xsd:complexType>
Collapse Child Elements:
Name Type Min Occurs Max Occurs
floatingRateCalculation nsA:floatingRateCalculation (1) (1)
fixedRate nsA:fixedRate (1) (1)
dayCountFraction nsA:dayCountFraction (1) (1)
compounding nsA:compounding 0 (1)
interpolationMethod nsA:interpolationMethod (1) (1)
interpolationPeriod nsA:interpolationPeriod 0 (1)
Collapse Child Attributes:
Name Type Default Value Use
id nsA:id (Optional)
Collapse Derivation Tree:
Collapse References:
nsA:interestCalculation