Definition Type: ComplexType
Name: InterestCalculation
Namespace: http://www.fpml.org/FpML-5/reporting
Type: nsE:InterestAccrualsMethod
Containing Schema: fpml-eq-shared-5-10.xsd
Abstract
Documentation:
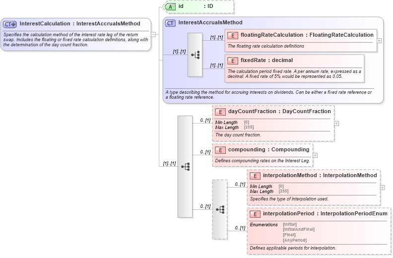
Specifies the calculation method of the interest rate leg of the return swap. Includes the floating or fixed rate calculation definitions, along with the determination of the day count fraction.
Collapse XSD Schema Diagram:
Drilldown into interpolationPeriod in schema fpml-eq-shared-5-10_xsd2 Drilldown into interpolationMethod in schema fpml-eq-shared-5-10_xsd2 Drilldown into compounding in schema fpml-eq-shared-5-10_xsd2 Drilldown into dayCountFraction in schema fpml-eq-shared-5-10_xsd2 Drilldown into fixedRate in schema fpml-shared-5-10_xsd4 Drilldown into floatingRateCalculation in schema fpml-shared-5-10_xsd4 Drilldown into InterestAccrualsMethod in schema fpml-shared-5-10_xsd4 Drilldown into id in schema fpml-eq-shared-5-10_xsd2XSD Diagram of InterestCalculation in schema fpml-eq-shared-5-10_xsd2 (Financial products Markup Language (FpML®))
Collapse XSD Schema Code:
<xsd:complexType name="InterestCalculation">
    <xsd:annotation>
        <xsd:documentation xml:lang="en">Specifies the calculation method of the interest rate leg of the return swap. Includes the floating or fixed rate calculation definitions, along with the determination of the day count fraction.</xsd:documentation>
    </xsd:annotation>
    <xsd:complexContent>
        <xsd:extension base="InterestAccrualsMethod">
            <xsd:sequence>
                <xsd:element name="dayCountFraction" type="DayCountFraction" minOccurs="0">
                    <xsd:annotation>
                        <xsd:documentation xml:lang="en">The day count fraction.</xsd:documentation>
                    </xsd:annotation>
                </xsd:element>
                <xsd:element name="compounding" type="Compounding" minOccurs="0">
                    <xsd:annotation>
                        <xsd:documentation xml:lang="en">Defines compounding rates on the Interest Leg.</xsd:documentation>
                    </xsd:annotation>
                </xsd:element>
                <xsd:sequence minOccurs="0">
                    <xsd:element name="interpolationMethod" type="InterpolationMethod" minOccurs="0">
                        <xsd:annotation>
                            <xsd:documentation xml:lang="en">Specifies the type of interpolation used.</xsd:documentation>
                        </xsd:annotation>
                    </xsd:element>
                    <xsd:element name="interpolationPeriod" type="InterpolationPeriodEnum" minOccurs="0">
                        <xsd:annotation>
                            <xsd:documentation xml:lang="en">Defines applicable periods for interpolation.</xsd:documentation>
                        </xsd:annotation>
                    </xsd:element>
                </xsd:sequence>
            </xsd:sequence>
            <xsd:attribute name="id" type="xsd:ID" />
        </xsd:extension>
    </xsd:complexContent>
</xsd:complexType>
Collapse Child Elements:
Name Type Min Occurs Max Occurs
floatingRateCalculation nsE:floatingRateCalculation (1) (1)
fixedRate nsE:fixedRate (1) (1)
dayCountFraction nsE:dayCountFraction 0 (1)
compounding nsE:compounding 0 (1)
interpolationMethod nsE:interpolationMethod 0 (1)
interpolationPeriod nsE:interpolationPeriod 0 (1)
Collapse Child Attributes:
Name Type Default Value Use
id nsE:id (Optional)
Collapse Derivation Tree:
Collapse References:
nsE:interestCalculation