Definition Type: Element
Name: interestCalculation
Namespace: http://www.fpml.org/FpML-5/transparency
Type: nsF:InterestCalculation
Containing Schema: fpml-eq-shared-5-10.xsd
MinOccurs (1)
MaxOccurs (1)
Abstract
Documentation:
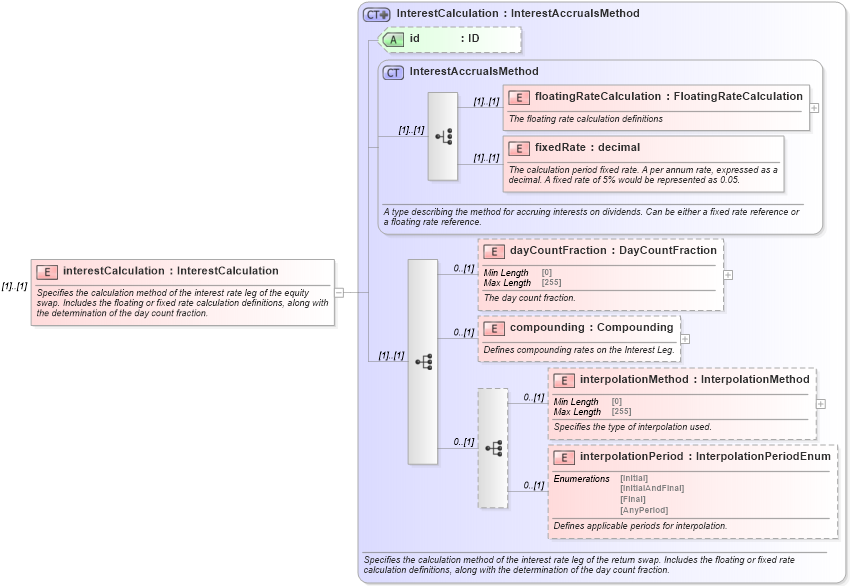
Specifies the calculation method of the interest rate leg of the equity swap. Includes the floating or fixed rate calculation definitions, along with the determination of the day count fraction.
Collapse XSD Schema Diagram:
Drilldown into interpolationPeriod in schema fpml-eq-shared-5-10_xsd3 Drilldown into interpolationMethod in schema fpml-eq-shared-5-10_xsd3 Drilldown into compounding in schema fpml-eq-shared-5-10_xsd3 Drilldown into dayCountFraction in schema fpml-eq-shared-5-10_xsd3 Drilldown into fixedRate in schema fpml-shared-5-10_xsd5 Drilldown into floatingRateCalculation in schema fpml-shared-5-10_xsd5 Drilldown into InterestAccrualsMethod in schema fpml-shared-5-10_xsd5 Drilldown into id in schema fpml-eq-shared-5-10_xsd3 Drilldown into InterestCalculation in schema fpml-eq-shared-5-10_xsd3XSD Diagram of interestCalculation in schema fpml-eq-shared-5-10_xsd3 (Financial products Markup Language (FpML®))
Collapse XSD Schema Code:
<xsd:element name="interestCalculation" type="InterestCalculation">
    <xsd:annotation>
        <xsd:documentation xml:lang="en">Specifies the calculation method of the interest rate leg of the equity swap. Includes the floating or fixed rate calculation definitions, along with the determination of the day count fraction.</xsd:documentation>
    </xsd:annotation>
</xsd:element>
Collapse Child Elements:
Name Type Min Occurs Max Occurs
floatingRateCalculation nsF:floatingRateCalculation (1) (1)
fixedRate nsF:fixedRate (1) (1)
dayCountFraction nsF:dayCountFraction 0 (1)
compounding nsF:compounding 0 (1)
interpolationMethod nsF:interpolationMethod 0 (1)
interpolationPeriod nsF:interpolationPeriod 0 (1)
Collapse Child Attributes:
Name Type Default Value Use
id nsF:id (Optional)
Collapse Derivation Tree: