Definition Type: Element
Name: knockOut
Namespace: http://www.fpml.org/FpML-5/confirmation
Type: nsA:KnockOutRateObservation
Containing Schema: fpml-business-events-5-10.xsd
MinOccurs (1)
MaxOccurs (1)
Abstract
Documentation:
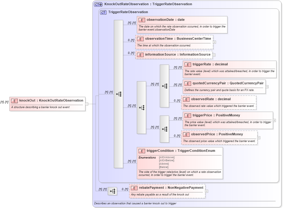
A structure describing a barrier knock out event
Collapse XSD Schema Diagram:
Drilldown into rebatePayment in schema fpml-business-events-5-10_xsd Drilldown into triggerCondition in schema fpml-business-events-5-10_xsd Drilldown into observedPrice in schema fpml-business-events-5-10_xsd Drilldown into triggerPrice in schema fpml-business-events-5-10_xsd Drilldown into observedRate in schema fpml-business-events-5-10_xsd Drilldown into quotedCurrencyPair in schema fpml-business-events-5-10_xsd Drilldown into triggerRate in schema fpml-business-events-5-10_xsd Drilldown into informationSource in schema fpml-business-events-5-10_xsd Drilldown into observationTime in schema fpml-business-events-5-10_xsd Drilldown into observationDate in schema fpml-business-events-5-10_xsd Drilldown into TriggerRateObservation in schema fpml-business-events-5-10_xsd Drilldown into KnockOutRateObservation in schema fpml-business-events-5-10_xsdXSD Diagram of knockOut in schema fpml-business-events-5-10_xsd (Financial products Markup Language (FpML®))
Collapse XSD Schema Code:
<xsd:element name="knockOut" type="KnockOutRateObservation">
    <xsd:annotation>
        <xsd:documentation xml:lang="en">A structure describing a barrier knock out event</xsd:documentation>
    </xsd:annotation>
</xsd:element>
Collapse Child Elements:
Name Type Min Occurs Max Occurs
observationDate nsA:observationDate (1) (1)
observationTime nsA:observationTime 0 (1)
informationSource nsA:informationSource 0 (1)
triggerRate nsA:triggerRate (1) (1)
quotedCurrencyPair nsA:quotedCurrencyPair (1) (1)
observedRate nsA:observedRate 0 (1)
triggerPrice nsA:triggerPrice (1) (1)
observedPrice nsA:observedPrice 0 (1)
triggerCondition nsA:triggerCondition (1) (1)
rebatePayment nsA:rebatePayment 0 (1)
Collapse Derivation Tree: