Definition Type: Element
Name: knockOut
Namespace: http://www.fpml.org/FpML-5/reporting
Type: nsE:KnockOutRateObservation
Containing Schema: fpml-business-events-5-10.xsd
MinOccurs (1)
MaxOccurs (1)
Abstract
Documentation:
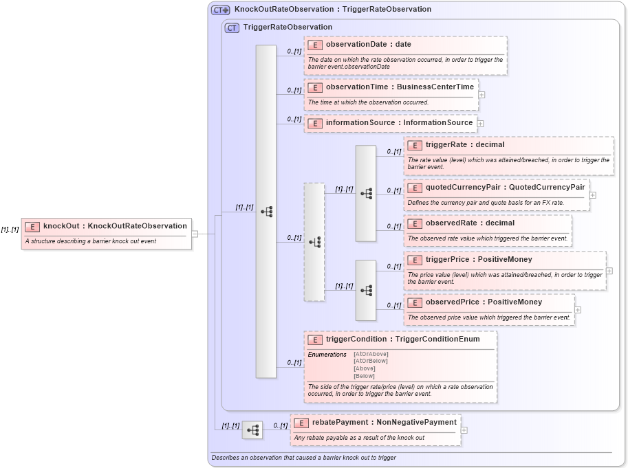
A structure describing a barrier knock out event
Collapse XSD Schema Diagram:
Drilldown into rebatePayment in schema fpml-business-events-5-10_xsd3 Drilldown into triggerCondition in schema fpml-business-events-5-10_xsd3 Drilldown into observedPrice in schema fpml-business-events-5-10_xsd3 Drilldown into triggerPrice in schema fpml-business-events-5-10_xsd3 Drilldown into observedRate in schema fpml-business-events-5-10_xsd3 Drilldown into quotedCurrencyPair in schema fpml-business-events-5-10_xsd3 Drilldown into triggerRate in schema fpml-business-events-5-10_xsd3 Drilldown into informationSource in schema fpml-business-events-5-10_xsd3 Drilldown into observationTime in schema fpml-business-events-5-10_xsd3 Drilldown into observationDate in schema fpml-business-events-5-10_xsd3 Drilldown into TriggerRateObservation in schema fpml-business-events-5-10_xsd3 Drilldown into KnockOutRateObservation in schema fpml-business-events-5-10_xsd3XSD Diagram of knockOut in schema fpml-business-events-5-10_xsd3 (Financial products Markup Language (FpML®))
Collapse XSD Schema Code:
<xsd:element name="knockOut" type="KnockOutRateObservation">
    <xsd:annotation>
        <xsd:documentation xml:lang="en">A structure describing a barrier knock out event</xsd:documentation>
    </xsd:annotation>
</xsd:element>
Collapse Child Elements:
Name Type Min Occurs Max Occurs
observationDate nsE:observationDate 0 (1)
observationTime nsE:observationTime 0 (1)
informationSource nsE:informationSource 0 (1)
triggerRate nsE:triggerRate 0 (1)
quotedCurrencyPair nsE:quotedCurrencyPair 0 (1)
observedRate nsE:observedRate 0 (1)
triggerPrice nsE:triggerPrice 0 (1)
observedPrice nsE:observedPrice 0 (1)
triggerCondition nsE:triggerCondition 0 (1)
rebatePayment nsE:rebatePayment 0 (1)
Collapse Derivation Tree: