Definition Type: Element
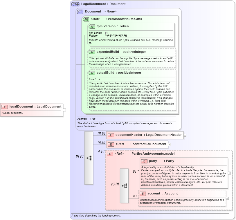
Name: legalDocument
Namespace: http://www.fpml.org/FpML-5/legal
Type: nsB:LegalDocument
Containing Schema: fpml-main-5-10.xsd
Abstract
Documentation:
A legal document.
Collapse XSD Schema Diagram:
Drilldown into account in schema fpml-shared-5-10_xsd1 Drilldown into party in schema fpml-shared-5-10_xsd1 Drilldown into PartiesAndAccounts.model in schema fpml-shared-5-10_xsd1 Drilldown into contractualDocument in schema fpml-legal-5-10_xsd Drilldown into documentHeader in schema fpml-doc-5-10_xsd1 Drilldown into actualBuild in schema fpml-doc-5-10_xsd1 Drilldown into expectedBuild in schema fpml-doc-5-10_xsd1 Drilldown into fpmlVersion in schema fpml-doc-5-10_xsd1 Drilldown into VersionAttributes.atts in schema fpml-doc-5-10_xsd1 Drilldown into Document in schema fpml-doc-5-10_xsd1 Drilldown into LegalDocument in schema fpml-doc-5-10_xsd1XSD Diagram of legalDocument in schema fpml-main-5-10_xsd1 (Financial products Markup Language (FpML®))
Collapse XSD Schema Code:
<xsd:element name="legalDocument" type="LegalDocument">
    <xsd:annotation>
        <xsd:documentation xml:lang="en">A legal document.</xsd:documentation>
    </xsd:annotation>
</xsd:element>
Collapse Child Elements:
Name Type Min Occurs Max Occurs
documentHeader nsB:documentHeader (1) (1)
contractualDocument nsB:contractualDocument (1) (1)
party nsB:party (1) unbounded
account nsB:account 0 unbounded
<xs:group> nsB:PartiesAndAccounts.model 0 (1)
Collapse Child Attributes:
Name Type Default Value Use
fpmlVersion nsB:fpmlVersion Required
expectedBuild nsB:expectedBuild (Optional)
actualBuild nsB:actualBuild (Optional)
Collapse Derivation Tree: