Definition Type: ComplexType
Name: LegAmount
Namespace: http://www.fpml.org/FpML-5/confirmation
Containing Schema: fpml-eq-shared-5-10.xsd
Abstract
Documentation:
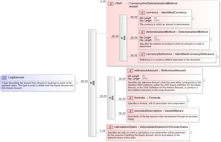
A type describing the amount that will paid or received on each of the payment dates. This type is used to define both the Equity Amount and the Interest Amount.
Collapse XSD Schema Diagram:
Drilldown into calculationDates in schema fpml-eq-shared-5-10_xsd Drilldown into encodedDescription in schema fpml-eq-shared-5-10_xsd Drilldown into formula in schema fpml-eq-shared-5-10_xsd Drilldown into referenceAmount in schema fpml-eq-shared-5-10_xsd Drilldown into currencyReference in schema fpml-eq-shared-5-10_xsd Drilldown into determinationMethod in schema fpml-eq-shared-5-10_xsd Drilldown into currency in schema fpml-eq-shared-5-10_xsd Drilldown into CurrencyAndDeterminationMethod.model in schema fpml-eq-shared-5-10_xsdXSD Diagram of LegAmount in schema fpml-eq-shared-5-10_xsd (Financial products Markup Language (FpML®))
Collapse XSD Schema Code:
<xsd:complexType name="LegAmount">
    <xsd:annotation>
        <xsd:documentation xml:lang="en">A type describing the amount that will paid or received on each of the payment dates. This type is used to define both the Equity Amount and the Interest Amount.</xsd:documentation>
    </xsd:annotation>
    <xsd:sequence>
        <xsd:group ref="CurrencyAndDeterminationMethod.model" minOccurs="0" />
        <xsd:choice>
            <xsd:element name="referenceAmount" type="ReferenceAmount">
                <xsd:annotation>
                    <xsd:documentation xml:lang="en">Specifies the reference Amount when this term either corresponds to the standard ISDA Definition (either the 2002 Equity Definition for the Equity Amount, or the 2000 Definition for the Interest Amount), or points to a term defined elsewhere in the swap document.</xsd:documentation>
                </xsd:annotation>
            </xsd:element>
            <xsd:element name="formula" type="Formula">
                <xsd:annotation>
                    <xsd:documentation xml:lang="en">Specifies a formula, with its description and components.</xsd:documentation>
                </xsd:annotation>
            </xsd:element>
            <xsd:element name="encodedDescription" type="xsd:base64Binary">
                <xsd:annotation>
                    <xsd:documentation xml:lang="en">Description of the leg amount when represented through an encoded image.</xsd:documentation>
                </xsd:annotation>
            </xsd:element>
        </xsd:choice>
        <xsd:element name="calculationDates" type="AdjustableRelativeOrPeriodicDates" minOccurs="0">
            <xsd:annotation>
                <xsd:documentation xml:lang="en">Specifies the date on which a calculation or an observation will be performed for the purpose of defining the Equity Amount, and in accordance to the definition terms of this latter.</xsd:documentation>
            </xsd:annotation>
        </xsd:element>
    </xsd:sequence>
</xsd:complexType>
Collapse Child Elements:
Name Type Min Occurs Max Occurs
currency nsA:currency (1) (1)
determinationMethod nsA:determinationMethod (1) (1)
currencyReference nsA:currencyReference (1) (1)
referenceAmount nsA:referenceAmount (1) (1)
formula nsA:formula (1) (1)
encodedDescription nsA:encodedDescription (1) (1)
calculationDates nsA:calculationDates 0 (1)
<xs:group> nsA:CurrencyAndDeterminationMethod.model 0 (1)
Collapse Derivation Tree:
Collapse References:
nsA:interestAmount, nsA:ReturnSwapAmount