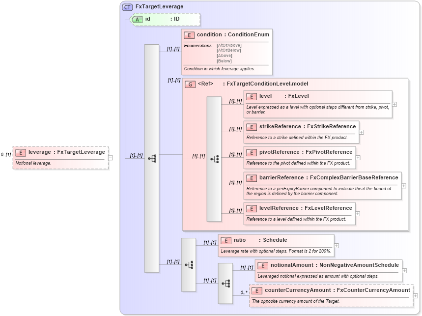
Definition Type: Element
Name: leverage
Namespace: http://www.fpml.org/FpML-5/confirmation
Type: nsA:FxTargetLeverage
Containing Schema: fpml-fx-targets-5-10.xsd
MinOccurs 0
MaxOccurs (1)
Abstract
Documentation:
Notional leverage.
Collapse XSD Schema Diagram:
Drilldown into counterCurrencyAmount in schema fpml-fx-targets-5-10_xsd Drilldown into notionalAmount in schema fpml-fx-targets-5-10_xsd Drilldown into ratio in schema fpml-fx-targets-5-10_xsd Drilldown into levelReference in schema fpml-fx-targets-5-10_xsd Drilldown into barrierReference in schema fpml-fx-targets-5-10_xsd Drilldown into pivotReference in schema fpml-fx-targets-5-10_xsd Drilldown into strikeReference in schema fpml-fx-targets-5-10_xsd Drilldown into level in schema fpml-fx-targets-5-10_xsd Drilldown into FxTargetConditionLevel.model in schema fpml-fx-targets-5-10_xsd Drilldown into condition in schema fpml-fx-targets-5-10_xsd Drilldown into id in schema fpml-fx-targets-5-10_xsd Drilldown into FxTargetLeverage in schema fpml-fx-targets-5-10_xsdXSD Diagram of leverage in schema fpml-fx-targets-5-10_xsd (Financial products Markup Language (FpML®))
Collapse XSD Schema Code:
<xsd:element name="leverage" type="FxTargetLeverage" minOccurs="0">
    <xsd:annotation>
        <xsd:documentation xml:lang="en">Notional leverage.</xsd:documentation>
    </xsd:annotation>
</xsd:element>
Collapse Child Elements:
Name Type Min Occurs Max Occurs
condition nsA:condition (1) (1)
level nsA:level (1) (1)
strikeReference nsA:strikeReference (1) (1)
pivotReference nsA:pivotReference (1) (1)
barrierReference nsA:barrierReference (1) (1)
levelReference nsA:levelReference (1) (1)
ratio nsA:ratio (1) (1)
notionalAmount nsA:notionalAmount (1) (1)
counterCurrencyAmount nsA:counterCurrencyAmount 0 unbounded
<xs:group> nsA:FxTargetConditionLevel.model (1) (1)
Collapse Child Attributes:
Name Type Default Value Use
id nsA:id (Optional)
Collapse Derivation Tree: