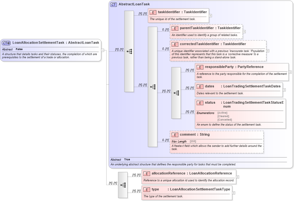
Definition Type: ComplexType
Name: LoanAllocationSettlementTask
Namespace: http://www.fpml.org/FpML-5/confirmation
Type: nsA:AbstractLoanTask
Containing Schema: fpml-loan-5-10.xsd
Abstract False
Documentation:
A structure that details tasks and their statuses, the completion of which are prerequisites to the settlement of a trade or allocation.
Collapse XSD Schema Diagram:
Drilldown into type in schema fpml-loan-5-10_xsd Drilldown into allocationReference in schema fpml-loan-5-10_xsd Drilldown into comment in schema fpml-loan-5-10_xsd Drilldown into status in schema fpml-loan-5-10_xsd Drilldown into dates in schema fpml-loan-5-10_xsd Drilldown into responsibleParty in schema fpml-loan-5-10_xsd Drilldown into correctedTaskIdentifier in schema fpml-loan-5-10_xsd Drilldown into parentTaskIdentifier in schema fpml-loan-5-10_xsd Drilldown into taskIdentifier in schema fpml-loan-5-10_xsd Drilldown into AbstractLoanTask in schema fpml-loan-5-10_xsdXSD Diagram of LoanAllocationSettlementTask in schema fpml-loan-5-10_xsd (Financial products Markup Language (FpML®))
Collapse XSD Schema Code:
<xsd:complexType name="LoanAllocationSettlementTask" abstract="false">
    <xsd:annotation>
        <xsd:documentation xml:lang="en">A structure that details tasks and their statuses, the completion of which are prerequisites to the settlement of a trade or allocation.</xsd:documentation>
    </xsd:annotation>
    <xsd:complexContent>
        <xsd:extension base="AbstractLoanTask">
            <xsd:sequence>
                <xsd:element name="allocationReference" type="LoanAllocationReference">
                    <xsd:annotation>
                        <xsd:documentation xml:lang="en">Reference to a unique allocation id used to identify the allocation record.</xsd:documentation>
                    </xsd:annotation>
                </xsd:element>
                <xsd:element name="type" type="LoanAllocationSettlementTaskType">
                    <xsd:annotation>
                        <xsd:documentation>The type of the settlement task.</xsd:documentation>
                    </xsd:annotation>
                </xsd:element>
            </xsd:sequence>
        </xsd:extension>
    </xsd:complexContent>
</xsd:complexType>
Collapse Child Elements:
Name Type Min Occurs Max Occurs
taskIdentifier nsA:taskIdentifier (1) (1)
parentTaskIdentifier nsA:parentTaskIdentifier 0 (1)
correctedTaskIdentifier nsA:correctedTaskIdentifier 0 (1)
responsibleParty nsA:responsibleParty (1) (1)
dates nsA:dates (1) (1)
status nsA:status (1) (1)
comment nsA:comment 0 (1)
allocationReference nsA:allocationReference (1) (1)
type nsA:type (1) (1)
Collapse Derivation Tree:
Collapse References:
nsA:task