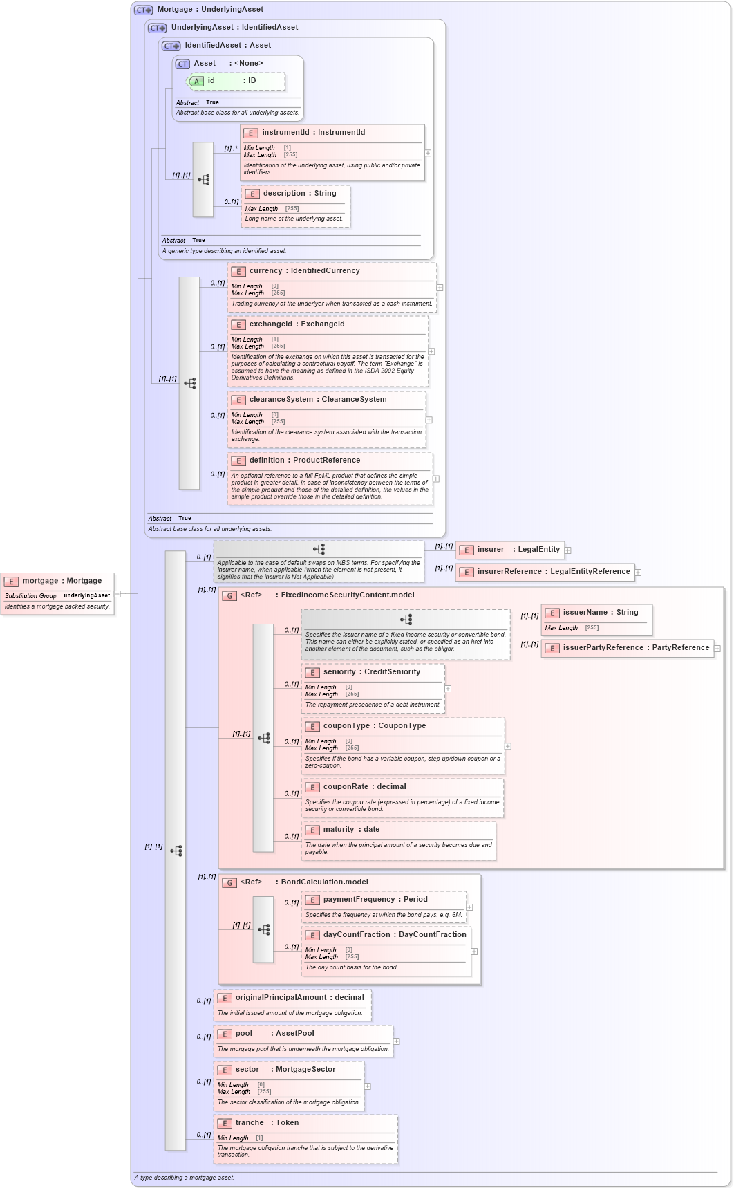
Definition Type: Element
Name: mortgage
Namespace: http://www.fpml.org/FpML-5/recordkeeping
Type: nsD:Mortgage
Containing Schema: fpml-asset-5-10.xsd
Abstract
Documentation:
Identifies a mortgage backed security.
Collapse XSD Schema Diagram:
Drilldown into tranche in schema fpml-asset-5-10_xsd3 Drilldown into sector in schema fpml-asset-5-10_xsd3 Drilldown into pool in schema fpml-asset-5-10_xsd3 Drilldown into originalPrincipalAmount in schema fpml-asset-5-10_xsd3 Drilldown into dayCountFraction in schema fpml-asset-5-10_xsd3 Drilldown into paymentFrequency in schema fpml-asset-5-10_xsd3 Drilldown into BondCalculation.model in schema fpml-asset-5-10_xsd3 Drilldown into maturity in schema fpml-asset-5-10_xsd3 Drilldown into couponRate in schema fpml-asset-5-10_xsd3 Drilldown into couponType in schema fpml-asset-5-10_xsd3 Drilldown into seniority in schema fpml-asset-5-10_xsd3 Drilldown into issuerPartyReference in schema fpml-asset-5-10_xsd3 Drilldown into issuerName in schema fpml-asset-5-10_xsd3 Drilldown into FixedIncomeSecurityContent.model in schema fpml-asset-5-10_xsd3 Drilldown into insurerReference in schema fpml-asset-5-10_xsd3 Drilldown into insurer in schema fpml-asset-5-10_xsd3 Drilldown into definition in schema fpml-asset-5-10_xsd3 Drilldown into clearanceSystem in schema fpml-asset-5-10_xsd3 Drilldown into exchangeId in schema fpml-asset-5-10_xsd3 Drilldown into currency in schema fpml-asset-5-10_xsd3 Drilldown into description in schema fpml-asset-5-10_xsd3 Drilldown into instrumentId in schema fpml-asset-5-10_xsd3 Drilldown into id in schema fpml-asset-5-10_xsd3 Drilldown into Asset in schema fpml-asset-5-10_xsd3 Drilldown into IdentifiedAsset in schema fpml-asset-5-10_xsd3 Drilldown into UnderlyingAsset in schema fpml-asset-5-10_xsd3 Drilldown into Mortgage in schema fpml-asset-5-10_xsd3XSD Diagram of mortgage in schema fpml-asset-5-10_xsd3 (Financial products Markup Language (FpML®))
Collapse XSD Schema Code:
<xsd:element name="mortgage" type="Mortgage" substitutionGroup="underlyingAsset">
    <xsd:annotation>
        <xsd:documentation xml:lang="en">Identifies a mortgage backed security.</xsd:documentation>
    </xsd:annotation>
</xsd:element>
Collapse Child Elements:
Name Type Min Occurs Max Occurs
instrumentId nsD:instrumentId (1) unbounded
description nsD:description 0 (1)
currency nsD:currency 0 (1)
exchangeId nsD:exchangeId 0 (1)
clearanceSystem nsD:clearanceSystem 0 (1)
definition nsD:definition 0 (1)
insurer nsD:insurer (1) (1)
insurerReference nsD:insurerReference (1) (1)
issuerName nsD:issuerName (1) (1)
issuerPartyReference nsD:issuerPartyReference (1) (1)
seniority nsD:seniority 0 (1)
couponType nsD:couponType 0 (1)
couponRate nsD:couponRate 0 (1)
maturity nsD:maturity 0 (1)
paymentFrequency nsD:paymentFrequency 0 (1)
dayCountFraction nsD:dayCountFraction 0 (1)
originalPrincipalAmount nsD:originalPrincipalAmount 0 (1)
pool nsD:pool 0 (1)
sector nsD:sector 0 (1)
tranche nsD:tranche 0 (1)
<xs:group> nsD:FixedIncomeSecurityContent.model (1) (1)
<xs:group> nsD:BondCalculation.model (1) (1)
Collapse Child Attributes:
Name Type Default Value Use
id nsD:id (Optional)
Collapse Derivation Tree:
Collapse References:
nsD:underlyingAsset