Definition Type: ComplexType
Name: MutualFund
Namespace: http://www.fpml.org/FpML-5/transparency
Type: nsF:UnderlyingAsset
Containing Schema: fpml-asset-5-10.xsd
Abstract
Collapse XSD Schema Diagram:
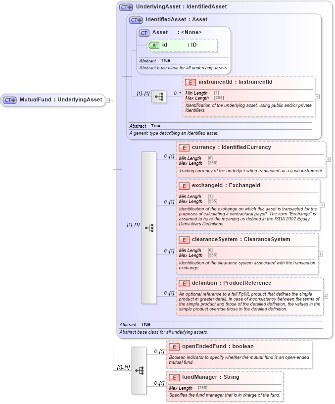
Drilldown into fundManager in schema fpml-asset-5-10_xsd5 Drilldown into openEndedFund in schema fpml-asset-5-10_xsd5 Drilldown into definition in schema fpml-asset-5-10_xsd5 Drilldown into clearanceSystem in schema fpml-asset-5-10_xsd5 Drilldown into exchangeId in schema fpml-asset-5-10_xsd5 Drilldown into currency in schema fpml-asset-5-10_xsd5 Drilldown into instrumentId in schema fpml-asset-5-10_xsd5 Drilldown into id in schema fpml-asset-5-10_xsd5 Drilldown into Asset in schema fpml-asset-5-10_xsd5 Drilldown into IdentifiedAsset in schema fpml-asset-5-10_xsd5 Drilldown into UnderlyingAsset in schema fpml-asset-5-10_xsd5XSD Diagram of MutualFund in schema fpml-asset-5-10_xsd5 (Financial products Markup Language (FpML®))
Collapse XSD Schema Code:
<xsd:complexType name="MutualFund">
    <xsd:complexContent>
        <xsd:extension base="UnderlyingAsset">
            <xsd:sequence>
                <xsd:element name="openEndedFund" type="xsd:boolean" minOccurs="0">
                    <xsd:annotation>
                        <xsd:documentation xml:lang="en">Boolean indicator to specify whether the mutual fund is an open-ended mutual fund.</xsd:documentation>
                    </xsd:annotation>
                </xsd:element>
                <xsd:element name="fundManager" type="String" minOccurs="0">
                    <xsd:annotation>
                        <xsd:documentation xml:lang="en">Specifies the fund manager that is in charge of the fund.</xsd:documentation>
                    </xsd:annotation>
                </xsd:element>
            </xsd:sequence>
        </xsd:extension>
    </xsd:complexContent>
</xsd:complexType>
Collapse Child Elements:
Name Type Min Occurs Max Occurs
instrumentId nsF:instrumentId 0 unbounded
currency nsF:currency 0 (1)
exchangeId nsF:exchangeId 0 (1)
clearanceSystem nsF:clearanceSystem 0 (1)
definition nsF:definition 0 (1)
openEndedFund nsF:openEndedFund 0 (1)
fundManager nsF:fundManager 0 (1)
Collapse Child Attributes:
Name Type Default Value Use
id nsF:id (Optional)
Collapse Derivation Tree:
Collapse References:
nsF:mutualFund