Definition Type: Element
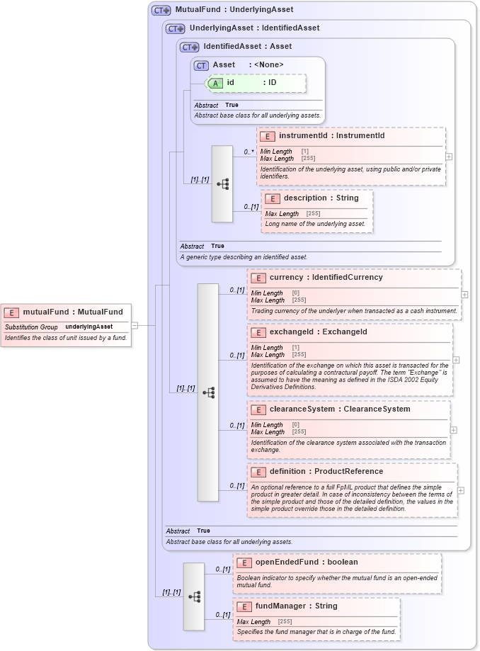
Name: mutualFund
Namespace: http://www.fpml.org/FpML-5/pretrade
Type: nsC:MutualFund
Containing Schema: fpml-asset-5-10.xsd
Abstract
Documentation:
Identifies the class of unit issued by a fund.
Collapse XSD Schema Diagram:
Drilldown into fundManager in schema fpml-asset-5-10_xsd2 Drilldown into openEndedFund in schema fpml-asset-5-10_xsd2 Drilldown into definition in schema fpml-asset-5-10_xsd2 Drilldown into clearanceSystem in schema fpml-asset-5-10_xsd2 Drilldown into exchangeId in schema fpml-asset-5-10_xsd2 Drilldown into currency in schema fpml-asset-5-10_xsd2 Drilldown into description in schema fpml-asset-5-10_xsd2 Drilldown into instrumentId in schema fpml-asset-5-10_xsd2 Drilldown into id in schema fpml-asset-5-10_xsd2 Drilldown into Asset in schema fpml-asset-5-10_xsd2 Drilldown into IdentifiedAsset in schema fpml-asset-5-10_xsd2 Drilldown into UnderlyingAsset in schema fpml-asset-5-10_xsd2 Drilldown into MutualFund in schema fpml-asset-5-10_xsd2XSD Diagram of mutualFund in schema fpml-asset-5-10_xsd2 (Financial products Markup Language (FpML®))
Collapse XSD Schema Code:
<xsd:element name="mutualFund" type="MutualFund" substitutionGroup="underlyingAsset">
    <xsd:annotation>
        <xsd:documentation xml:lang="en">Identifies the class of unit issued by a fund.</xsd:documentation>
    </xsd:annotation>
</xsd:element>
Collapse Child Elements:
Name Type Min Occurs Max Occurs
instrumentId nsC:instrumentId 0 unbounded
description nsC:description 0 (1)
currency nsC:currency 0 (1)
exchangeId nsC:exchangeId 0 (1)
clearanceSystem nsC:clearanceSystem 0 (1)
definition nsC:definition 0 (1)
openEndedFund nsC:openEndedFund 0 (1)
fundManager nsC:fundManager 0 (1)
Collapse Child Attributes:
Name Type Default Value Use
id nsC:id (Optional)
Collapse Derivation Tree:
Collapse References:
nsC:underlyingAsset